Definition Type: Element
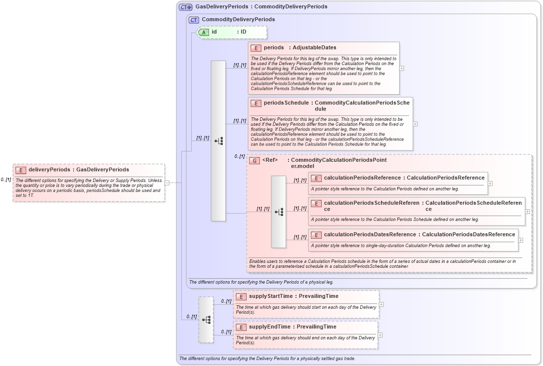
Name: deliveryPeriods
Namespace: http://www.fpml.org/FpML-5/reporting
Type: nsE:GasDeliveryPeriods
Containing Schema: fpml-com-5-9.xsd
MinOccurs 0
MaxOccurs (1)
Abstract
Documentation:
The different options for specifying the Delivery or Supply Periods. Unless the quantity or price is to vary periodically during the trade or physical delivery occurs on a periodic basis, periodsSchedule should be used and set to 1T.
Collapse XSD Schema Diagram:
Drilldown into supplyEndTime in schema fpml-com-5-9_xsd2 Drilldown into supplyStartTime in schema fpml-com-5-9_xsd2 Drilldown into calculationPeriodsDatesReference in schema fpml-com-5-9_xsd2 Drilldown into calculationPeriodsScheduleReference in schema fpml-com-5-9_xsd2 Drilldown into calculationPeriodsReference in schema fpml-com-5-9_xsd2 Drilldown into CommodityCalculationPeriodsPointer.model in schema fpml-com-5-9_xsd2 Drilldown into periodsSchedule in schema fpml-com-5-9_xsd2 Drilldown into periods in schema fpml-com-5-9_xsd2 Drilldown into id in schema fpml-com-5-9_xsd2 Drilldown into CommodityDeliveryPeriods in schema fpml-com-5-9_xsd2 Drilldown into GasDeliveryPeriods in schema fpml-com-5-9_xsd2XSD Diagram of deliveryPeriods in schema fpml-com-5-9_xsd2 (Financial products Markup Language (FpML®))
Collapse XSD Schema Code:
<xsd:element name="deliveryPeriods" type="GasDeliveryPeriods" minOccurs="0">
    <xsd:annotation>
        <xsd:documentation xml:lang="en">The different options for specifying the Delivery or Supply Periods. Unless the quantity or price is to vary periodically during the trade or physical delivery occurs on a periodic basis, periodsSchedule should be used and set to 1T.</xsd:documentation>
    </xsd:annotation>
</xsd:element>
Collapse Child Elements:
Name Type Min Occurs Max Occurs
periods nsE:periods (1) (1)
periodsSchedule nsE:periodsSchedule (1) (1)
calculationPeriodsReference nsE:calculationPeriodsReference (1) (1)
calculationPeriodsScheduleReference nsE:calculationPeriodsScheduleReference (1) (1)
calculationPeriodsDatesReference nsE:calculationPeriodsDatesReference (1) (1)
supplyStartTime nsE:supplyStartTime 0 (1)
supplyEndTime nsE:supplyEndTime 0 (1)
<xs:group> nsE:CommodityCalculationPeriodsPointer.model 0 (1)
Collapse Child Attributes:
Name Type Default Value Use
id nsE:id (Optional)
Collapse Derivation Tree: