Definition Type: Element
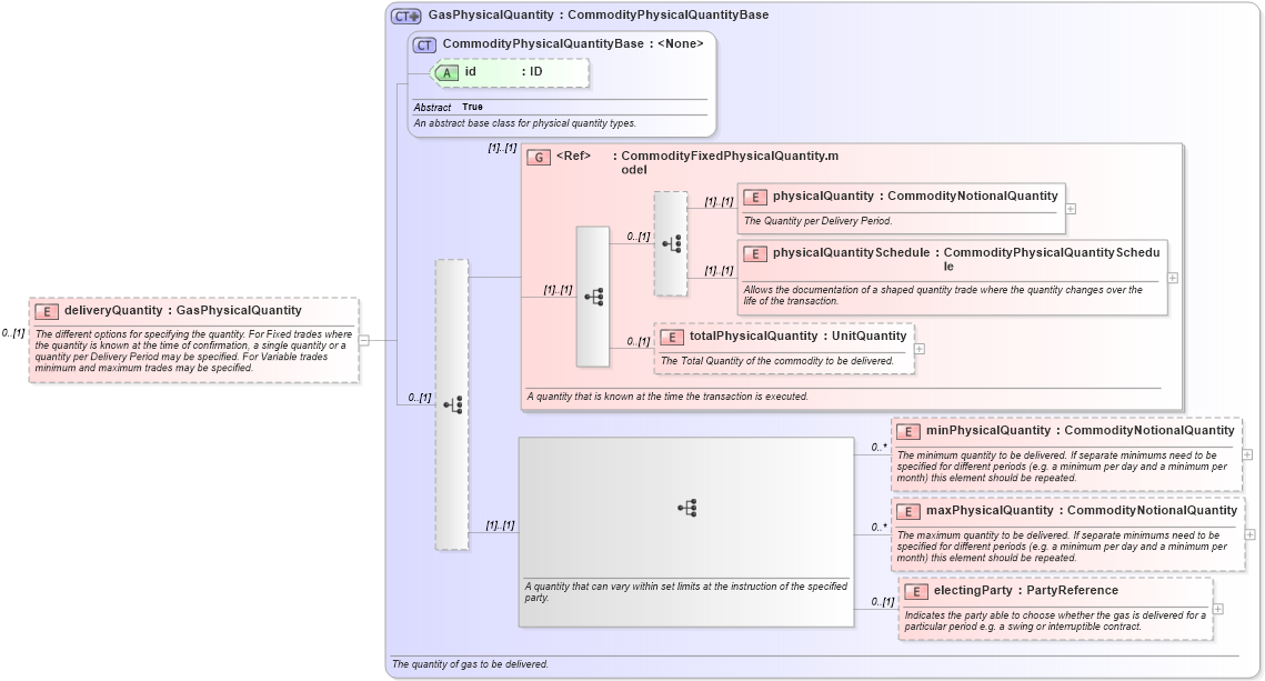
Name: deliveryQuantity
Namespace: http://www.fpml.org/FpML-5/reporting
Type: nsE:GasPhysicalQuantity
Containing Schema: fpml-com-5-9.xsd
MinOccurs 0
MaxOccurs (1)
Abstract
Documentation:
The different options for specifying the quantity. For Fixed trades where the quantity is known at the time of confirmation, a single quantity or a quantity per Delivery Period may be specified. For Variable trades minimum and maximum trades may be specified.
Collapse XSD Schema Diagram:
Drilldown into electingParty in schema fpml-com-5-9_xsd2 Drilldown into maxPhysicalQuantity in schema fpml-com-5-9_xsd2 Drilldown into minPhysicalQuantity in schema fpml-com-5-9_xsd2 Drilldown into totalPhysicalQuantity in schema fpml-com-5-9_xsd2 Drilldown into physicalQuantitySchedule in schema fpml-com-5-9_xsd2 Drilldown into physicalQuantity in schema fpml-com-5-9_xsd2 Drilldown into CommodityFixedPhysicalQuantity.model in schema fpml-com-5-9_xsd2 Drilldown into id in schema fpml-com-5-9_xsd2 Drilldown into CommodityPhysicalQuantityBase in schema fpml-com-5-9_xsd2 Drilldown into GasPhysicalQuantity in schema fpml-com-5-9_xsd2XSD Diagram of deliveryQuantity in schema fpml-com-5-9_xsd2 (Financial products Markup Language (FpML®))
Collapse XSD Schema Code:
<xsd:element name="deliveryQuantity" type="GasPhysicalQuantity" minOccurs="0">
    <xsd:annotation>
        <xsd:documentation xml:lang="en">The different options for specifying the quantity. For Fixed trades where the quantity is known at the time of confirmation, a single quantity or a quantity per Delivery Period may be specified. For Variable trades minimum and maximum trades may be specified.</xsd:documentation>
    </xsd:annotation>
</xsd:element>
Collapse Child Elements:
Name Type Min Occurs Max Occurs
physicalQuantity nsE:physicalQuantity (1) (1)
physicalQuantitySchedule nsE:physicalQuantitySchedule (1) (1)
totalPhysicalQuantity nsE:totalPhysicalQuantity 0 (1)
minPhysicalQuantity nsE:minPhysicalQuantity 0 unbounded
maxPhysicalQuantity nsE:maxPhysicalQuantity 0 unbounded
electingParty nsE:electingParty 0 (1)
<xs:group> nsE:CommodityFixedPhysicalQuantity.model (1) (1)
Collapse Child Attributes:
Name Type Default Value Use
id nsE:id (Optional)
Collapse Derivation Tree: