Definition Type: Element
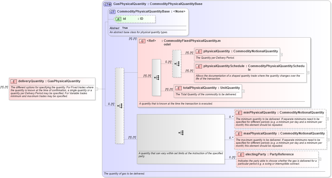
Name: deliveryQuantity
Namespace: http://www.fpml.org/FpML-5/recordkeeping
Type: nsD:GasPhysicalQuantity
Containing Schema: fpml-com-5-9.xsd
MinOccurs (1)
MaxOccurs (1)
Abstract
Documentation:
The different options for specifying the quantity. For Fixed trades where the quantity is known at the time of confirmation, a single quantity or a quantity per Delivery Period may be specified. For Variable trades minimum and maximum trades may be specified.
Collapse XSD Schema Diagram:
Drilldown into electingParty in schema fpml-com-5-9_xsd1 Drilldown into maxPhysicalQuantity in schema fpml-com-5-9_xsd1 Drilldown into minPhysicalQuantity in schema fpml-com-5-9_xsd1 Drilldown into totalPhysicalQuantity in schema fpml-com-5-9_xsd1 Drilldown into physicalQuantitySchedule in schema fpml-com-5-9_xsd1 Drilldown into physicalQuantity in schema fpml-com-5-9_xsd1 Drilldown into CommodityFixedPhysicalQuantity.model in schema fpml-com-5-9_xsd1 Drilldown into id in schema fpml-com-5-9_xsd1 Drilldown into CommodityPhysicalQuantityBase in schema fpml-com-5-9_xsd1 Drilldown into GasPhysicalQuantity in schema fpml-com-5-9_xsd1XSD Diagram of deliveryQuantity in schema fpml-com-5-9_xsd1 (Financial products Markup Language (FpML®))
Collapse XSD Schema Code:
<xsd:element name="deliveryQuantity" type="GasPhysicalQuantity">
    <xsd:annotation>
        <xsd:documentation xml:lang="en">The different options for specifying the quantity. For Fixed trades where the quantity is known at the time of confirmation, a single quantity or a quantity per Delivery Period may be specified. For Variable trades minimum and maximum trades may be specified.</xsd:documentation>
    </xsd:annotation>
</xsd:element>
Collapse Child Elements:
Name Type Min Occurs Max Occurs
physicalQuantity nsD:physicalQuantity (1) (1)
physicalQuantitySchedule nsD:physicalQuantitySchedule (1) (1)
totalPhysicalQuantity nsD:totalPhysicalQuantity (1) (1)
minPhysicalQuantity nsD:minPhysicalQuantity 0 unbounded
maxPhysicalQuantity nsD:maxPhysicalQuantity 0 unbounded
electingParty nsD:electingParty 0 (1)
<xs:group> nsD:CommodityFixedPhysicalQuantity.model (1) (1)
Collapse Child Attributes:
Name Type Default Value Use
id nsD:id (Optional)
Collapse Derivation Tree: