Definition Type: Element
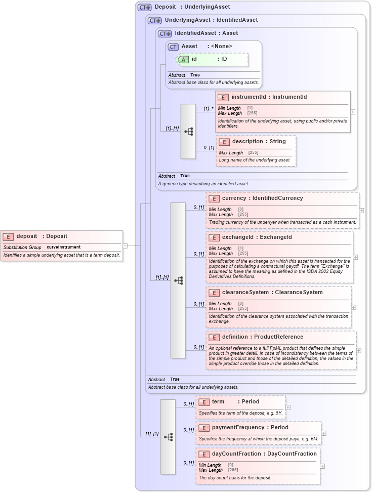
Name: deposit
Namespace: http://www.fpml.org/FpML-5/recordkeeping
Type: nsD:Deposit
Containing Schema: fpml-asset-5-9.xsd
Abstract
Documentation:
Identifies a simple underlying asset that is a term deposit.
Collapse XSD Schema Diagram:
Drilldown into dayCountFraction in schema fpml-asset-5-9_xsd3 Drilldown into paymentFrequency in schema fpml-asset-5-9_xsd3 Drilldown into term in schema fpml-asset-5-9_xsd3 Drilldown into definition in schema fpml-asset-5-9_xsd3 Drilldown into clearanceSystem in schema fpml-asset-5-9_xsd3 Drilldown into exchangeId in schema fpml-asset-5-9_xsd3 Drilldown into currency in schema fpml-asset-5-9_xsd3 Drilldown into description in schema fpml-asset-5-9_xsd3 Drilldown into instrumentId in schema fpml-asset-5-9_xsd3 Drilldown into id in schema fpml-asset-5-9_xsd3 Drilldown into Asset in schema fpml-asset-5-9_xsd3 Drilldown into IdentifiedAsset in schema fpml-asset-5-9_xsd3 Drilldown into UnderlyingAsset in schema fpml-asset-5-9_xsd3 Drilldown into Deposit in schema fpml-asset-5-9_xsd3XSD Diagram of deposit in schema fpml-asset-5-9_xsd3 (Financial products Markup Language (FpML®))
Collapse XSD Schema Code:
<xsd:element name="deposit" type="Deposit" substitutionGroup="curveInstrument">
    <xsd:annotation>
        <xsd:documentation xml:lang="en">Identifies a simple underlying asset that is a term deposit.</xsd:documentation>
    </xsd:annotation>
</xsd:element>
Collapse Child Elements:
Name Type Min Occurs Max Occurs
instrumentId nsD:instrumentId (1) unbounded
description nsD:description 0 (1)
currency nsD:currency 0 (1)
exchangeId nsD:exchangeId 0 (1)
clearanceSystem nsD:clearanceSystem 0 (1)
definition nsD:definition 0 (1)
term nsD:term 0 (1)
paymentFrequency nsD:paymentFrequency 0 (1)
dayCountFraction nsD:dayCountFraction 0 (1)
Collapse Child Attributes:
Name Type Default Value Use
id nsD:id (Optional)
Collapse Derivation Tree:
Collapse References:
nsD:curveInstrument