Definition Type: ComplexType
Name: DerivativeCalculationProcedure
Namespace: http://www.fpml.org/FpML-5/confirmation
Containing Schema: fpml-riskdef-5-9.xsd
Abstract
Documentation:
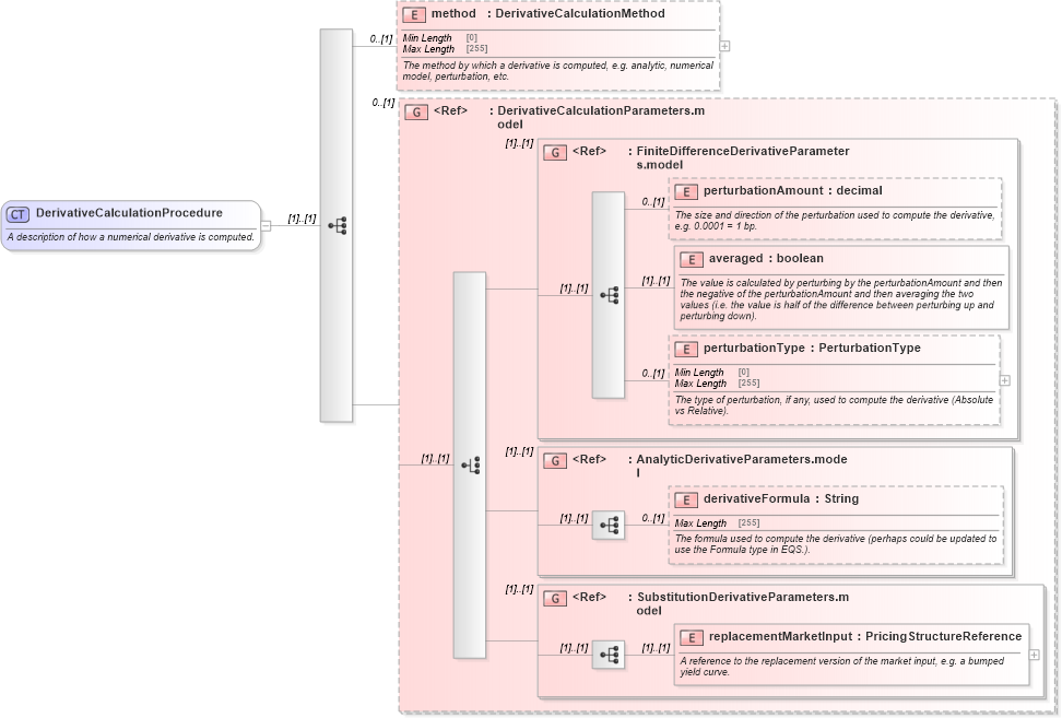
A description of how a numerical derivative is computed.
Collapse XSD Schema Diagram:
Drilldown into replacementMarketInput in schema fpml-riskdef-5-9_xsd Drilldown into SubstitutionDerivativeParameters.model in schema fpml-riskdef-5-9_xsd Drilldown into derivativeFormula in schema fpml-riskdef-5-9_xsd Drilldown into AnalyticDerivativeParameters.model in schema fpml-riskdef-5-9_xsd Drilldown into perturbationType in schema fpml-riskdef-5-9_xsd Drilldown into averaged in schema fpml-riskdef-5-9_xsd Drilldown into perturbationAmount in schema fpml-riskdef-5-9_xsd Drilldown into FiniteDifferenceDerivativeParameters.model in schema fpml-riskdef-5-9_xsd Drilldown into DerivativeCalculationParameters.model in schema fpml-riskdef-5-9_xsd Drilldown into method in schema fpml-riskdef-5-9_xsdXSD Diagram of DerivativeCalculationProcedure in schema fpml-riskdef-5-9_xsd (Financial products Markup Language (FpML®))
Collapse XSD Schema Code:
<xsd:complexType name="DerivativeCalculationProcedure">
    <xsd:annotation>
        <xsd:documentation xml:lang="en">A description of how a numerical derivative is computed.</xsd:documentation>
    </xsd:annotation>
    <xsd:sequence>
        <xsd:element name="method" type="DerivativeCalculationMethod" minOccurs="0">
            <xsd:annotation>
                <xsd:documentation xml:lang="en">The method by which a derivative is computed, e.g. analytic, numerical model, perturbation, etc.</xsd:documentation>
            </xsd:annotation>
        </xsd:element>
        <xsd:group ref="DerivativeCalculationParameters.model" minOccurs="0" />
    </xsd:sequence>
</xsd:complexType>
Collapse Child Elements:
Name Type Min Occurs Max Occurs
method nsA:method 0 (1)
perturbationAmount nsA:perturbationAmount 0 (1)
averaged nsA:averaged (1) (1)
perturbationType nsA:perturbationType 0 (1)
derivativeFormula nsA:derivativeFormula 0 (1)
replacementMarketInput nsA:replacementMarketInput (1) (1)
<xs:group> nsA:DerivativeCalculationParameters.model 0 (1)
<xs:group> nsA:FiniteDifferenceDerivativeParameters.model (1) (1)
<xs:group> nsA:AnalyticDerivativeParameters.model (1) (1)
<xs:group> nsA:SubstitutionDerivativeParameters.model (1) (1)
Collapse Derivation Tree:
Collapse References:
nsA:calculationProcedure, nsA:calculationProcedure