Definition Type: ComplexType
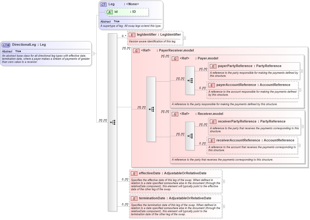
Name: DirectionalLeg
Namespace: http://www.fpml.org/FpML-5/legal
Type: nsB:Leg
Containing Schema: fpml-shared-5-9.xsd
Abstract True
Documentation:
An abstract base class for all directional leg types with effective date, termination date, where a payer makes a stream of payments of greater than zero value to a receiver.
Collapse XSD Schema Diagram:
Drilldown into terminationDate in schema fpml-shared-5-9_xsd1 Drilldown into effectiveDate in schema fpml-shared-5-9_xsd1 Drilldown into receiverAccountReference in schema fpml-shared-5-9_xsd1 Drilldown into receiverPartyReference in schema fpml-shared-5-9_xsd1 Drilldown into Receiver.model in schema fpml-shared-5-9_xsd1 Drilldown into payerAccountReference in schema fpml-shared-5-9_xsd1 Drilldown into payerPartyReference in schema fpml-shared-5-9_xsd1 Drilldown into Payer.model in schema fpml-shared-5-9_xsd1 Drilldown into PayerReceiver.model in schema fpml-shared-5-9_xsd1 Drilldown into legIdentifier in schema fpml-shared-5-9_xsd1 Drilldown into id in schema fpml-shared-5-9_xsd1 Drilldown into Leg in schema fpml-shared-5-9_xsd1XSD Diagram of DirectionalLeg in schema fpml-shared-5-9_xsd1 (Financial products Markup Language (FpML®))
Collapse XSD Schema Code:
<xsd:complexType name="DirectionalLeg" abstract="true">
    <xsd:annotation>
        <xsd:documentation xml:lang="en">An abstract base class for all directional leg types with effective date, termination date, where a payer makes a stream of payments of greater than zero value to a receiver.</xsd:documentation>
    </xsd:annotation>
    <xsd:complexContent>
        <xsd:extension base="Leg">
            <xsd:sequence>
                <xsd:element name="legIdentifier" type="LegIdentifier" minOccurs="0" maxOccurs="unbounded">
                    <xsd:annotation>
                        <xsd:documentation xml:lang="en">Version aware identification of this leg.</xsd:documentation>
                    </xsd:annotation>
                </xsd:element>
                <xsd:group ref="PayerReceiver.model" />
                <xsd:element name="effectiveDate" type="AdjustableOrRelativeDate" minOccurs="0">
                    <xsd:annotation>
                        <xsd:documentation xml:lang="en">Specifies the effective date of this leg of the swap. When defined in relation to a date specified somewhere else in the document (through the relativeDate component), this element will typically point to the effective date of the other leg of the swap.</xsd:documentation>
                    </xsd:annotation>
                </xsd:element>
                <xsd:element name="terminationDate" type="AdjustableOrRelativeDate" minOccurs="0">
                    <xsd:annotation>
                        <xsd:documentation xml:lang="en">Specifies the termination date of this leg of the swap. When defined in relation to a date specified somewhere else in the document (through the relativeDate component), this element will typically point to the termination date of the other leg of the swap.</xsd:documentation>
                    </xsd:annotation>
                </xsd:element>
            </xsd:sequence>
        </xsd:extension>
    </xsd:complexContent>
</xsd:complexType>
Collapse Child Elements:
Name Type Min Occurs Max Occurs
legIdentifier nsB:legIdentifier 0 unbounded
payerPartyReference nsB:payerPartyReference (1) (1)
payerAccountReference nsB:payerAccountReference 0 (1)
receiverPartyReference nsB:receiverPartyReference (1) (1)
receiverAccountReference nsB:receiverAccountReference 0 (1)
effectiveDate nsB:effectiveDate 0 (1)
terminationDate nsB:terminationDate 0 (1)
<xs:group> nsB:PayerReceiver.model (1) (1)
<xs:group> nsB:Payer.model (1) (1)
<xs:group> nsB:Receiver.model (1) (1)
Collapse Child Attributes:
Name Type Default Value Use
id nsB:id (Optional)
Collapse Derivation Tree:
Collapse References:
nsB:UnderlyerInterestLeg