Definition Type: ComplexType
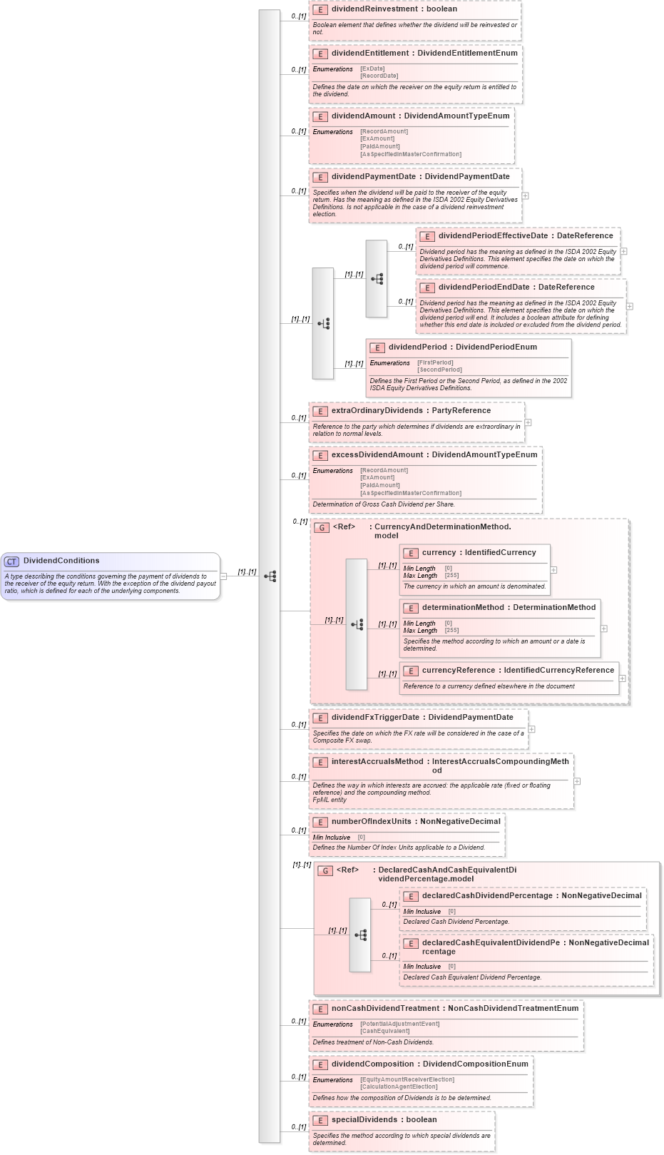
Name: DividendConditions
Namespace: http://www.fpml.org/FpML-5/confirmation
Containing Schema: fpml-eq-shared-5-9.xsd
Abstract
Documentation:
A type describing the conditions governing the payment of dividends to the receiver of the equity return. With the exception of the dividend payout ratio, which is defined for each of the underlying components.
Collapse XSD Schema Diagram:
Drilldown into specialDividends in schema fpml-eq-shared-5-9_xsd Drilldown into dividendComposition in schema fpml-eq-shared-5-9_xsd Drilldown into nonCashDividendTreatment in schema fpml-eq-shared-5-9_xsd Drilldown into declaredCashEquivalentDividendPercentage in schema fpml-eq-shared-5-9_xsd Drilldown into declaredCashDividendPercentage in schema fpml-eq-shared-5-9_xsd Drilldown into DeclaredCashAndCashEquivalentDividendPercentage.model in schema fpml-eq-shared-5-9_xsd Drilldown into numberOfIndexUnits in schema fpml-eq-shared-5-9_xsd Drilldown into interestAccrualsMethod in schema fpml-eq-shared-5-9_xsd Drilldown into dividendFxTriggerDate in schema fpml-eq-shared-5-9_xsd Drilldown into currencyReference in schema fpml-eq-shared-5-9_xsd Drilldown into determinationMethod in schema fpml-eq-shared-5-9_xsd Drilldown into currency in schema fpml-eq-shared-5-9_xsd Drilldown into CurrencyAndDeterminationMethod.model in schema fpml-eq-shared-5-9_xsd Drilldown into excessDividendAmount in schema fpml-eq-shared-5-9_xsd Drilldown into extraOrdinaryDividends in schema fpml-eq-shared-5-9_xsd Drilldown into dividendPeriod in schema fpml-eq-shared-5-9_xsd Drilldown into dividendPeriodEndDate in schema fpml-eq-shared-5-9_xsd Drilldown into dividendPeriodEffectiveDate in schema fpml-eq-shared-5-9_xsd Drilldown into dividendPaymentDate in schema fpml-eq-shared-5-9_xsd Drilldown into dividendAmount in schema fpml-eq-shared-5-9_xsd Drilldown into dividendEntitlement in schema fpml-eq-shared-5-9_xsd Drilldown into dividendReinvestment in schema fpml-eq-shared-5-9_xsdXSD Diagram of DividendConditions in schema fpml-eq-shared-5-9_xsd (Financial products Markup Language (FpML®))
Collapse XSD Schema Code:
<xsd:complexType name="DividendConditions">
    <xsd:annotation>
        <xsd:documentation xml:lang="en">A type describing the conditions governing the payment of dividends to the receiver of the equity return. With the exception of the dividend payout ratio, which is defined for each of the underlying components.</xsd:documentation>
    </xsd:annotation>
    <xsd:sequence>
        <xsd:element name="dividendReinvestment" type="xsd:boolean" minOccurs="0">
            <xsd:annotation>
                <xsd:documentation xml:lang="en">Boolean element that defines whether the dividend will be reinvested or not.</xsd:documentation>
            </xsd:annotation>
        </xsd:element>
        <xsd:element name="dividendEntitlement" type="DividendEntitlementEnum" minOccurs="0">
            <xsd:annotation>
                <xsd:documentation xml:lang="en">Defines the date on which the receiver on the equity return is entitled to the dividend.</xsd:documentation>
            </xsd:annotation>
        </xsd:element>
        <xsd:element name="dividendAmount" type="DividendAmountTypeEnum" minOccurs="0" />
        <xsd:element name="dividendPaymentDate" type="DividendPaymentDate" minOccurs="0">
            <xsd:annotation>
                <xsd:documentation xml:lang="en">Specifies when the dividend will be paid to the receiver of the equity return. Has the meaning as defined in the ISDA 2002 Equity Derivatives Definitions. Is not applicable in the case of a dividend reinvestment election.</xsd:documentation>
            </xsd:annotation>
        </xsd:element>
        <xsd:choice>
            <xsd:sequence>
                <xsd:element name="dividendPeriodEffectiveDate" type="DateReference" minOccurs="0">
                    <xsd:annotation>
                        <xsd:documentation xml:lang="en">Dividend period has the meaning as defined in the ISDA 2002 Equity Derivatives Definitions. This element specifies the date on which the dividend period will commence.</xsd:documentation>
                    </xsd:annotation>
                </xsd:element>
                <xsd:element name="dividendPeriodEndDate" type="DateReference" minOccurs="0">
                    <xsd:annotation>
                        <xsd:documentation xml:lang="en">Dividend period has the meaning as defined in the ISDA 2002 Equity Derivatives Definitions. This element specifies the date on which the dividend period will end. It includes a boolean attribute for defining whether this end date is included or excluded from the dividend period.</xsd:documentation>
                    </xsd:annotation>
                </xsd:element>
            </xsd:sequence>
            <xsd:element name="dividendPeriod" type="DividendPeriodEnum">
                <xsd:annotation>
                    <xsd:documentation xml:lang="en">Defines the First Period or the Second Period, as defined in the 2002 ISDA Equity Derivatives Definitions.</xsd:documentation>
                </xsd:annotation>
            </xsd:element>
        </xsd:choice>
        <xsd:element name="extraOrdinaryDividends" type="PartyReference" minOccurs="0">
            <xsd:annotation>
                <xsd:documentation xml:lang="en">Reference to the party which determines if dividends are extraordinary in relation to normal levels.</xsd:documentation>
            </xsd:annotation>
        </xsd:element>
        <xsd:element name="excessDividendAmount" type="DividendAmountTypeEnum" minOccurs="0">
            <xsd:annotation>
                <xsd:documentation xml:lang="en">Determination of Gross Cash Dividend per Share.</xsd:documentation>
            </xsd:annotation>
        </xsd:element>
        <xsd:group ref="CurrencyAndDeterminationMethod.model" minOccurs="0" />
        <xsd:element name="dividendFxTriggerDate" type="DividendPaymentDate" minOccurs="0">
            <xsd:annotation>
                <xsd:documentation xml:lang="en">Specifies the date on which the FX rate will be considered in the case of a Composite FX swap.</xsd:documentation>
            </xsd:annotation>
        </xsd:element>
        <xsd:element name="interestAccrualsMethod" type="InterestAccrualsCompoundingMethod" minOccurs="0">
            <xsd:annotation>
                <xsd:documentation xml:lang="en">Defines the way in which interests are accrued: the applicable rate (fixed or floating reference) and the compounding method.</xsd:documentation>
                <xsd:documentation xml:lang="en">FpML entity</xsd:documentation>
            </xsd:annotation>
        </xsd:element>
        <xsd:element name="numberOfIndexUnits" type="NonNegativeDecimal" minOccurs="0">
            <xsd:annotation>
                <xsd:documentation xml:lang="en">Defines the Number Of Index Units applicable to a Dividend.</xsd:documentation>
            </xsd:annotation>
        </xsd:element>
        <xsd:group ref="DeclaredCashAndCashEquivalentDividendPercentage.model" />
        <xsd:element name="nonCashDividendTreatment" type="NonCashDividendTreatmentEnum" minOccurs="0">
            <xsd:annotation>
                <xsd:documentation xml:lang="en">Defines treatment of Non-Cash Dividends.</xsd:documentation>
            </xsd:annotation>
        </xsd:element>
        <xsd:element name="dividendComposition" type="DividendCompositionEnum" minOccurs="0">
            <xsd:annotation>
                <xsd:documentation xml:lang="en">Defines how the composition of Dividends is to be determined.</xsd:documentation>
            </xsd:annotation>
        </xsd:element>
        <xsd:element name="specialDividends" type="xsd:boolean" minOccurs="0">
            <xsd:annotation>
                <xsd:documentation xml:lang="en">Specifies the method according to which special dividends are determined.</xsd:documentation>
            </xsd:annotation>
        </xsd:element>
    </xsd:sequence>
</xsd:complexType>
Collapse Child Elements:
Name Type Min Occurs Max Occurs
dividendReinvestment nsA:dividendReinvestment 0 (1)
dividendEntitlement nsA:dividendEntitlement 0 (1)
dividendAmount nsA:dividendAmount 0 (1)
dividendPaymentDate nsA:dividendPaymentDate 0 (1)
dividendPeriodEffectiveDate nsA:dividendPeriodEffectiveDate 0 (1)
dividendPeriodEndDate nsA:dividendPeriodEndDate 0 (1)
dividendPeriod nsA:dividendPeriod (1) (1)
extraOrdinaryDividends nsA:extraOrdinaryDividends 0 (1)
excessDividendAmount nsA:excessDividendAmount 0 (1)
currency nsA:currency (1) (1)
determinationMethod nsA:determinationMethod (1) (1)
currencyReference nsA:currencyReference (1) (1)
dividendFxTriggerDate nsA:dividendFxTriggerDate 0 (1)
interestAccrualsMethod nsA:interestAccrualsMethod 0 (1)
numberOfIndexUnits nsA:numberOfIndexUnits 0 (1)
declaredCashDividendPercentage nsA:declaredCashDividendPercentage 0 (1)
declaredCashEquivalentDividendPercentage nsA:declaredCashEquivalentDividendPercentage 0 (1)
nonCashDividendTreatment nsA:nonCashDividendTreatment 0 (1)
dividendComposition nsA:dividendComposition 0 (1)
specialDividends nsA:specialDividends 0 (1)
<xs:group> nsA:CurrencyAndDeterminationMethod.model 0 (1)
<xs:group> nsA:DeclaredCashAndCashEquivalentDividendPercentage.model (1) (1)
Collapse Derivation Tree:
Collapse References:
nsA:dividendConditions, nsA:dividendConditions