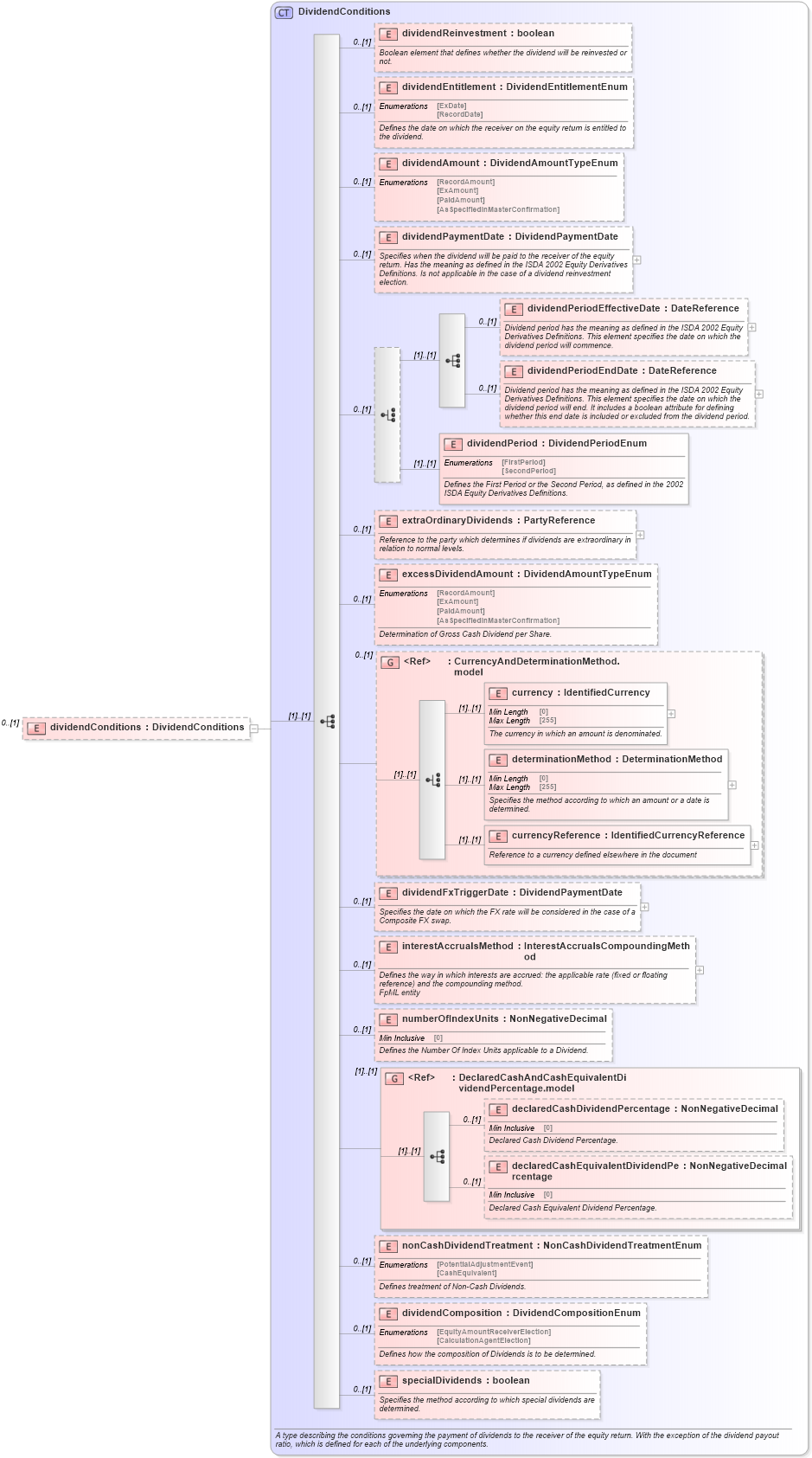
Definition Type: Element
Name: dividendConditions
Namespace: http://www.fpml.org/FpML-5/reporting
Type: nsE:DividendConditions
Containing Schema: fpml-eqd-5-9.xsd
MinOccurs 0
MaxOccurs (1)
Abstract
Collapse XSD Schema Diagram:
Drilldown into specialDividends in schema fpml-eq-shared-5-9_xsd2 Drilldown into dividendComposition in schema fpml-eq-shared-5-9_xsd2 Drilldown into nonCashDividendTreatment in schema fpml-eq-shared-5-9_xsd2 Drilldown into declaredCashEquivalentDividendPercentage in schema fpml-eq-shared-5-9_xsd2 Drilldown into declaredCashDividendPercentage in schema fpml-eq-shared-5-9_xsd2 Drilldown into DeclaredCashAndCashEquivalentDividendPercentage.model in schema fpml-eq-shared-5-9_xsd2 Drilldown into numberOfIndexUnits in schema fpml-eq-shared-5-9_xsd2 Drilldown into interestAccrualsMethod in schema fpml-eq-shared-5-9_xsd2 Drilldown into dividendFxTriggerDate in schema fpml-eq-shared-5-9_xsd2 Drilldown into currencyReference in schema fpml-eq-shared-5-9_xsd2 Drilldown into determinationMethod in schema fpml-eq-shared-5-9_xsd2 Drilldown into currency in schema fpml-eq-shared-5-9_xsd2 Drilldown into CurrencyAndDeterminationMethod.model in schema fpml-eq-shared-5-9_xsd2 Drilldown into excessDividendAmount in schema fpml-eq-shared-5-9_xsd2 Drilldown into extraOrdinaryDividends in schema fpml-eq-shared-5-9_xsd2 Drilldown into dividendPeriod in schema fpml-eq-shared-5-9_xsd2 Drilldown into dividendPeriodEndDate in schema fpml-eq-shared-5-9_xsd2 Drilldown into dividendPeriodEffectiveDate in schema fpml-eq-shared-5-9_xsd2 Drilldown into dividendPaymentDate in schema fpml-eq-shared-5-9_xsd2 Drilldown into dividendAmount in schema fpml-eq-shared-5-9_xsd2 Drilldown into dividendEntitlement in schema fpml-eq-shared-5-9_xsd2 Drilldown into dividendReinvestment in schema fpml-eq-shared-5-9_xsd2 Drilldown into DividendConditions in schema fpml-eq-shared-5-9_xsd2XSD Diagram of dividendConditions in schema fpml-eqd-5-9_xsd2 (Financial products Markup Language (FpML®))
Collapse XSD Schema Code:
<xsd:element name="dividendConditions" type="DividendConditions" minOccurs="0" />
Collapse Child Elements:
Name Type Min Occurs Max Occurs
dividendReinvestment nsE:dividendReinvestment 0 (1)
dividendEntitlement nsE:dividendEntitlement 0 (1)
dividendAmount nsE:dividendAmount 0 (1)
dividendPaymentDate nsE:dividendPaymentDate 0 (1)
dividendPeriodEffectiveDate nsE:dividendPeriodEffectiveDate 0 (1)
dividendPeriodEndDate nsE:dividendPeriodEndDate 0 (1)
dividendPeriod nsE:dividendPeriod (1) (1)
extraOrdinaryDividends nsE:extraOrdinaryDividends 0 (1)
excessDividendAmount nsE:excessDividendAmount 0 (1)
currency nsE:currency (1) (1)
determinationMethod nsE:determinationMethod (1) (1)
currencyReference nsE:currencyReference (1) (1)
dividendFxTriggerDate nsE:dividendFxTriggerDate 0 (1)
interestAccrualsMethod nsE:interestAccrualsMethod 0 (1)
numberOfIndexUnits nsE:numberOfIndexUnits 0 (1)
declaredCashDividendPercentage nsE:declaredCashDividendPercentage 0 (1)
declaredCashEquivalentDividendPercentage nsE:declaredCashEquivalentDividendPercentage 0 (1)
nonCashDividendTreatment nsE:nonCashDividendTreatment 0 (1)
dividendComposition nsE:dividendComposition 0 (1)
specialDividends nsE:specialDividends 0 (1)
<xs:group> nsE:CurrencyAndDeterminationMethod.model 0 (1)
<xs:group> nsE:DeclaredCashAndCashEquivalentDividendPercentage.model (1) (1)
Collapse Derivation Tree: