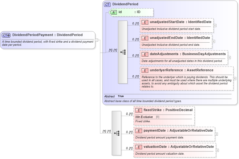
Definition Type: ComplexType
Name: DividendPeriodPayment
Namespace: http://www.fpml.org/FpML-5/reporting
Type: nsE:DividendPeriod
Containing Schema: fpml-dividend-swaps-5-9.xsd
Abstract
Documentation:
A time bounded dividend period, with fixed strike and a dividend payment date per period.
Collapse XSD Schema Diagram:
Drilldown into valuationDate in schema fpml-dividend-swaps-5-9_xsd2 Drilldown into paymentDate in schema fpml-dividend-swaps-5-9_xsd2 Drilldown into fixedStrike in schema fpml-dividend-swaps-5-9_xsd2 Drilldown into underlyerReference in schema fpml-eq-shared-5-9_xsd2 Drilldown into dateAdjustments in schema fpml-eq-shared-5-9_xsd2 Drilldown into unadjustedEndDate in schema fpml-eq-shared-5-9_xsd2 Drilldown into unadjustedStartDate in schema fpml-eq-shared-5-9_xsd2 Drilldown into id in schema fpml-eq-shared-5-9_xsd2 Drilldown into DividendPeriod in schema fpml-eq-shared-5-9_xsd2XSD Diagram of DividendPeriodPayment in schema fpml-dividend-swaps-5-9_xsd2 (Financial products Markup Language (FpML®))
Collapse XSD Schema Code:
<xsd:complexType name="DividendPeriodPayment">
    <xsd:annotation>
        <xsd:documentation xml:lang="en">A time bounded dividend period, with fixed strike and a dividend payment date per period.</xsd:documentation>
    </xsd:annotation>
    <xsd:complexContent>
        <xsd:extension base="DividendPeriod">
            <xsd:sequence>
                <xsd:element name="fixedStrike" type="PositiveDecimal" minOccurs="0">
                    <xsd:annotation>
                        <xsd:documentation xml:lang="en">Fixed strike.</xsd:documentation>
                    </xsd:annotation>
                </xsd:element>
                <xsd:element name="paymentDate" type="AdjustableOrRelativeDate" minOccurs="0">
                    <xsd:annotation>
                        <xsd:documentation xml:lang="en">Dividend period amount payment date.</xsd:documentation>
                    </xsd:annotation>
                </xsd:element>
                <xsd:element name="valuationDate" type="AdjustableOrRelativeDate" minOccurs="0">
                    <xsd:annotation>
                        <xsd:documentation xml:lang="en">Dividend period amount valuation date.</xsd:documentation>
                    </xsd:annotation>
                </xsd:element>
            </xsd:sequence>
        </xsd:extension>
    </xsd:complexContent>
</xsd:complexType>
Collapse Child Elements:
Name Type Min Occurs Max Occurs
unadjustedStartDate nsE:unadjustedStartDate 0 (1)
unadjustedEndDate nsE:unadjustedEndDate 0 (1)
dateAdjustments nsE:dateAdjustments 0 (1)
underlyerReference nsE:underlyerReference 0 (1)
fixedStrike nsE:fixedStrike 0 (1)
paymentDate nsE:paymentDate 0 (1)
valuationDate nsE:valuationDate 0 (1)
Collapse Child Attributes:
Name Type Default Value Use
id nsE:id (Optional)
Collapse Derivation Tree:
Collapse References:
nsE:dividendPeriod