Definition Type: ComplexType
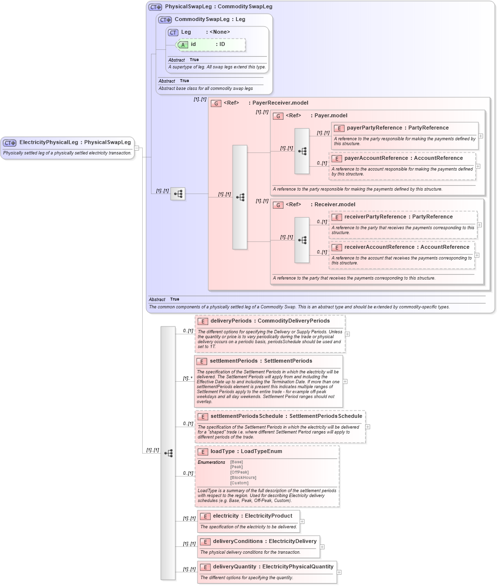
Name: ElectricityPhysicalLeg
Namespace: http://www.fpml.org/FpML-5/recordkeeping
Type: nsD:PhysicalSwapLeg
Containing Schema: fpml-com-5-9.xsd
Abstract
Documentation:
Physically settled leg of a physically settled electricity transaction.
Collapse XSD Schema Diagram:
Drilldown into deliveryQuantity in schema fpml-com-5-9_xsd1 Drilldown into deliveryConditions in schema fpml-com-5-9_xsd1 Drilldown into electricity in schema fpml-com-5-9_xsd1 Drilldown into loadType in schema fpml-com-5-9_xsd1 Drilldown into settlementPeriodsSchedule in schema fpml-com-5-9_xsd1 Drilldown into settlementPeriods in schema fpml-com-5-9_xsd1 Drilldown into deliveryPeriods in schema fpml-com-5-9_xsd1 Drilldown into receiverAccountReference in schema fpml-shared-5-9_xsd3 Drilldown into receiverPartyReference in schema fpml-shared-5-9_xsd3 Drilldown into Receiver.model in schema fpml-shared-5-9_xsd3 Drilldown into payerAccountReference in schema fpml-shared-5-9_xsd3 Drilldown into payerPartyReference in schema fpml-shared-5-9_xsd3 Drilldown into Payer.model in schema fpml-shared-5-9_xsd3 Drilldown into PayerReceiver.model in schema fpml-shared-5-9_xsd3 Drilldown into id in schema fpml-shared-5-9_xsd3 Drilldown into Leg in schema fpml-shared-5-9_xsd3 Drilldown into CommoditySwapLeg in schema fpml-com-5-9_xsd1 Drilldown into PhysicalSwapLeg in schema fpml-com-5-9_xsd1XSD Diagram of ElectricityPhysicalLeg in schema fpml-com-5-9_xsd1 (Financial products Markup Language (FpML®))
Collapse XSD Schema Code:
<xsd:complexType name="ElectricityPhysicalLeg">
    <xsd:annotation>
        <xsd:documentation xml:lang="en">Physically settled leg of a physically settled electricity transaction.</xsd:documentation>
    </xsd:annotation>
    <xsd:complexContent>
        <xsd:extension base="PhysicalSwapLeg">
            <xsd:sequence>
                <xsd:element name="deliveryPeriods" type="CommodityDeliveryPeriods" minOccurs="0">
                    <xsd:annotation>
                        <xsd:documentation xml:lang="en">The different options for specifying the Delivery or Supply Periods. Unless the quantity or price is to vary periodically during the trade or physical delivery occurs on a periodic basis, periodsSchedule should be used and set to 1T.</xsd:documentation>
                    </xsd:annotation>
                </xsd:element>
                <xsd:element name="settlementPeriods" type="SettlementPeriods" maxOccurs="unbounded">
                    <xsd:annotation>
                        <xsd:documentation xml:lang="en">The specification of the Settlement Periods in which the electricity will be delivered. The Settlement Periods will apply from and including the Effective Date up to and including the Termination Date. If more than one settlementPeriods element is present this indicates multiple ranges of Settlement Periods apply to the entire trade - for example off-peak weekdays and all day weekends. Settlement Period ranges should not overlap.</xsd:documentation>
                    </xsd:annotation>
                </xsd:element>
                <xsd:element name="settlementPeriodsSchedule" type="SettlementPeriodsSchedule" minOccurs="0">
                    <xsd:annotation>
                        <xsd:documentation xml:lang="en">The specification of the Settlement Periods in which the electricity will be delivered for a "shaped" trade i.e. where different Settlement Period ranges will apply to different periods of the trade.</xsd:documentation>
                    </xsd:annotation>
                </xsd:element>
                <xsd:element name="loadType" type="LoadTypeEnum" minOccurs="0">
                    <xsd:annotation>
                        <xsd:documentation xml:lang="en">LoadType is a summary of the full description of the settlement periods with respect to the region. Used for describing Electricity delivery schedules (e.g. Base, Peak, Off-Peak, Custom).</xsd:documentation>
                    </xsd:annotation>
                </xsd:element>
                <xsd:element name="electricity" type="ElectricityProduct">
                    <xsd:annotation>
                        <xsd:documentation xml:lang="en">The specification of the electricity to be delivered.</xsd:documentation>
                    </xsd:annotation>
                </xsd:element>
                <xsd:element name="deliveryConditions" type="ElectricityDelivery">
                    <xsd:annotation>
                        <xsd:documentation xml:lang="en">The physical delivery conditions for the transaction.</xsd:documentation>
                    </xsd:annotation>
                </xsd:element>
                <xsd:element name="deliveryQuantity" type="ElectricityPhysicalQuantity">
                    <xsd:annotation>
                        <xsd:documentation xml:lang="en">The different options for specifying the quantity.</xsd:documentation>
                    </xsd:annotation>
                </xsd:element>
            </xsd:sequence>
        </xsd:extension>
    </xsd:complexContent>
</xsd:complexType>
Collapse Child Elements:
Name Type Min Occurs Max Occurs
payerPartyReference nsD:payerPartyReference (1) (1)
payerAccountReference nsD:payerAccountReference 0 (1)
receiverPartyReference nsD:receiverPartyReference 0 (1)
receiverAccountReference nsD:receiverAccountReference 0 (1)
deliveryPeriods nsD:deliveryPeriods 0 (1)
settlementPeriods nsD:settlementPeriods (1) unbounded
settlementPeriodsSchedule nsD:settlementPeriodsSchedule 0 (1)
loadType nsD:loadType 0 (1)
electricity nsD:electricity (1) (1)
deliveryConditions nsD:deliveryConditions (1) (1)
deliveryQuantity nsD:deliveryQuantity (1) (1)
<xs:group> nsD:PayerReceiver.model (1) (1)
<xs:group> nsD:Payer.model (1) (1)
<xs:group> nsD:Receiver.model (1) (1)
Collapse Child Attributes:
Name Type Default Value Use
id nsD:id (Optional)
Collapse Derivation Tree:
Collapse References:
nsD:electricityPhysicalLeg