Definition Type: Element
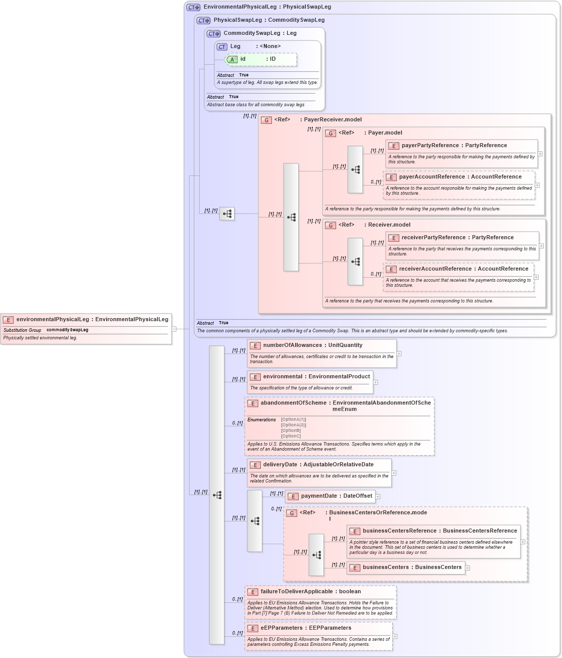
Name: environmentalPhysicalLeg
Namespace: http://www.fpml.org/FpML-5/confirmation
Type: nsA:EnvironmentalPhysicalLeg
Containing Schema: fpml-com-5-9.xsd
Abstract
Documentation:
Physically settled environmental leg.
Collapse XSD Schema Diagram:
Drilldown into eEPParameters in schema fpml-com-5-9_xsd Drilldown into failureToDeliverApplicable in schema fpml-com-5-9_xsd Drilldown into businessCenters in schema fpml-shared-5-9_xsd Drilldown into businessCentersReference in schema fpml-shared-5-9_xsd Drilldown into BusinessCentersOrReference.model in schema fpml-shared-5-9_xsd Drilldown into paymentDate in schema fpml-com-5-9_xsd Drilldown into deliveryDate in schema fpml-com-5-9_xsd Drilldown into abandonmentOfScheme in schema fpml-com-5-9_xsd Drilldown into environmental in schema fpml-com-5-9_xsd Drilldown into numberOfAllowances in schema fpml-com-5-9_xsd Drilldown into receiverAccountReference in schema fpml-shared-5-9_xsd Drilldown into receiverPartyReference in schema fpml-shared-5-9_xsd Drilldown into Receiver.model in schema fpml-shared-5-9_xsd Drilldown into payerAccountReference in schema fpml-shared-5-9_xsd Drilldown into payerPartyReference in schema fpml-shared-5-9_xsd Drilldown into Payer.model in schema fpml-shared-5-9_xsd Drilldown into PayerReceiver.model in schema fpml-shared-5-9_xsd Drilldown into id in schema fpml-shared-5-9_xsd Drilldown into Leg in schema fpml-shared-5-9_xsd Drilldown into CommoditySwapLeg in schema fpml-com-5-9_xsd Drilldown into PhysicalSwapLeg in schema fpml-com-5-9_xsd Drilldown into EnvironmentalPhysicalLeg in schema fpml-com-5-9_xsdXSD Diagram of environmentalPhysicalLeg in schema fpml-com-5-9_xsd (Financial products Markup Language (FpML®))
Collapse XSD Schema Code:
<xsd:element name="environmentalPhysicalLeg" type="EnvironmentalPhysicalLeg" substitutionGroup="commoditySwapLeg">
    <xsd:annotation>
        <xsd:documentation xml:lang="en">Physically settled environmental leg.</xsd:documentation>
    </xsd:annotation>
</xsd:element>
Collapse Child Elements:
Name Type Min Occurs Max Occurs
payerPartyReference nsA:payerPartyReference (1) (1)
payerAccountReference nsA:payerAccountReference 0 (1)
receiverPartyReference nsA:receiverPartyReference (1) (1)
receiverAccountReference nsA:receiverAccountReference 0 (1)
numberOfAllowances nsA:numberOfAllowances (1) (1)
environmental nsA:environmental (1) (1)
abandonmentOfScheme nsA:abandonmentOfScheme 0 (1)
deliveryDate nsA:deliveryDate (1) (1)
paymentDate nsA:paymentDate (1) (1)
businessCentersReference nsA:businessCentersReference (1) (1)
businessCenters nsA:businessCenters (1) (1)
failureToDeliverApplicable nsA:failureToDeliverApplicable 0 (1)
eEPParameters nsA:eEPParameters 0 (1)
<xs:group> nsA:PayerReceiver.model (1) (1)
<xs:group> nsA:Payer.model (1) (1)
<xs:group> nsA:Receiver.model (1) (1)
<xs:group> nsA:BusinessCentersOrReference.model 0 (1)
Collapse Child Attributes:
Name Type Default Value Use
id nsA:id (Optional)
Collapse Derivation Tree:
Collapse References:
nsA:commoditySwapLeg