Definition Type: ComplexType
Name: EnvironmentalProduct
Namespace: http://www.fpml.org/FpML-5/confirmation
Containing Schema: fpml-com-5-9.xsd
Abstract
Documentation:
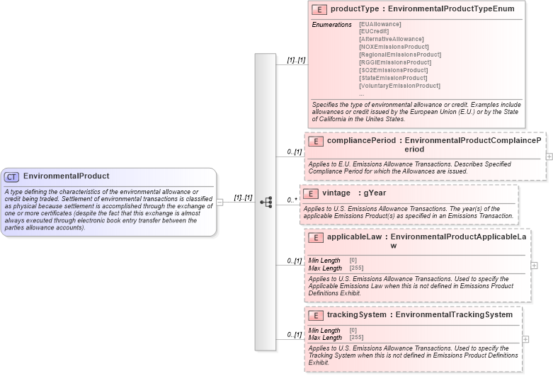
A type defining the characteristics of the environmental allowance or credit being traded. Settlement of environmental transactions is classified as physical because settlement is accomplished through the exchange of one or more certificates (despite the fact that this exchange is almost always executed through electronic book entry transfer between the parties allowance accounts).
Collapse XSD Schema Diagram:
Drilldown into trackingSystem in schema fpml-com-5-9_xsd Drilldown into applicableLaw in schema fpml-com-5-9_xsd Drilldown into vintage in schema fpml-com-5-9_xsd Drilldown into compliancePeriod in schema fpml-com-5-9_xsd Drilldown into productType in schema fpml-com-5-9_xsdXSD Diagram of EnvironmentalProduct in schema fpml-com-5-9_xsd (Financial products Markup Language (FpML®))
Collapse XSD Schema Code:
<xsd:complexType name="EnvironmentalProduct">
    <xsd:annotation>
        <xsd:documentation xml:lang="en">A type defining the characteristics of the environmental allowance or credit being traded. Settlement of environmental transactions is classified as physical because settlement is accomplished through the exchange of one or more certificates (despite the fact that this exchange is almost always executed through electronic book entry transfer between the parties allowance accounts).</xsd:documentation>
    </xsd:annotation>
    <xsd:sequence>
        <xsd:element name="productType" type="EnvironmentalProductTypeEnum">
            <xsd:annotation>
                <xsd:documentation xml:lang="en">Specifies the type of environmental allowance or credit. Examples include allowances or credit issued by the European Union (E.U.) or by the State of California in the Unites States.</xsd:documentation>
            </xsd:annotation>
        </xsd:element>
        <xsd:element name="compliancePeriod" type="EnvironmentalProductComplaincePeriod" minOccurs="0">
            <xsd:annotation>
                <xsd:documentation xml:lang="en">Applies to E.U. Emissions Allowance Transactions. Describes Specified Compliance Period for which the Allowances are issued.</xsd:documentation>
            </xsd:annotation>
        </xsd:element>
        <xsd:element name="vintage" type="xsd:gYear" minOccurs="0" maxOccurs="unbounded">
            <xsd:annotation>
                <xsd:documentation xml:lang="en">Applies to U.S. Emissions Allowance Transactions. The year(s) of the applicable Emissions Product(s) as specified in an Emissions Transaction.</xsd:documentation>
            </xsd:annotation>
        </xsd:element>
        <xsd:element name="applicableLaw" type="EnvironmentalProductApplicableLaw" minOccurs="0">
            <xsd:annotation>
                <xsd:documentation xml:lang="en">Applies to U.S. Emissions Allowance Transactions. Used to specify the Applicable Emissions Law when this is not defined in Emissions Product Definitions Exhibit.</xsd:documentation>
            </xsd:annotation>
        </xsd:element>
        <xsd:element name="trackingSystem" type="EnvironmentalTrackingSystem" minOccurs="0">
            <xsd:annotation>
                <xsd:documentation xml:lang="en">Applies to U.S. Emissions Allowance Transactions. Used to specify the Tracking System when this is not defined in Emissions Product Definitions Exhibit.</xsd:documentation>
            </xsd:annotation>
        </xsd:element>
    </xsd:sequence>
</xsd:complexType>
Collapse Child Elements:
Name Type Min Occurs Max Occurs
productType nsA:productType (1) (1)
compliancePeriod nsA:compliancePeriod 0 (1)
vintage nsA:vintage 0 unbounded
applicableLaw nsA:applicableLaw 0 (1)
trackingSystem nsA:trackingSystem 0 (1)
Collapse Derivation Tree:
Collapse References:
nsA:environmental