Definition Type: ComplexType
Name: EquityAsset
Namespace: http://www.fpml.org/FpML-5/confirmation
Type: nsA:ExchangeTraded
Containing Schema: fpml-asset-5-9.xsd
Abstract
Documentation:
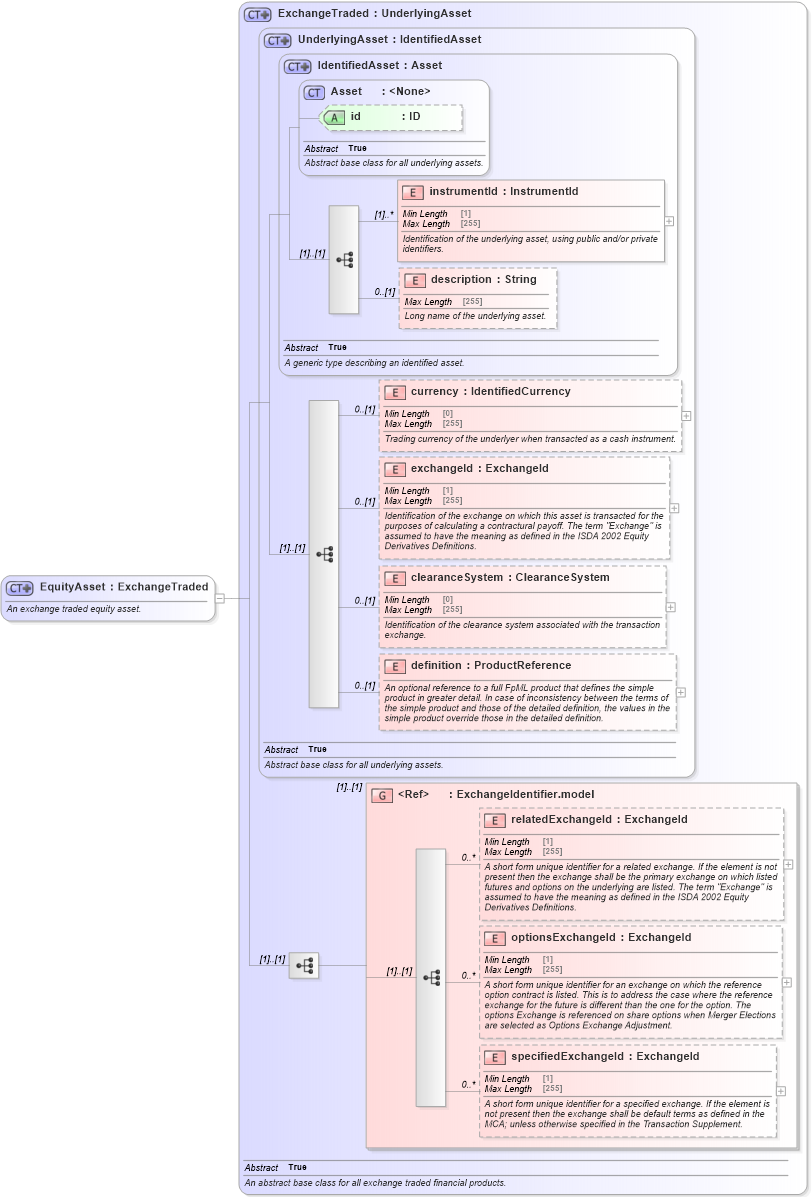
An exchange traded equity asset.
Collapse XSD Schema Diagram:
Drilldown into specifiedExchangeId in schema fpml-asset-5-9_xsd Drilldown into optionsExchangeId in schema fpml-asset-5-9_xsd Drilldown into relatedExchangeId in schema fpml-asset-5-9_xsd Drilldown into ExchangeIdentifier.model in schema fpml-asset-5-9_xsd Drilldown into definition in schema fpml-asset-5-9_xsd Drilldown into clearanceSystem in schema fpml-asset-5-9_xsd Drilldown into exchangeId in schema fpml-asset-5-9_xsd Drilldown into currency in schema fpml-asset-5-9_xsd Drilldown into description in schema fpml-asset-5-9_xsd Drilldown into instrumentId in schema fpml-asset-5-9_xsd Drilldown into id in schema fpml-asset-5-9_xsd Drilldown into Asset in schema fpml-asset-5-9_xsd Drilldown into IdentifiedAsset in schema fpml-asset-5-9_xsd Drilldown into UnderlyingAsset in schema fpml-asset-5-9_xsd Drilldown into ExchangeTraded in schema fpml-asset-5-9_xsdXSD Diagram of EquityAsset in schema fpml-asset-5-9_xsd (Financial products Markup Language (FpML®))
Collapse XSD Schema Code:
<xsd:complexType name="EquityAsset">
    <xsd:annotation>
        <xsd:documentation xml:lang="en">An exchange traded equity asset.</xsd:documentation>
    </xsd:annotation>
    <xsd:complexContent>
        <xsd:extension base="ExchangeTraded" />
    </xsd:complexContent>
</xsd:complexType>
Collapse Child Elements:
Name Type Min Occurs Max Occurs
instrumentId nsA:instrumentId (1) unbounded
description nsA:description 0 (1)
currency nsA:currency 0 (1)
exchangeId nsA:exchangeId 0 (1)
clearanceSystem nsA:clearanceSystem 0 (1)
definition nsA:definition 0 (1)
relatedExchangeId nsA:relatedExchangeId 0 unbounded
optionsExchangeId nsA:optionsExchangeId 0 unbounded
specifiedExchangeId nsA:specifiedExchangeId 0 unbounded
<xs:group> nsA:ExchangeIdentifier.model (1) (1)
Collapse Child Attributes:
Name Type Default Value Use
id nsA:id (Optional)
Collapse Derivation Tree:
Collapse References:
nsA:equitynsA:underlyingEquity,