Definition Type: ComplexType
Name: EquityDerivativeBase
Namespace: http://www.fpml.org/FpML-5/transparency
Type: nsF:Product
Containing Schema: fpml-eqd-5-9.xsd
Abstract True
Documentation:
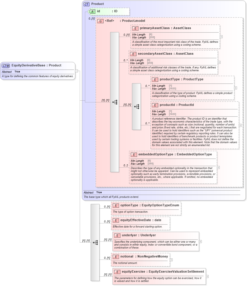
A type for defining the common features of equity derivatives.
Collapse XSD Schema Diagram:
Drilldown into equityExercise in schema fpml-eqd-5-9_xsd3 Drilldown into notional in schema fpml-eqd-5-9_xsd3 Drilldown into underlyer in schema fpml-eqd-5-9_xsd3 Drilldown into equityEffectiveDate in schema fpml-eqd-5-9_xsd3 Drilldown into optionType in schema fpml-eqd-5-9_xsd3 Drilldown into embeddedOptionType in schema fpml-shared-5-9_xsd5 Drilldown into productId in schema fpml-shared-5-9_xsd5 Drilldown into productType in schema fpml-shared-5-9_xsd5 Drilldown into secondaryAssetClass in schema fpml-shared-5-9_xsd5 Drilldown into primaryAssetClass in schema fpml-shared-5-9_xsd5 Drilldown into Product.model in schema fpml-shared-5-9_xsd5 Drilldown into id in schema fpml-shared-5-9_xsd5 Drilldown into Product in schema fpml-shared-5-9_xsd5XSD Diagram of EquityDerivativeBase in schema fpml-eqd-5-9_xsd3 (Financial products Markup Language (FpML®))
Collapse XSD Schema Code:
<xsd:complexType name="EquityDerivativeBase" abstract="true">
    <xsd:annotation>
        <xsd:documentation xml:lang="en">A type for defining the common features of equity derivatives.</xsd:documentation>
    </xsd:annotation>
    <xsd:complexContent>
        <xsd:extension base="Product">
            <xsd:sequence>
                <xsd:element name="optionType" type="EquityOptionTypeEnum" minOccurs="0">
                    <xsd:annotation>
                        <xsd:documentation xml:lang="en">The type of option transaction.</xsd:documentation>
                    </xsd:annotation>
                </xsd:element>
                <xsd:element name="equityEffectiveDate" type="xsd:date" minOccurs="0">
                    <xsd:annotation>
                        <xsd:documentation xml:lang="en">Effective date for a forward starting option.</xsd:documentation>
                    </xsd:annotation>
                </xsd:element>
                <xsd:element name="underlyer" type="Underlyer">
                    <xsd:annotation>
                        <xsd:documentation xml:lang="en">Specifies the underlying component, which can be either one or many and consists in either equity, index or convertible bond component, or a combination of these.</xsd:documentation>
                    </xsd:annotation>
                </xsd:element>
                <xsd:element name="notional" type="NonNegativeMoney" minOccurs="0">
                    <xsd:annotation>
                        <xsd:documentation xml:lang="en">The notional amount.</xsd:documentation>
                    </xsd:annotation>
                </xsd:element>
                <xsd:element name="equityExercise" type="EquityExerciseValuationSettlement">
                    <xsd:annotation>
                        <xsd:documentation xml:lang="en">The parameters for defining how the equity option can be exercised, how it is valued and how it is settled.</xsd:documentation>
                    </xsd:annotation>
                </xsd:element>
            </xsd:sequence>
        </xsd:extension>
    </xsd:complexContent>
</xsd:complexType>
Collapse Child Elements:
Name Type Min Occurs Max Occurs
primaryAssetClass nsF:primaryAssetClass 0 (1)
secondaryAssetClass nsF:secondaryAssetClass 0 unbounded
productType nsF:productType 0 unbounded
productId nsF:productId 0 unbounded
embeddedOptionType nsF:embeddedOptionType 0 2
optionType nsF:optionType 0 (1)
equityEffectiveDate nsF:equityEffectiveDate 0 (1)
underlyer nsF:underlyer (1) (1)
notional nsF:notional 0 (1)
equityExercise nsF:equityExercise (1) (1)
Collapse Child Attributes:
Name Type Default Value Use
id nsF:id (Optional)
Collapse Derivation Tree:
Collapse References:
nsF:EquityDerivativeLongFormBase, nsF:EquityDerivativeShortFormBase