Definition Type: Element
Name: equityEuropeanExercise
Namespace: http://www.fpml.org/FpML-5/confirmation
Type: nsA:EquityEuropeanExercise
Containing Schema: fpml-eqd-5-9.xsd
MinOccurs (1)
MaxOccurs (1)
Abstract
Documentation:
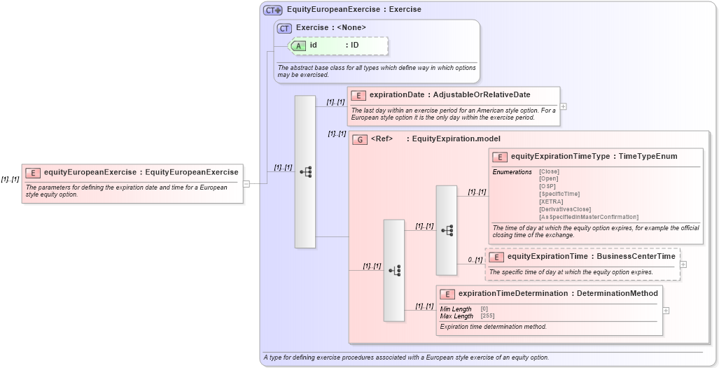
The parameters for defining the expiration date and time for a European style equity option.
Collapse XSD Schema Diagram:
Drilldown into expirationTimeDetermination in schema fpml-eqd-5-9_xsd Drilldown into equityExpirationTime in schema fpml-eqd-5-9_xsd Drilldown into equityExpirationTimeType in schema fpml-eqd-5-9_xsd Drilldown into EquityExpiration.model in schema fpml-eqd-5-9_xsd Drilldown into expirationDate in schema fpml-eqd-5-9_xsd Drilldown into id in schema fpml-shared-5-9_xsd Drilldown into Exercise in schema fpml-shared-5-9_xsd Drilldown into EquityEuropeanExercise in schema fpml-eqd-5-9_xsdXSD Diagram of equityEuropeanExercise in schema fpml-eqd-5-9_xsd (Financial products Markup Language (FpML®))
Collapse XSD Schema Code:
<xsd:element name="equityEuropeanExercise" type="EquityEuropeanExercise">
    <xsd:annotation>
        <xsd:documentation xml:lang="en">The parameters for defining the expiration date and time for a European style equity option.</xsd:documentation>
    </xsd:annotation>
</xsd:element>
Collapse Child Elements:
Name Type Min Occurs Max Occurs
expirationDate nsA:expirationDate (1) (1)
equityExpirationTimeType nsA:equityExpirationTimeType (1) (1)
equityExpirationTime nsA:equityExpirationTime 0 (1)
expirationTimeDetermination nsA:expirationTimeDetermination (1) (1)
<xs:group> nsA:EquityExpiration.model (1) (1)
Collapse Child Attributes:
Name Type Default Value Use
id nsA:id (Optional)
Collapse Derivation Tree: