Definition Type: ComplexType
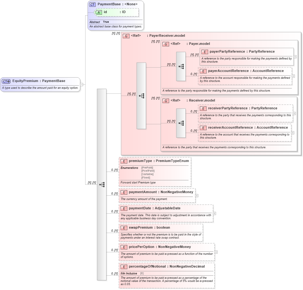
Name: EquityPremium
Namespace: http://www.fpml.org/FpML-5/recordkeeping
Type: nsD:PaymentBase
Containing Schema: fpml-eq-shared-5-9.xsd
Abstract
Documentation:
A type used to describe the amount paid for an equity option.
Collapse XSD Schema Diagram:
Drilldown into percentageOfNotional in schema fpml-eq-shared-5-9_xsd1 Drilldown into pricePerOption in schema fpml-eq-shared-5-9_xsd1 Drilldown into swapPremium in schema fpml-eq-shared-5-9_xsd1 Drilldown into paymentDate in schema fpml-eq-shared-5-9_xsd1 Drilldown into paymentAmount in schema fpml-eq-shared-5-9_xsd1 Drilldown into premiumType in schema fpml-eq-shared-5-9_xsd1 Drilldown into receiverAccountReference in schema fpml-shared-5-9_xsd3 Drilldown into receiverPartyReference in schema fpml-shared-5-9_xsd3 Drilldown into Receiver.model in schema fpml-shared-5-9_xsd3 Drilldown into payerAccountReference in schema fpml-shared-5-9_xsd3 Drilldown into payerPartyReference in schema fpml-shared-5-9_xsd3 Drilldown into Payer.model in schema fpml-shared-5-9_xsd3 Drilldown into PayerReceiver.model in schema fpml-shared-5-9_xsd3 Drilldown into id in schema fpml-shared-5-9_xsd3 Drilldown into PaymentBase in schema fpml-shared-5-9_xsd3XSD Diagram of EquityPremium in schema fpml-eq-shared-5-9_xsd1 (Financial products Markup Language (FpML®))
Collapse XSD Schema Code:
<xsd:complexType name="EquityPremium">
    <xsd:annotation>
        <xsd:documentation xml:lang="en">A type used to describe the amount paid for an equity option.</xsd:documentation>
    </xsd:annotation>
    <xsd:complexContent>
        <xsd:extension base="PaymentBase">
            <xsd:sequence>
                <xsd:group ref="PayerReceiver.model" />
                <xsd:element name="premiumType" type="PremiumTypeEnum" minOccurs="0">
                    <xsd:annotation>
                        <xsd:documentation xml:lang="en">Forward start Premium type</xsd:documentation>
                    </xsd:annotation>
                </xsd:element>
                <xsd:element name="paymentAmount" type="NonNegativeMoney" minOccurs="0">
                    <xsd:annotation>
                        <xsd:documentation xml:lang="en">The currency amount of the payment.</xsd:documentation>
                    </xsd:annotation>
                </xsd:element>
                <xsd:element name="paymentDate" type="AdjustableDate" minOccurs="0">
                    <xsd:annotation>
                        <xsd:documentation xml:lang="en">The payment date. This date is subject to adjustment in accordance with any applicable business day convention.</xsd:documentation>
                    </xsd:annotation>
                </xsd:element>
                <xsd:element name="swapPremium" type="xsd:boolean" minOccurs="0">
                    <xsd:annotation>
                        <xsd:documentation xml:lang="en">Specifies whether or not the premium is to be paid in the style of payments under an interest rate swap contract.</xsd:documentation>
                    </xsd:annotation>
                </xsd:element>
                <xsd:element name="pricePerOption" type="NonNegativeMoney" minOccurs="0">
                    <xsd:annotation>
                        <xsd:documentation xml:lang="en">The amount of premium to be paid expressed as a function of the number of options.</xsd:documentation>
                    </xsd:annotation>
                </xsd:element>
                <xsd:element name="percentageOfNotional" type="NonNegativeDecimal" minOccurs="0">
                    <xsd:annotation>
                        <xsd:documentation xml:lang="en">The amount of premium to be paid expressed as a percentage of the notional value of the transaction. A percentage of 5% would be expressed as 0.05.</xsd:documentation>
                    </xsd:annotation>
                </xsd:element>
            </xsd:sequence>
        </xsd:extension>
    </xsd:complexContent>
</xsd:complexType>
Collapse Child Elements:
Name Type Min Occurs Max Occurs
payerPartyReference nsD:payerPartyReference (1) (1)
payerAccountReference nsD:payerAccountReference 0 (1)
receiverPartyReference nsD:receiverPartyReference 0 (1)
receiverAccountReference nsD:receiverAccountReference 0 (1)
premiumType nsD:premiumType 0 (1)
paymentAmount nsD:paymentAmount 0 (1)
paymentDate nsD:paymentDate 0 (1)
swapPremium nsD:swapPremium 0 (1)
pricePerOption nsD:pricePerOption 0 (1)
percentageOfNotional nsD:percentageOfNotional 0 (1)
<xs:group> nsD:PayerReceiver.model (1) (1)
<xs:group> nsD:Payer.model (1) (1)
<xs:group> nsD:Receiver.model (1) (1)
Collapse Child Attributes:
Name Type Default Value Use
id nsD:id (Optional)
Collapse Derivation Tree:
Collapse References:
nsD:equityPremium, nsD:equityPremium, nsD:equityPremium, nsD:equityPremium