Definition Type: Element
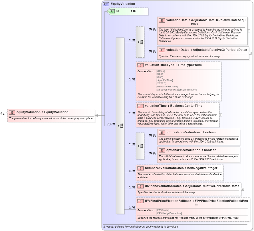
Name: equityValuation
Namespace: http://www.fpml.org/FpML-5/reporting
Type: nsE:EquityValuation
Containing Schema: fpml-eqd-5-9.xsd
MinOccurs 0
MaxOccurs (1)
Abstract
Documentation:
The parameters for defining when valuation of the underlying takes place.
Collapse XSD Schema Diagram:
Drilldown into fPVFinalPriceElectionFallback in schema fpml-eq-shared-5-9_xsd2 Drilldown into dividendValuationDates in schema fpml-eq-shared-5-9_xsd2 Drilldown into numberOfValuationDates in schema fpml-eq-shared-5-9_xsd2 Drilldown into optionsPriceValuation in schema fpml-eq-shared-5-9_xsd2 Drilldown into futuresPriceValuation in schema fpml-eq-shared-5-9_xsd2 Drilldown into valuationTime in schema fpml-eq-shared-5-9_xsd2 Drilldown into valuationTimeType in schema fpml-eq-shared-5-9_xsd2 Drilldown into valuationDates in schema fpml-eq-shared-5-9_xsd2 Drilldown into valuationDate in schema fpml-eq-shared-5-9_xsd2 Drilldown into id in schema fpml-eq-shared-5-9_xsd2 Drilldown into EquityValuation in schema fpml-eq-shared-5-9_xsd2XSD Diagram of equityValuation in schema fpml-eqd-5-9_xsd2 (Financial products Markup Language (FpML®))
Collapse XSD Schema Code:
<xsd:element name="equityValuation" type="EquityValuation" minOccurs="0">
    <xsd:annotation>
        <xsd:documentation xml:lang="en">The parameters for defining when valuation of the underlying takes place.</xsd:documentation>
    </xsd:annotation>
</xsd:element>
Collapse Child Elements:
Name Type Min Occurs Max Occurs
valuationDate nsE:valuationDate (1) (1)
valuationDates nsE:valuationDates (1) (1)
valuationTimeType nsE:valuationTimeType 0 (1)
valuationTime nsE:valuationTime 0 (1)
futuresPriceValuation nsE:futuresPriceValuation (1) (1)
optionsPriceValuation nsE:optionsPriceValuation (1) (1)
numberOfValuationDates nsE:numberOfValuationDates 0 (1)
dividendValuationDates nsE:dividendValuationDates 0 (1)
fPVFinalPriceElectionFallback nsE:fPVFinalPriceElectionFallback 0 (1)
Collapse Child Attributes:
Name Type Default Value Use
id nsE:id (Optional)
Collapse Derivation Tree: