Definition Type: Element
Name: exchangeRate
Namespace: http://www.fpml.org/FpML-5/confirmation
Type: nsA:ExchangeRate
Containing Schema: fpml-fx-5-9.xsd
MinOccurs (1)
MaxOccurs (1)
Abstract
Documentation:
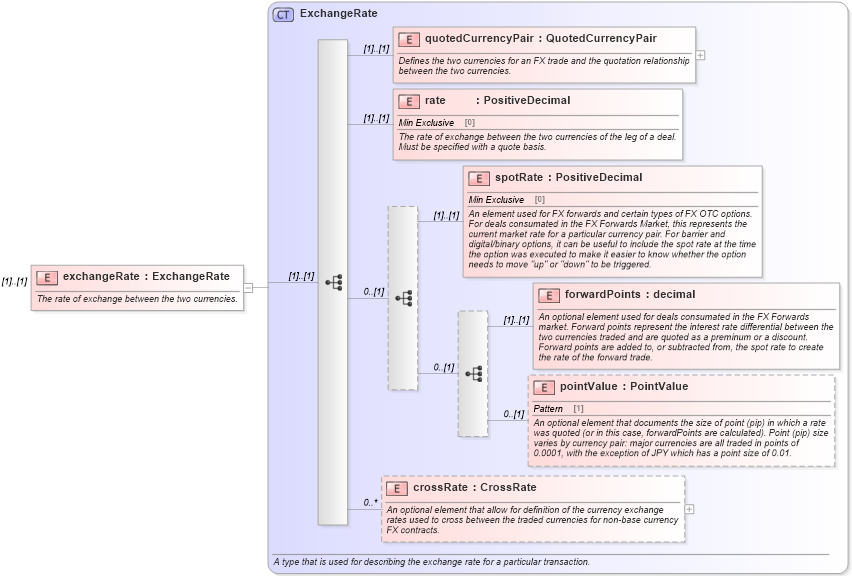
The rate of exchange between the two currencies.
Collapse XSD Schema Diagram:
Drilldown into crossRate in schema fpml-fx-5-9_xsd Drilldown into pointValue in schema fpml-fx-5-9_xsd Drilldown into forwardPoints in schema fpml-fx-5-9_xsd Drilldown into spotRate in schema fpml-fx-5-9_xsd Drilldown into rate in schema fpml-fx-5-9_xsd Drilldown into quotedCurrencyPair in schema fpml-fx-5-9_xsd Drilldown into ExchangeRate in schema fpml-fx-5-9_xsdXSD Diagram of exchangeRate in schema fpml-fx-5-9_xsd (Financial products Markup Language (FpML®))
Collapse XSD Schema Code:
<xsd:element name="exchangeRate" type="ExchangeRate">
    <xsd:annotation>
        <xsd:documentation xml:lang="en">The rate of exchange between the two currencies.</xsd:documentation>
    </xsd:annotation>
</xsd:element>
Collapse Child Elements:
Name Type Min Occurs Max Occurs
quotedCurrencyPair nsA:quotedCurrencyPair (1) (1)
rate nsA:rate (1) (1)
spotRate nsA:spotRate (1) (1)
forwardPoints nsA:forwardPoints (1) (1)
pointValue nsA:pointValue 0 (1)
crossRate nsA:crossRate 0 unbounded
Collapse Derivation Tree: