Definition Type: Element
Name: exercise
Namespace: http://www.fpml.org/FpML-5/confirmation
Type: nsA:CommodityExerciseBasket
Containing Schema: fpml-com-5-9.xsd
MinOccurs (1)
MaxOccurs (1)
Abstract
Documentation:
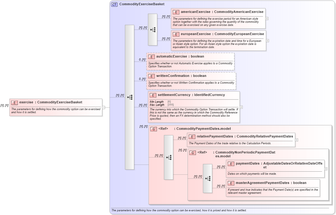
The parameters for defining how the commodity option can be exercised and how it is settled.
Collapse XSD Schema Diagram:
Drilldown into masterAgreementPaymentDates in schema fpml-com-5-9_xsd Drilldown into paymentDates in schema fpml-com-5-9_xsd Drilldown into CommodityNonPeriodicPaymentDates.model in schema fpml-com-5-9_xsd Drilldown into relativePaymentDates in schema fpml-com-5-9_xsd Drilldown into CommodityPaymentDates.model in schema fpml-com-5-9_xsd Drilldown into settlementCurrency in schema fpml-com-5-9_xsd Drilldown into writtenConfirmation in schema fpml-com-5-9_xsd Drilldown into automaticExercise in schema fpml-com-5-9_xsd Drilldown into europeanExercise in schema fpml-com-5-9_xsd Drilldown into americanExercise in schema fpml-com-5-9_xsd Drilldown into CommodityExerciseBasket in schema fpml-com-5-9_xsdXSD Diagram of exercise in schema fpml-com-5-9_xsd (Financial products Markup Language (FpML®))
Collapse XSD Schema Code:
<xsd:element name="exercise" type="CommodityExerciseBasket">
    <xsd:annotation>
        <xsd:documentation xml:lang="en">The parameters for defining how the commodity option can be exercised and how it is settled.</xsd:documentation>
    </xsd:annotation>
</xsd:element>
Collapse Child Elements:
Name Type Min Occurs Max Occurs
americanExercise nsA:americanExercise (1) (1)
europeanExercise nsA:europeanExercise (1) (1)
automaticExercise nsA:automaticExercise 0 (1)
writtenConfirmation nsA:writtenConfirmation 0 (1)
settlementCurrency nsA:settlementCurrency (1) (1)
relativePaymentDates nsA:relativePaymentDates (1) (1)
paymentDates nsA:paymentDates (1) (1)
masterAgreementPaymentDates nsA:masterAgreementPaymentDates (1) (1)
<xs:group> nsA:CommodityPaymentDates.model (1) (1)
<xs:group> nsA:CommodityNonPeriodicPaymentDates.model (1) (1)
Collapse Derivation Tree: