Definition Type: Element
Name: exercise
Namespace: http://www.fpml.org/FpML-5/reporting
Type: nsE:CommodityExerciseBasket
Containing Schema: fpml-com-5-9.xsd
MinOccurs 0
MaxOccurs (1)
Abstract
Documentation:
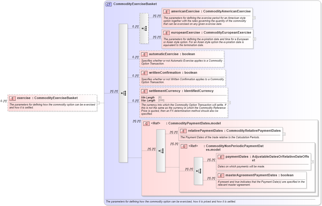
The parameters for defining how the commodity option can be exercised and how it is settled.
Collapse XSD Schema Diagram:
Drilldown into masterAgreementPaymentDates in schema fpml-com-5-9_xsd2 Drilldown into paymentDates in schema fpml-com-5-9_xsd2 Drilldown into CommodityNonPeriodicPaymentDates.model in schema fpml-com-5-9_xsd2 Drilldown into relativePaymentDates in schema fpml-com-5-9_xsd2 Drilldown into CommodityPaymentDates.model in schema fpml-com-5-9_xsd2 Drilldown into settlementCurrency in schema fpml-com-5-9_xsd2 Drilldown into writtenConfirmation in schema fpml-com-5-9_xsd2 Drilldown into automaticExercise in schema fpml-com-5-9_xsd2 Drilldown into europeanExercise in schema fpml-com-5-9_xsd2 Drilldown into americanExercise in schema fpml-com-5-9_xsd2 Drilldown into CommodityExerciseBasket in schema fpml-com-5-9_xsd2XSD Diagram of exercise in schema fpml-com-5-9_xsd2 (Financial products Markup Language (FpML®))
Collapse XSD Schema Code:
<xsd:element name="exercise" type="CommodityExerciseBasket" minOccurs="0">
    <xsd:annotation>
        <xsd:documentation xml:lang="en">The parameters for defining how the commodity option can be exercised and how it is settled.</xsd:documentation>
    </xsd:annotation>
</xsd:element>
Collapse Child Elements:
Name Type Min Occurs Max Occurs
americanExercise nsE:americanExercise (1) (1)
europeanExercise nsE:europeanExercise (1) (1)
automaticExercise nsE:automaticExercise 0 (1)
writtenConfirmation nsE:writtenConfirmation 0 (1)
settlementCurrency nsE:settlementCurrency 0 (1)
relativePaymentDates nsE:relativePaymentDates (1) (1)
paymentDates nsE:paymentDates (1) (1)
masterAgreementPaymentDates nsE:masterAgreementPaymentDates (1) (1)
<xs:group> nsE:CommodityPaymentDates.model (1) (1)
<xs:group> nsE:CommodityNonPeriodicPaymentDates.model (1) (1)
Collapse Derivation Tree: