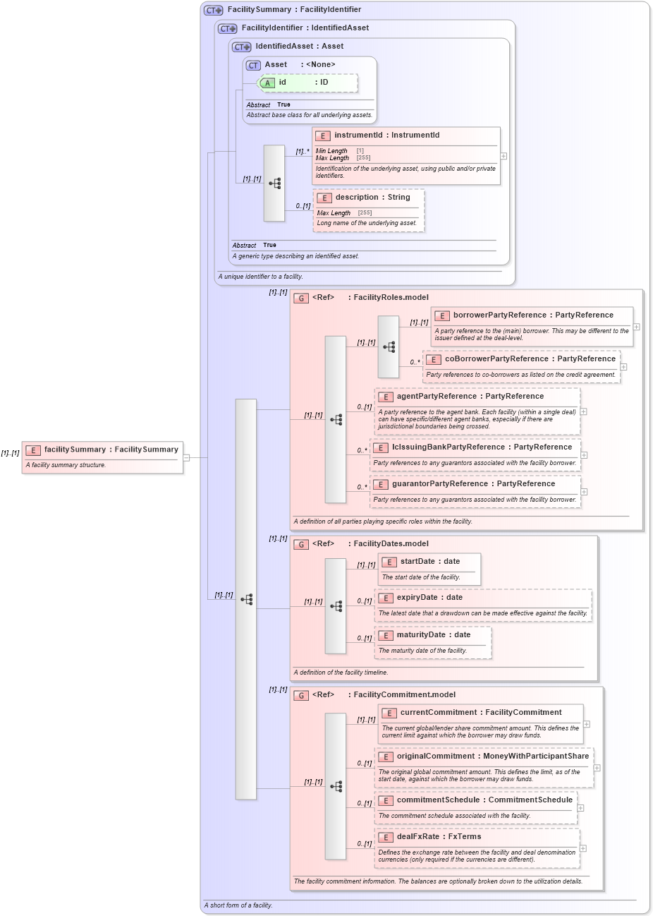
Definition Type: Element
Name: facilitySummary
Namespace: http://www.fpml.org/FpML-5/confirmation
Type: nsA:FacilitySummary
Containing Schema: fpml-loan-5-9.xsd
MinOccurs (1)
MaxOccurs (1)
Abstract
Documentation:
A facility summary structure.
Collapse XSD Schema Diagram:
Drilldown into dealFxRate in schema fpml-loan-5-9_xsd Drilldown into commitmentSchedule in schema fpml-loan-5-9_xsd Drilldown into originalCommitment in schema fpml-loan-5-9_xsd Drilldown into currentCommitment in schema fpml-loan-5-9_xsd Drilldown into FacilityCommitment.model in schema fpml-loan-5-9_xsd Drilldown into maturityDate in schema fpml-loan-5-9_xsd Drilldown into expiryDate in schema fpml-loan-5-9_xsd Drilldown into startDate in schema fpml-loan-5-9_xsd Drilldown into FacilityDates.model in schema fpml-loan-5-9_xsd Drilldown into guarantorPartyReference in schema fpml-loan-5-9_xsd Drilldown into lcIssuingBankPartyReference in schema fpml-loan-5-9_xsd Drilldown into agentPartyReference in schema fpml-loan-5-9_xsd Drilldown into coBorrowerPartyReference in schema fpml-loan-5-9_xsd Drilldown into borrowerPartyReference in schema fpml-loan-5-9_xsd Drilldown into FacilityRoles.model in schema fpml-loan-5-9_xsd Drilldown into description in schema fpml-asset-5-9_xsd Drilldown into instrumentId in schema fpml-asset-5-9_xsd Drilldown into id in schema fpml-asset-5-9_xsd Drilldown into Asset in schema fpml-asset-5-9_xsd Drilldown into IdentifiedAsset in schema fpml-asset-5-9_xsd Drilldown into FacilityIdentifier in schema fpml-loan-5-9_xsd Drilldown into FacilitySummary in schema fpml-loan-5-9_xsdXSD Diagram of facilitySummary in schema fpml-loan-5-9_xsd (Financial products Markup Language (FpML®))
Collapse XSD Schema Code:
<xsd:element name="facilitySummary" type="FacilitySummary">
    <xsd:annotation>
        <xsd:documentation xml:lang="en">A facility summary structure.</xsd:documentation>
    </xsd:annotation>
</xsd:element>
Collapse Child Elements:
Name Type Min Occurs Max Occurs
instrumentId nsA:instrumentId (1) unbounded
description nsA:description 0 (1)
borrowerPartyReference nsA:borrowerPartyReference (1) (1)
coBorrowerPartyReference nsA:coBorrowerPartyReference 0 unbounded
agentPartyReference nsA:agentPartyReference 0 (1)
lcIssuingBankPartyReference nsA:lcIssuingBankPartyReference 0 unbounded
guarantorPartyReference nsA:guarantorPartyReference 0 unbounded
startDate nsA:startDate (1) (1)
expiryDate nsA:expiryDate 0 (1)
maturityDate nsA:maturityDate 0 (1)
currentCommitment nsA:currentCommitment (1) (1)
originalCommitment nsA:originalCommitment 0 (1)
commitmentSchedule nsA:commitmentSchedule 0 (1)
dealFxRate nsA:dealFxRate 0 (1)
<xs:group> nsA:FacilityRoles.model (1) (1)
<xs:group> nsA:FacilityDates.model (1) (1)
<xs:group> nsA:FacilityCommitment.model (1) (1)
Collapse Child Attributes:
Name Type Default Value Use
id nsA:id (Optional)
Collapse Derivation Tree: