Definition Type: Element
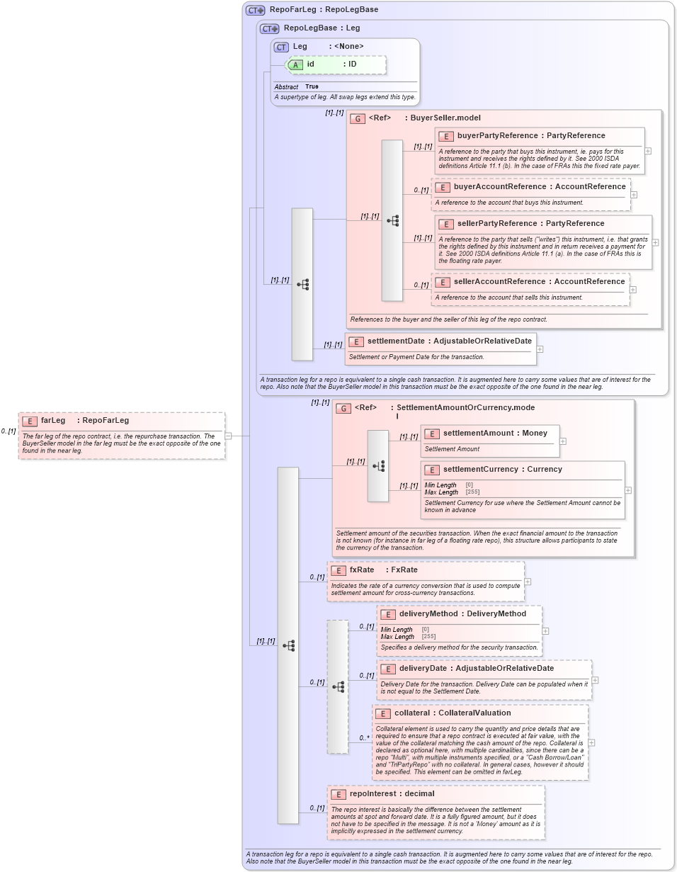
Name: farLeg
Namespace: http://www.fpml.org/FpML-5/recordkeeping
Type: nsD:RepoFarLeg
Containing Schema: fpml-repo-5-9.xsd
MinOccurs 0
MaxOccurs (1)
Abstract
Documentation:
The far leg of the repo contract, i.e. the repurchase transaction. The BuyerSeller model in the far leg must be the exact opposite of the one found in the near leg.
Collapse XSD Schema Diagram:
Drilldown into repoInterest in schema fpml-repo-5-9_xsd1 Drilldown into collateral in schema fpml-repo-5-9_xsd1 Drilldown into deliveryDate in schema fpml-repo-5-9_xsd1 Drilldown into deliveryMethod in schema fpml-repo-5-9_xsd1 Drilldown into fxRate in schema fpml-repo-5-9_xsd1 Drilldown into settlementCurrency in schema fpml-shared-5-9_xsd3 Drilldown into settlementAmount in schema fpml-shared-5-9_xsd3 Drilldown into SettlementAmountOrCurrency.model in schema fpml-shared-5-9_xsd3 Drilldown into settlementDate in schema fpml-repo-5-9_xsd1 Drilldown into sellerAccountReference in schema fpml-shared-5-9_xsd3 Drilldown into sellerPartyReference in schema fpml-shared-5-9_xsd3 Drilldown into buyerAccountReference in schema fpml-shared-5-9_xsd3 Drilldown into buyerPartyReference in schema fpml-shared-5-9_xsd3 Drilldown into BuyerSeller.model in schema fpml-shared-5-9_xsd3 Drilldown into id in schema fpml-shared-5-9_xsd3 Drilldown into Leg in schema fpml-shared-5-9_xsd3 Drilldown into RepoLegBase in schema fpml-repo-5-9_xsd1 Drilldown into RepoFarLeg in schema fpml-repo-5-9_xsd1XSD Diagram of farLeg in schema fpml-repo-5-9_xsd1 (Financial products Markup Language (FpML®))
Collapse XSD Schema Code:
<xsd:element name="farLeg" type="RepoFarLeg" minOccurs="0">
    <xsd:annotation>
        <xsd:documentation xml:lang="en">The far leg of the repo contract, i.e. the repurchase transaction. The BuyerSeller model in the far leg must be the exact opposite of the one found in the near leg.</xsd:documentation>
    </xsd:annotation>
</xsd:element>
Collapse Child Elements:
Name Type Min Occurs Max Occurs
buyerPartyReference nsD:buyerPartyReference (1) (1)
buyerAccountReference nsD:buyerAccountReference 0 (1)
sellerPartyReference nsD:sellerPartyReference (1) (1)
sellerAccountReference nsD:sellerAccountReference 0 (1)
settlementDate nsD:settlementDate (1) (1)
settlementAmount nsD:settlementAmount (1) (1)
settlementCurrency nsD:settlementCurrency (1) (1)
fxRate nsD:fxRate 0 (1)
deliveryMethod nsD:deliveryMethod 0 (1)
deliveryDate nsD:deliveryDate 0 (1)
collateral nsD:collateral 0 unbounded
repoInterest nsD:repoInterest 0 (1)
<xs:group> nsD:BuyerSeller.model (1) (1)
<xs:group> nsD:SettlementAmountOrCurrency.model (1) (1)
Collapse Child Attributes:
Name Type Default Value Use
id nsD:id (Optional)
Collapse Derivation Tree: