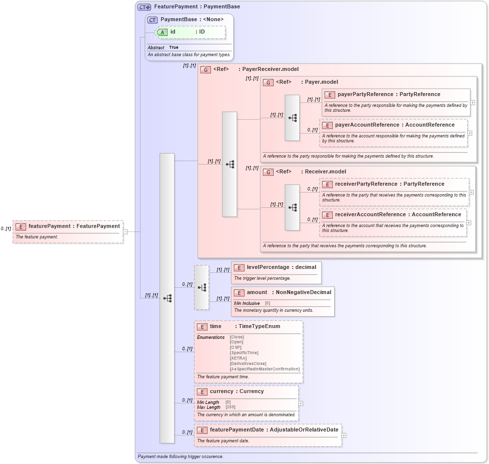
Definition Type: Element
Name: featurePayment
Namespace: http://www.fpml.org/FpML-5/recordkeeping
Type: nsD:FeaturePayment
Containing Schema: fpml-option-shared-5-9.xsd
MinOccurs 0
MaxOccurs (1)
Abstract
Documentation:
The feature payment.
Collapse XSD Schema Diagram:
Drilldown into featurePaymentDate in schema fpml-option-shared-5-9_xsd2 Drilldown into currency in schema fpml-option-shared-5-9_xsd2 Drilldown into time in schema fpml-option-shared-5-9_xsd2 Drilldown into amount in schema fpml-option-shared-5-9_xsd2 Drilldown into levelPercentage in schema fpml-option-shared-5-9_xsd2 Drilldown into receiverAccountReference in schema fpml-shared-5-9_xsd3 Drilldown into receiverPartyReference in schema fpml-shared-5-9_xsd3 Drilldown into Receiver.model in schema fpml-shared-5-9_xsd3 Drilldown into payerAccountReference in schema fpml-shared-5-9_xsd3 Drilldown into payerPartyReference in schema fpml-shared-5-9_xsd3 Drilldown into Payer.model in schema fpml-shared-5-9_xsd3 Drilldown into PayerReceiver.model in schema fpml-shared-5-9_xsd3 Drilldown into id in schema fpml-shared-5-9_xsd3 Drilldown into PaymentBase in schema fpml-shared-5-9_xsd3 Drilldown into FeaturePayment in schema fpml-option-shared-5-9_xsd2XSD Diagram of featurePayment in schema fpml-option-shared-5-9_xsd2 (Financial products Markup Language (FpML®))
Collapse XSD Schema Code:
<xsd:element name="featurePayment" type="FeaturePayment" minOccurs="0">
    <xsd:annotation>
        <xsd:documentation xml:lang="en">The feature payment.</xsd:documentation>
    </xsd:annotation>
</xsd:element>
Collapse Child Elements:
Name Type Min Occurs Max Occurs
payerPartyReference nsD:payerPartyReference (1) (1)
payerAccountReference nsD:payerAccountReference 0 (1)
receiverPartyReference nsD:receiverPartyReference 0 (1)
receiverAccountReference nsD:receiverAccountReference 0 (1)
levelPercentage nsD:levelPercentage (1) (1)
amount nsD:amount (1) (1)
time nsD:time 0 (1)
currency nsD:currency 0 (1)
featurePaymentDate nsD:featurePaymentDate 0 (1)
<xs:group> nsD:PayerReceiver.model (1) (1)
<xs:group> nsD:Payer.model (1) (1)
<xs:group> nsD:Receiver.model (1) (1)
Collapse Child Attributes:
Name Type Default Value Use
id nsD:id (Optional)
Collapse Derivation Tree: