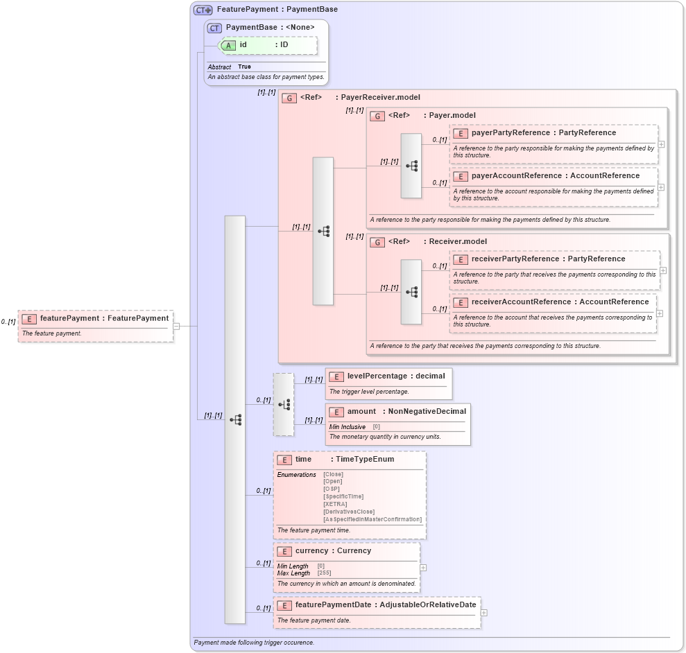
Definition Type: Element
Name: featurePayment
Namespace: http://www.fpml.org/FpML-5/reporting
Type: nsE:FeaturePayment
Containing Schema: fpml-option-shared-5-9.xsd
MinOccurs 0
MaxOccurs (1)
Abstract
Documentation:
The feature payment.
Collapse XSD Schema Diagram:
Drilldown into featurePaymentDate in schema fpml-option-shared-5-9_xsd3 Drilldown into currency in schema fpml-option-shared-5-9_xsd3 Drilldown into time in schema fpml-option-shared-5-9_xsd3 Drilldown into amount in schema fpml-option-shared-5-9_xsd3 Drilldown into levelPercentage in schema fpml-option-shared-5-9_xsd3 Drilldown into receiverAccountReference in schema fpml-shared-5-9_xsd4 Drilldown into receiverPartyReference in schema fpml-shared-5-9_xsd4 Drilldown into Receiver.model in schema fpml-shared-5-9_xsd4 Drilldown into payerAccountReference in schema fpml-shared-5-9_xsd4 Drilldown into payerPartyReference in schema fpml-shared-5-9_xsd4 Drilldown into Payer.model in schema fpml-shared-5-9_xsd4 Drilldown into PayerReceiver.model in schema fpml-shared-5-9_xsd4 Drilldown into id in schema fpml-shared-5-9_xsd4 Drilldown into PaymentBase in schema fpml-shared-5-9_xsd4 Drilldown into FeaturePayment in schema fpml-option-shared-5-9_xsd3XSD Diagram of featurePayment in schema fpml-option-shared-5-9_xsd3 (Financial products Markup Language (FpML®))
Collapse XSD Schema Code:
<xsd:element name="featurePayment" type="FeaturePayment" minOccurs="0">
    <xsd:annotation>
        <xsd:documentation xml:lang="en">The feature payment.</xsd:documentation>
    </xsd:annotation>
</xsd:element>
Collapse Child Elements:
Name Type Min Occurs Max Occurs
payerPartyReference nsE:payerPartyReference 0 (1)
payerAccountReference nsE:payerAccountReference 0 (1)
receiverPartyReference nsE:receiverPartyReference 0 (1)
receiverAccountReference nsE:receiverAccountReference 0 (1)
levelPercentage nsE:levelPercentage (1) (1)
amount nsE:amount (1) (1)
time nsE:time 0 (1)
currency nsE:currency 0 (1)
featurePaymentDate nsE:featurePaymentDate 0 (1)
<xs:group> nsE:PayerReceiver.model (1) (1)
<xs:group> nsE:Payer.model (1) (1)
<xs:group> nsE:Receiver.model (1) (1)
Collapse Child Attributes:
Name Type Default Value Use
id nsE:id (Optional)
Collapse Derivation Tree: