Definition Type: Element
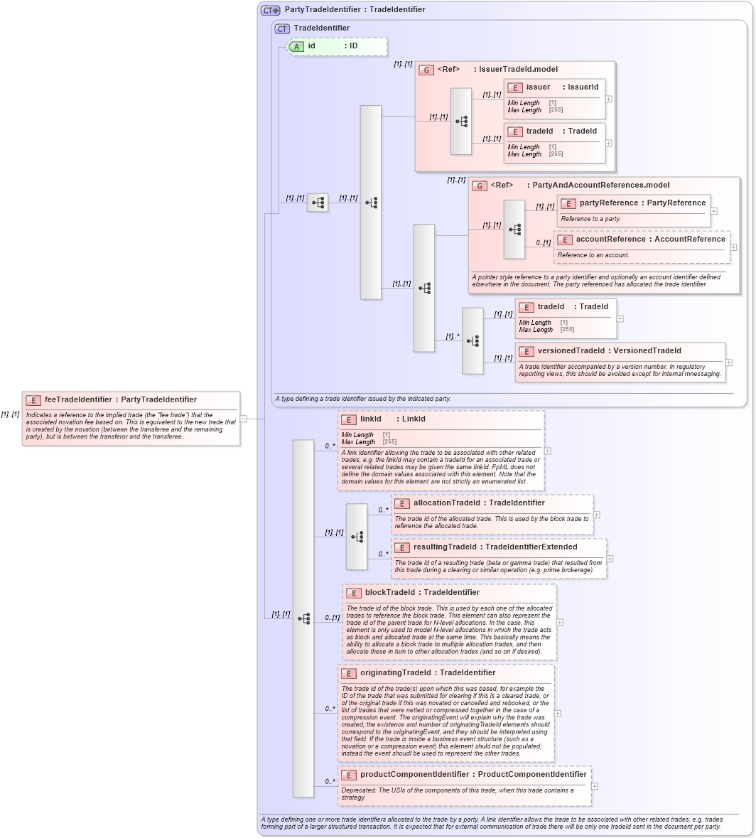
Name: feeTradeIdentifier
Namespace: http://www.fpml.org/FpML-5/confirmation
Type: nsA:PartyTradeIdentifier
Containing Schema: fpml-business-events-5-9.xsd
MinOccurs (1)
MaxOccurs (1)
Abstract
Documentation:
Indicates a reference to the implied trade (the "fee trade") that the associated novation fee based on. This is equivalent to the new trade that is created by the novation (between the transferee and the remaining party), but is between the transferor and the transferee.
Collapse XSD Schema Diagram:
Drilldown into productComponentIdentifier in schema fpml-doc-5-9_xsd Drilldown into originatingTradeId in schema fpml-doc-5-9_xsd Drilldown into blockTradeId in schema fpml-doc-5-9_xsd Drilldown into resultingTradeId in schema fpml-doc-5-9_xsd Drilldown into allocationTradeId in schema fpml-doc-5-9_xsd Drilldown into linkId in schema fpml-doc-5-9_xsd Drilldown into versionedTradeId in schema fpml-doc-5-9_xsd Drilldown into tradeId in schema fpml-doc-5-9_xsd Drilldown into accountReference in schema fpml-shared-5-9_xsd Drilldown into partyReference in schema fpml-shared-5-9_xsd Drilldown into PartyAndAccountReferences.model in schema fpml-shared-5-9_xsd Drilldown into tradeId in schema fpml-shared-5-9_xsd Drilldown into issuer in schema fpml-shared-5-9_xsd Drilldown into IssuerTradeId.model in schema fpml-shared-5-9_xsd Drilldown into id in schema fpml-doc-5-9_xsd Drilldown into TradeIdentifier in schema fpml-doc-5-9_xsd Drilldown into PartyTradeIdentifier in schema fpml-doc-5-9_xsdXSD Diagram of feeTradeIdentifier in schema fpml-business-events-5-9_xsd (Financial products Markup Language (FpML®))
Collapse XSD Schema Code:
<xsd:element name="feeTradeIdentifier" type="PartyTradeIdentifier">
    <xsd:annotation>
        <xsd:documentation xml:lang="en">Indicates a reference to the implied trade (the "fee trade") that the associated novation fee based on. This is equivalent to the new trade that is created by the novation (between the transferee and the remaining party), but is between the transferor and the transferee.</xsd:documentation>
    </xsd:annotation>
</xsd:element>
Collapse Child Elements:
Name Type Min Occurs Max Occurs
issuer nsA:issuer (1) (1)
tradeId nsA:tradeId (1) (1)
partyReference nsA:partyReference (1) (1)
accountReference nsA:accountReference 0 (1)
tradeId nsA:tradeId (1) (1)
versionedTradeId nsA:versionedTradeId (1) (1)
linkId nsA:linkId 0 unbounded
allocationTradeId nsA:allocationTradeId 0 unbounded
resultingTradeId nsA:resultingTradeId 0 unbounded
blockTradeId nsA:blockTradeId 0 (1)
originatingTradeId nsA:originatingTradeId 0 unbounded
productComponentIdentifier nsA:productComponentIdentifier 0 unbounded
<xs:group> nsA:IssuerTradeId.model (1) (1)
<xs:group> nsA:PartyAndAccountReferences.model (1) (1)
Collapse Child Attributes:
Name Type Default Value Use
id nsA:id (Optional)
Collapse Derivation Tree: