Definition Type: Element
Name: fixedLeg
Namespace: http://www.fpml.org/FpML-5/pretrade
Type: nsC:FxPerformanceFixedLeg
Containing Schema: fpml-fx-5-9.xsd
MinOccurs (1)
MaxOccurs (1)
Abstract
Documentation:
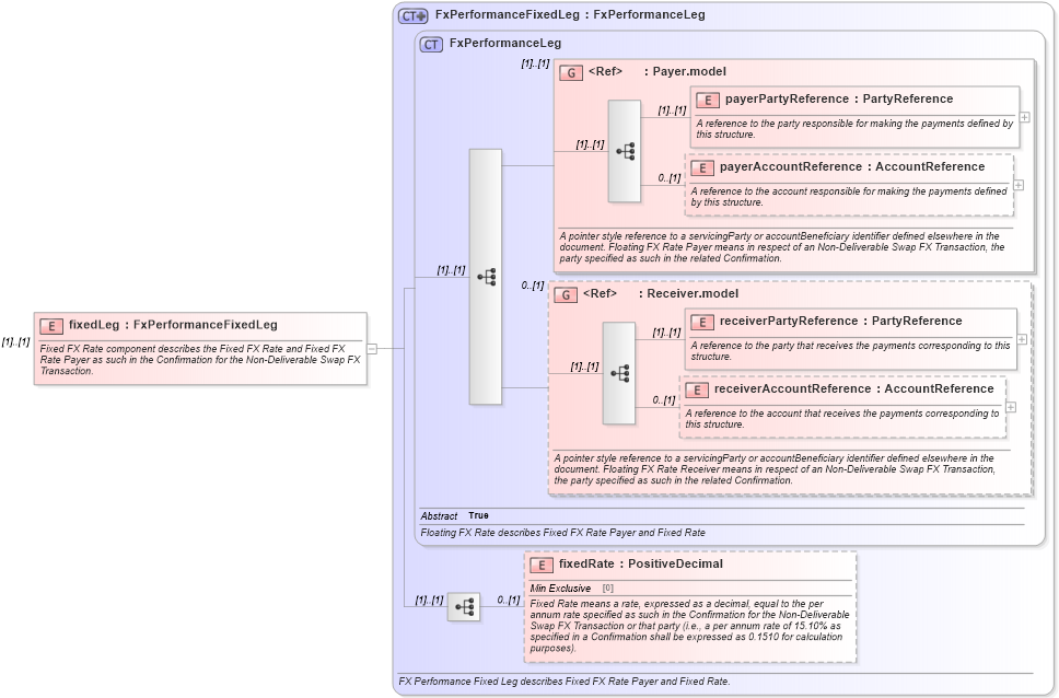
Fixed FX Rate component describes the Fixed FX Rate and Fixed FX Rate Payer as such in the Confirmation for the Non-Deliverable Swap FX Transaction.
Collapse XSD Schema Diagram:
Drilldown into fixedRate in schema fpml-fx-5-9_xsd1 Drilldown into receiverAccountReference in schema fpml-shared-5-9_xsd2 Drilldown into receiverPartyReference in schema fpml-shared-5-9_xsd2 Drilldown into Receiver.model in schema fpml-shared-5-9_xsd2 Drilldown into payerAccountReference in schema fpml-shared-5-9_xsd2 Drilldown into payerPartyReference in schema fpml-shared-5-9_xsd2 Drilldown into Payer.model in schema fpml-shared-5-9_xsd2 Drilldown into FxPerformanceLeg in schema fpml-fx-5-9_xsd1 Drilldown into FxPerformanceFixedLeg in schema fpml-fx-5-9_xsd1XSD Diagram of fixedLeg in schema fpml-fx-5-9_xsd1 (Financial products Markup Language (FpML®))
Collapse XSD Schema Code:
<xsd:element name="fixedLeg" type="FxPerformanceFixedLeg">
    <xsd:annotation>
        <xsd:documentation xml:lang="en">Fixed FX Rate component describes the Fixed FX Rate and Fixed FX Rate Payer as such in the Confirmation for the Non-Deliverable Swap FX Transaction.</xsd:documentation>
    </xsd:annotation>
</xsd:element>
Collapse Child Elements:
Name Type Min Occurs Max Occurs
payerPartyReference nsC:payerPartyReference (1) (1)
payerAccountReference nsC:payerAccountReference 0 (1)
receiverPartyReference nsC:receiverPartyReference (1) (1)
receiverAccountReference nsC:receiverAccountReference 0 (1)
fixedRate nsC:fixedRate 0 (1)
<xs:group> nsC:Payer.model (1) (1)
<xs:group> nsC:Receiver.model 0 (1)
Collapse Derivation Tree: