Definition Type: ComplexType
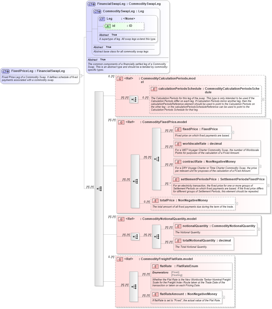
Name: FixedPriceLeg
Namespace: http://www.fpml.org/FpML-5/transparency
Type: nsF:FinancialSwapLeg
Containing Schema: fpml-com-5-9.xsd
Abstract
Documentation:
Fixed Price Leg of a Commodity Swap. It defines schedule of fixed payments associated with a commodity swap.
Collapse XSD Schema Diagram:
Drilldown into flatRateAmount in schema fpml-com-5-9_xsd3 Drilldown into flatRate in schema fpml-com-5-9_xsd3 Drilldown into CommodityFreightFlatRate.model in schema fpml-com-5-9_xsd3 Drilldown into totalNotionalQuantity in schema fpml-com-5-9_xsd3 Drilldown into notionalQuantity in schema fpml-com-5-9_xsd3 Drilldown into CommodityNotionalQuantity.model in schema fpml-com-5-9_xsd3 Drilldown into totalPrice in schema fpml-com-5-9_xsd3 Drilldown into settlementPeriodsPrice in schema fpml-com-5-9_xsd3 Drilldown into contractRate in schema fpml-com-5-9_xsd3 Drilldown into worldscaleRate in schema fpml-com-5-9_xsd3 Drilldown into fixedPrice in schema fpml-com-5-9_xsd3 Drilldown into CommodityFixedPrice.model in schema fpml-com-5-9_xsd3 Drilldown into calculationPeriodsSchedule in schema fpml-com-5-9_xsd3 Drilldown into CommodityCalculationPeriods.model in schema fpml-com-5-9_xsd3 Drilldown into id in schema fpml-shared-5-9_xsd5 Drilldown into Leg in schema fpml-shared-5-9_xsd5 Drilldown into CommoditySwapLeg in schema fpml-com-5-9_xsd3 Drilldown into FinancialSwapLeg in schema fpml-com-5-9_xsd3XSD Diagram of FixedPriceLeg in schema fpml-com-5-9_xsd3 (Financial products Markup Language (FpML®))
Collapse XSD Schema Code:
<xsd:complexType name="FixedPriceLeg">
    <xsd:annotation>
        <xsd:documentation xml:lang="en">Fixed Price Leg of a Commodity Swap. It defines schedule of fixed payments associated with a commodity swap.</xsd:documentation>
    </xsd:annotation>
    <xsd:complexContent>
        <xsd:extension base="FinancialSwapLeg">
            <xsd:sequence>
                <xsd:group ref="CommodityCalculationPeriods.model" minOccurs="0">
                </xsd:group>
                <xsd:group ref="CommodityFixedPrice.model" />
                <xsd:group ref="CommodityNotionalQuantity.model" />
                <xsd:group ref="CommodityFreightFlatRate.model" minOccurs="0">
                </xsd:group>
            </xsd:sequence>
        </xsd:extension>
    </xsd:complexContent>
</xsd:complexType>
Collapse Child Elements:
Name Type Min Occurs Max Occurs
calculationPeriodsSchedule nsF:calculationPeriodsSchedule 0 (1)
fixedPrice nsF:fixedPrice (1) (1)
worldscaleRate nsF:worldscaleRate (1) (1)
contractRate nsF:contractRate (1) (1)
settlementPeriodsPrice nsF:settlementPeriodsPrice (1) unbounded
totalPrice nsF:totalPrice 0 (1)
notionalQuantity nsF:notionalQuantity (1) (1)
totalNotionalQuantity nsF:totalNotionalQuantity (1) (1)
flatRate nsF:flatRate (1) (1)
flatRateAmount nsF:flatRateAmount (1) (1)
<xs:group> nsF:CommodityCalculationPeriods.model 0 (1)
<xs:group> nsF:CommodityFixedPrice.model (1) (1)
<xs:group> nsF:CommodityNotionalQuantity.model (1) (1)
<xs:group> nsF:CommodityFreightFlatRate.model 0 (1)
Collapse Child Attributes:
Name Type Default Value Use
id nsF:id (Optional)
Collapse Derivation Tree:
Collapse References:
nsF:fixedLeg