Definition Type: Element
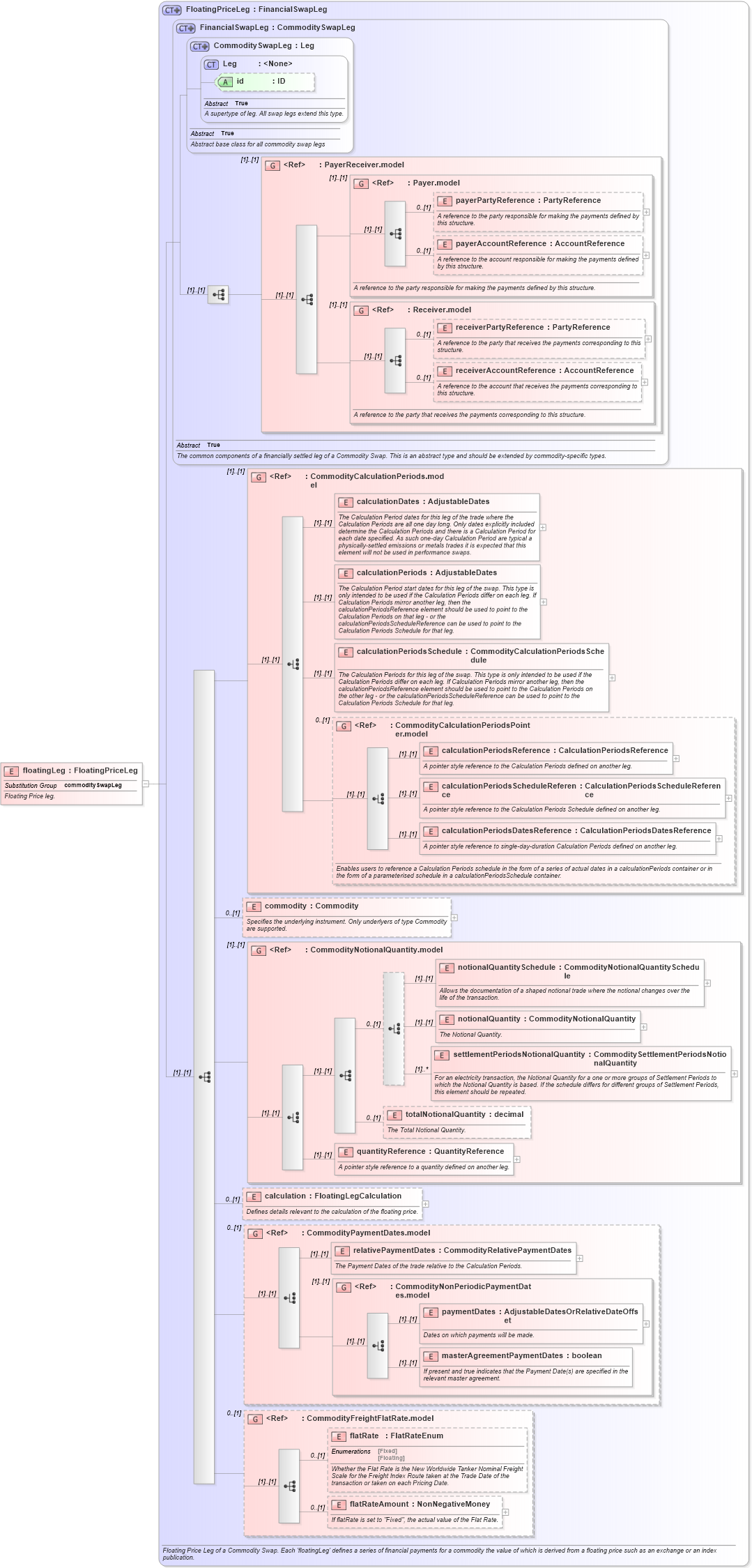
Name: floatingLeg
Namespace: http://www.fpml.org/FpML-5/reporting
Type: nsE:FloatingPriceLeg
Containing Schema: fpml-com-5-9.xsd
Abstract
Documentation:
Floating Price leg.
Collapse XSD Schema Diagram:
Drilldown into flatRateAmount in schema fpml-com-5-9_xsd2 Drilldown into flatRate in schema fpml-com-5-9_xsd2 Drilldown into CommodityFreightFlatRate.model in schema fpml-com-5-9_xsd2 Drilldown into masterAgreementPaymentDates in schema fpml-com-5-9_xsd2 Drilldown into paymentDates in schema fpml-com-5-9_xsd2 Drilldown into CommodityNonPeriodicPaymentDates.model in schema fpml-com-5-9_xsd2 Drilldown into relativePaymentDates in schema fpml-com-5-9_xsd2 Drilldown into CommodityPaymentDates.model in schema fpml-com-5-9_xsd2 Drilldown into calculation in schema fpml-com-5-9_xsd2 Drilldown into quantityReference in schema fpml-com-5-9_xsd2 Drilldown into totalNotionalQuantity in schema fpml-com-5-9_xsd2 Drilldown into settlementPeriodsNotionalQuantity in schema fpml-com-5-9_xsd2 Drilldown into notionalQuantity in schema fpml-com-5-9_xsd2 Drilldown into notionalQuantitySchedule in schema fpml-com-5-9_xsd2 Drilldown into CommodityNotionalQuantity.model in schema fpml-com-5-9_xsd2 Drilldown into commodity in schema fpml-com-5-9_xsd2 Drilldown into calculationPeriodsDatesReference in schema fpml-com-5-9_xsd2 Drilldown into calculationPeriodsScheduleReference in schema fpml-com-5-9_xsd2 Drilldown into calculationPeriodsReference in schema fpml-com-5-9_xsd2 Drilldown into CommodityCalculationPeriodsPointer.model in schema fpml-com-5-9_xsd2 Drilldown into calculationPeriodsSchedule in schema fpml-com-5-9_xsd2 Drilldown into calculationPeriods in schema fpml-com-5-9_xsd2 Drilldown into calculationDates in schema fpml-com-5-9_xsd2 Drilldown into CommodityCalculationPeriods.model in schema fpml-com-5-9_xsd2 Drilldown into receiverAccountReference in schema fpml-shared-5-9_xsd4 Drilldown into receiverPartyReference in schema fpml-shared-5-9_xsd4 Drilldown into Receiver.model in schema fpml-shared-5-9_xsd4 Drilldown into payerAccountReference in schema fpml-shared-5-9_xsd4 Drilldown into payerPartyReference in schema fpml-shared-5-9_xsd4 Drilldown into Payer.model in schema fpml-shared-5-9_xsd4 Drilldown into PayerReceiver.model in schema fpml-shared-5-9_xsd4 Drilldown into id in schema fpml-shared-5-9_xsd4 Drilldown into Leg in schema fpml-shared-5-9_xsd4 Drilldown into CommoditySwapLeg in schema fpml-com-5-9_xsd2 Drilldown into FinancialSwapLeg in schema fpml-com-5-9_xsd2 Drilldown into FloatingPriceLeg in schema fpml-com-5-9_xsd2XSD Diagram of floatingLeg in schema fpml-com-5-9_xsd2 (Financial products Markup Language (FpML®))
Collapse XSD Schema Code:
<xsd:element name="floatingLeg" type="FloatingPriceLeg" substitutionGroup="commoditySwapLeg">
    <xsd:annotation>
        <xsd:documentation xml:lang="en">Floating Price leg.</xsd:documentation>
    </xsd:annotation>
</xsd:element>
Collapse Child Elements:
Name Type Min Occurs Max Occurs
payerPartyReference nsE:payerPartyReference 0 (1)
payerAccountReference nsE:payerAccountReference 0 (1)
receiverPartyReference nsE:receiverPartyReference 0 (1)
receiverAccountReference nsE:receiverAccountReference 0 (1)
calculationDates nsE:calculationDates (1) (1)
calculationPeriods nsE:calculationPeriods (1) (1)
calculationPeriodsSchedule nsE:calculationPeriodsSchedule (1) (1)
calculationPeriodsReference nsE:calculationPeriodsReference (1) (1)
calculationPeriodsScheduleReference nsE:calculationPeriodsScheduleReference (1) (1)
calculationPeriodsDatesReference nsE:calculationPeriodsDatesReference (1) (1)
commodity nsE:commodity 0 (1)
notionalQuantitySchedule nsE:notionalQuantitySchedule (1) (1)
notionalQuantity nsE:notionalQuantity (1) (1)
settlementPeriodsNotionalQuantity nsE:settlementPeriodsNotionalQuantity (1) unbounded
totalNotionalQuantity nsE:totalNotionalQuantity 0 (1)
quantityReference nsE:quantityReference (1) (1)
calculation nsE:calculation 0 (1)
relativePaymentDates nsE:relativePaymentDates (1) (1)
paymentDates nsE:paymentDates (1) (1)
masterAgreementPaymentDates nsE:masterAgreementPaymentDates (1) (1)
flatRate nsE:flatRate 0 (1)
flatRateAmount nsE:flatRateAmount 0 (1)
<xs:group> nsE:PayerReceiver.model (1) (1)
<xs:group> nsE:Payer.model (1) (1)
<xs:group> nsE:Receiver.model (1) (1)
<xs:group> nsE:CommodityCalculationPeriods.model (1) (1)
<xs:group> nsE:CommodityCalculationPeriodsPointer.model 0 (1)
<xs:group> nsE:CommodityNotionalQuantity.model (1) (1)
<xs:group> nsE:CommodityPaymentDates.model 0 (1)
<xs:group> nsE:CommodityNonPeriodicPaymentDates.model (1) (1)
<xs:group> nsE:CommodityFreightFlatRate.model 0 (1)
Collapse Child Attributes:
Name Type Default Value Use
id nsE:id (Optional)
Collapse Derivation Tree:
Collapse References:
nsE:commoditySwapLeg