Definition Type: ComplexType
Name: FloatingPriceLeg
Namespace: http://www.fpml.org/FpML-5/transparency
Type: nsF:FinancialSwapLeg
Containing Schema: fpml-com-5-9.xsd
Abstract
Documentation:
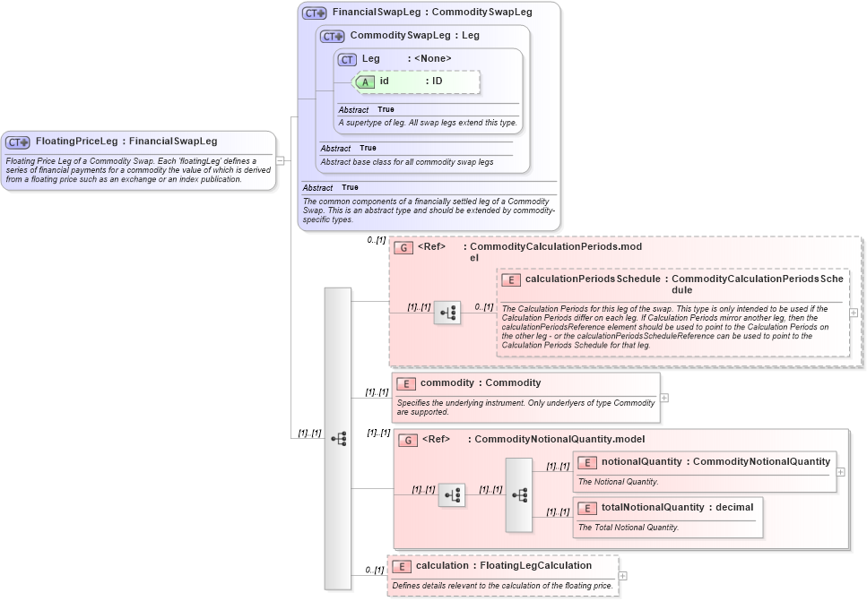
Floating Price Leg of a Commodity Swap. Each 'floatingLeg' defines a series of financial payments for a commodity the value of which is derived from a floating price such as an exchange or an index publication.
Collapse XSD Schema Diagram:
Drilldown into calculation in schema fpml-com-5-9_xsd3 Drilldown into totalNotionalQuantity in schema fpml-com-5-9_xsd3 Drilldown into notionalQuantity in schema fpml-com-5-9_xsd3 Drilldown into CommodityNotionalQuantity.model in schema fpml-com-5-9_xsd3 Drilldown into commodity in schema fpml-com-5-9_xsd3 Drilldown into calculationPeriodsSchedule in schema fpml-com-5-9_xsd3 Drilldown into CommodityCalculationPeriods.model in schema fpml-com-5-9_xsd3 Drilldown into id in schema fpml-shared-5-9_xsd5 Drilldown into Leg in schema fpml-shared-5-9_xsd5 Drilldown into CommoditySwapLeg in schema fpml-com-5-9_xsd3 Drilldown into FinancialSwapLeg in schema fpml-com-5-9_xsd3XSD Diagram of FloatingPriceLeg in schema fpml-com-5-9_xsd3 (Financial products Markup Language (FpML®))
Collapse XSD Schema Code:
<xsd:complexType name="FloatingPriceLeg">
    <xsd:annotation>
        <xsd:documentation xml:lang="en">Floating Price Leg of a Commodity Swap. Each 'floatingLeg' defines a series of financial payments for a commodity the value of which is derived from a floating price such as an exchange or an index publication.</xsd:documentation>
    </xsd:annotation>
    <xsd:complexContent>
        <xsd:extension base="FinancialSwapLeg">
            <xsd:sequence>
                <xsd:group ref="CommodityCalculationPeriods.model" minOccurs="0">
                </xsd:group>
                <xsd:element name="commodity" type="Commodity">
                    <xsd:annotation>
                        <xsd:documentation xml:lang="en">Specifies the underlying instrument. Only underlyers of type Commodity are supported.</xsd:documentation>
                    </xsd:annotation>
                </xsd:element>
                <xsd:group ref="CommodityNotionalQuantity.model" />
                <xsd:element name="calculation" type="FloatingLegCalculation" minOccurs="0">
                    <xsd:annotation>
                        <xsd:documentation xml:lang="en">Defines details relevant to the calculation of the floating price.</xsd:documentation>
                    </xsd:annotation>
                </xsd:element>
            </xsd:sequence>
        </xsd:extension>
    </xsd:complexContent>
</xsd:complexType>
Collapse Child Elements:
Name Type Min Occurs Max Occurs
calculationPeriodsSchedule nsF:calculationPeriodsSchedule 0 (1)
commodity nsF:commodity (1) (1)
notionalQuantity nsF:notionalQuantity (1) (1)
totalNotionalQuantity nsF:totalNotionalQuantity (1) (1)
calculation nsF:calculation 0 (1)
<xs:group> nsF:CommodityCalculationPeriods.model 0 (1)
<xs:group> nsF:CommodityNotionalQuantity.model (1) (1)
Collapse Child Attributes:
Name Type Default Value Use
id nsF:id (Optional)
Collapse Derivation Tree:
Collapse References:
nsF:floatingLeg