Definition Type: ComplexType
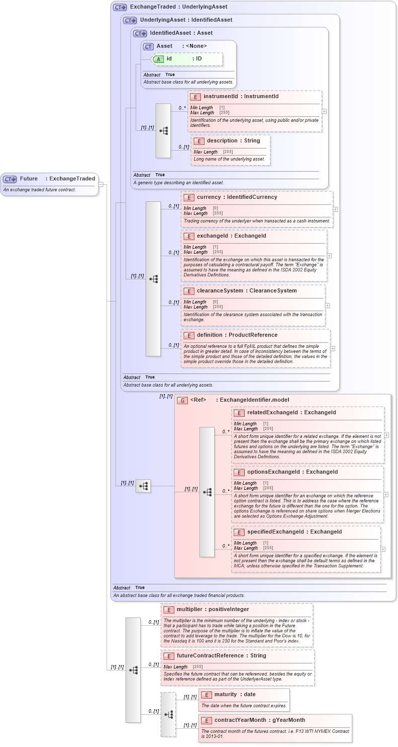
Name: Future
Namespace: http://www.fpml.org/FpML-5/pretrade
Type: nsC:ExchangeTraded
Containing Schema: fpml-asset-5-9.xsd
Abstract
Documentation:
An exchange traded future contract.
Collapse XSD Schema Diagram:
Drilldown into contractYearMonth in schema fpml-asset-5-9_xsd2 Drilldown into maturity in schema fpml-asset-5-9_xsd2 Drilldown into futureContractReference in schema fpml-asset-5-9_xsd2 Drilldown into multiplier in schema fpml-asset-5-9_xsd2 Drilldown into specifiedExchangeId in schema fpml-asset-5-9_xsd2 Drilldown into optionsExchangeId in schema fpml-asset-5-9_xsd2 Drilldown into relatedExchangeId in schema fpml-asset-5-9_xsd2 Drilldown into ExchangeIdentifier.model in schema fpml-asset-5-9_xsd2 Drilldown into definition in schema fpml-asset-5-9_xsd2 Drilldown into clearanceSystem in schema fpml-asset-5-9_xsd2 Drilldown into exchangeId in schema fpml-asset-5-9_xsd2 Drilldown into currency in schema fpml-asset-5-9_xsd2 Drilldown into description in schema fpml-asset-5-9_xsd2 Drilldown into instrumentId in schema fpml-asset-5-9_xsd2 Drilldown into id in schema fpml-asset-5-9_xsd2 Drilldown into Asset in schema fpml-asset-5-9_xsd2 Drilldown into IdentifiedAsset in schema fpml-asset-5-9_xsd2 Drilldown into UnderlyingAsset in schema fpml-asset-5-9_xsd2 Drilldown into ExchangeTraded in schema fpml-asset-5-9_xsd2XSD Diagram of Future in schema fpml-asset-5-9_xsd2 (Financial products Markup Language (FpML®))
Collapse XSD Schema Code:
<xsd:complexType name="Future">
    <xsd:annotation>
        <xsd:documentation xml:lang="en">An exchange traded future contract.</xsd:documentation>
    </xsd:annotation>
    <xsd:complexContent>
        <xsd:extension base="ExchangeTraded">
            <xsd:sequence>
                <xsd:element name="multiplier" type="xsd:positiveInteger" minOccurs="0">
                    <xsd:annotation>
                        <xsd:documentation xml:lang="en">The multiplier is the minimum number of the underlying - index or stock - that a participant has to trade while taking a position in the Future contract. The purpose of the multiplier is to inflate the value of the contract to add leverage to the trade. The multiplier for the Dow is 10, for the Nasdaq it is 100 and it is 250 for the Standard and Poor's index.</xsd:documentation>
                    </xsd:annotation>
                </xsd:element>
                <xsd:element name="futureContractReference" type="String" minOccurs="0">
                    <xsd:annotation>
                        <xsd:documentation xml:lang="en">Specifies the future contract that can be referenced, besides the equity or index reference defined as part of the UnderlyerAsset type.</xsd:documentation>
                    </xsd:annotation>
                </xsd:element>
                <xsd:choice minOccurs="0">
                    <xsd:element name="maturity" type="xsd:date">
                        <xsd:annotation>
                            <xsd:documentation xml:lang="en">The date when the future contract expires.</xsd:documentation>
                        </xsd:annotation>
                    </xsd:element>
                    <xsd:element name="contractYearMonth" type="xsd:gYearMonth">
                        <xsd:annotation>
                            <xsd:documentation xml:lang="en">The contract month of the futures contract. i.e. F13 WTI NYMEX Contract is 2013-01.</xsd:documentation>
                        </xsd:annotation>
                    </xsd:element>
                </xsd:choice>
            </xsd:sequence>
        </xsd:extension>
    </xsd:complexContent>
</xsd:complexType>
Collapse Child Elements:
Name Type Min Occurs Max Occurs
instrumentId nsC:instrumentId 0 unbounded
description nsC:description 0 (1)
currency nsC:currency 0 (1)
exchangeId nsC:exchangeId 0 (1)
clearanceSystem nsC:clearanceSystem 0 (1)
definition nsC:definition 0 (1)
relatedExchangeId nsC:relatedExchangeId 0 unbounded
optionsExchangeId nsC:optionsExchangeId 0 unbounded
specifiedExchangeId nsC:specifiedExchangeId 0 unbounded
multiplier nsC:multiplier 0 (1)
futureContractReference nsC:futureContractReference 0 (1)
maturity nsC:maturity (1) (1)
contractYearMonth nsC:contractYearMonth (1) (1)
<xs:group> nsC:ExchangeIdentifier.model (1) (1)
Collapse Child Attributes:
Name Type Default Value Use
id nsC:id (Optional)
Collapse Derivation Tree:
Collapse References:
nsC:future