Definition Type: ComplexType
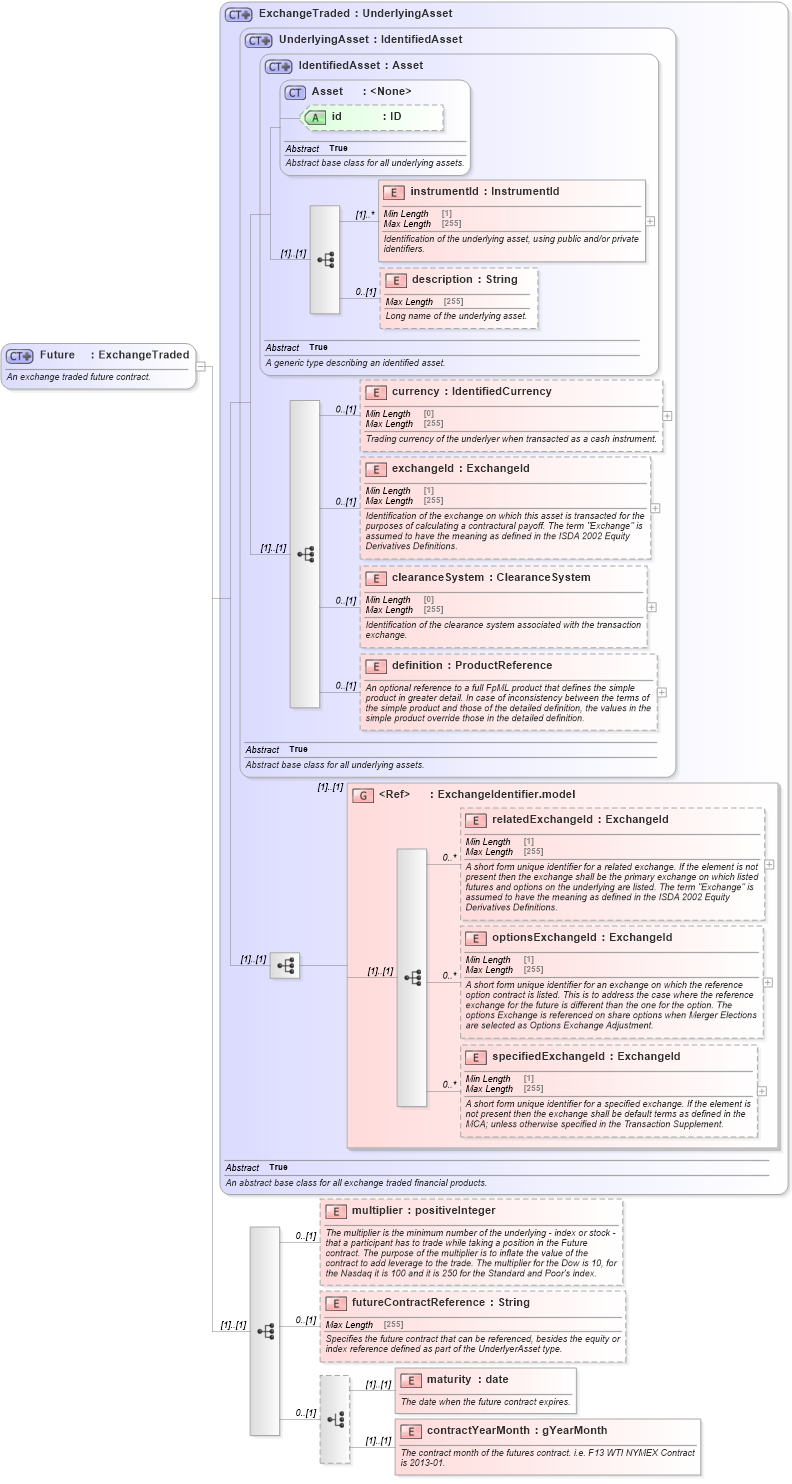
Name: Future
Namespace: http://www.fpml.org/FpML-5/recordkeeping
Type: nsD:ExchangeTraded
Containing Schema: fpml-asset-5-9.xsd
Abstract
Documentation:
An exchange traded future contract.
Collapse XSD Schema Diagram:
Drilldown into contractYearMonth in schema fpml-asset-5-9_xsd3 Drilldown into maturity in schema fpml-asset-5-9_xsd3 Drilldown into futureContractReference in schema fpml-asset-5-9_xsd3 Drilldown into multiplier in schema fpml-asset-5-9_xsd3 Drilldown into specifiedExchangeId in schema fpml-asset-5-9_xsd3 Drilldown into optionsExchangeId in schema fpml-asset-5-9_xsd3 Drilldown into relatedExchangeId in schema fpml-asset-5-9_xsd3 Drilldown into ExchangeIdentifier.model in schema fpml-asset-5-9_xsd3 Drilldown into definition in schema fpml-asset-5-9_xsd3 Drilldown into clearanceSystem in schema fpml-asset-5-9_xsd3 Drilldown into exchangeId in schema fpml-asset-5-9_xsd3 Drilldown into currency in schema fpml-asset-5-9_xsd3 Drilldown into description in schema fpml-asset-5-9_xsd3 Drilldown into instrumentId in schema fpml-asset-5-9_xsd3 Drilldown into id in schema fpml-asset-5-9_xsd3 Drilldown into Asset in schema fpml-asset-5-9_xsd3 Drilldown into IdentifiedAsset in schema fpml-asset-5-9_xsd3 Drilldown into UnderlyingAsset in schema fpml-asset-5-9_xsd3 Drilldown into ExchangeTraded in schema fpml-asset-5-9_xsd3XSD Diagram of Future in schema fpml-asset-5-9_xsd3 (Financial products Markup Language (FpML®))
Collapse XSD Schema Code:
<xsd:complexType name="Future">
    <xsd:annotation>
        <xsd:documentation xml:lang="en">An exchange traded future contract.</xsd:documentation>
    </xsd:annotation>
    <xsd:complexContent>
        <xsd:extension base="ExchangeTraded">
            <xsd:sequence>
                <xsd:element name="multiplier" type="xsd:positiveInteger" minOccurs="0">
                    <xsd:annotation>
                        <xsd:documentation xml:lang="en">The multiplier is the minimum number of the underlying - index or stock - that a participant has to trade while taking a position in the Future contract. The purpose of the multiplier is to inflate the value of the contract to add leverage to the trade. The multiplier for the Dow is 10, for the Nasdaq it is 100 and it is 250 for the Standard and Poor's index.</xsd:documentation>
                    </xsd:annotation>
                </xsd:element>
                <xsd:element name="futureContractReference" type="String" minOccurs="0">
                    <xsd:annotation>
                        <xsd:documentation xml:lang="en">Specifies the future contract that can be referenced, besides the equity or index reference defined as part of the UnderlyerAsset type.</xsd:documentation>
                    </xsd:annotation>
                </xsd:element>
                <xsd:choice minOccurs="0">
                    <xsd:element name="maturity" type="xsd:date">
                        <xsd:annotation>
                            <xsd:documentation xml:lang="en">The date when the future contract expires.</xsd:documentation>
                        </xsd:annotation>
                    </xsd:element>
                    <xsd:element name="contractYearMonth" type="xsd:gYearMonth">
                        <xsd:annotation>
                            <xsd:documentation xml:lang="en">The contract month of the futures contract. i.e. F13 WTI NYMEX Contract is 2013-01.</xsd:documentation>
                        </xsd:annotation>
                    </xsd:element>
                </xsd:choice>
            </xsd:sequence>
        </xsd:extension>
    </xsd:complexContent>
</xsd:complexType>
Collapse Child Elements:
Name Type Min Occurs Max Occurs
instrumentId nsD:instrumentId (1) unbounded
description nsD:description 0 (1)
currency nsD:currency 0 (1)
exchangeId nsD:exchangeId 0 (1)
clearanceSystem nsD:clearanceSystem 0 (1)
definition nsD:definition 0 (1)
relatedExchangeId nsD:relatedExchangeId 0 unbounded
optionsExchangeId nsD:optionsExchangeId 0 unbounded
specifiedExchangeId nsD:specifiedExchangeId 0 unbounded
multiplier nsD:multiplier 0 (1)
futureContractReference nsD:futureContractReference 0 (1)
maturity nsD:maturity (1) (1)
contractYearMonth nsD:contractYearMonth (1) (1)
<xs:group> nsD:ExchangeIdentifier.model (1) (1)
Collapse Child Attributes:
Name Type Default Value Use
id nsD:id (Optional)
Collapse Derivation Tree:
Collapse References:
nsD:future