Definition Type: Element
Name: fxAccrualForward
Namespace: http://www.fpml.org/FpML-5/recordkeeping
Type: nsD:FxAccrualForward
Containing Schema: fpml-fx-accruals-5-9.xsd
Abstract
Documentation:
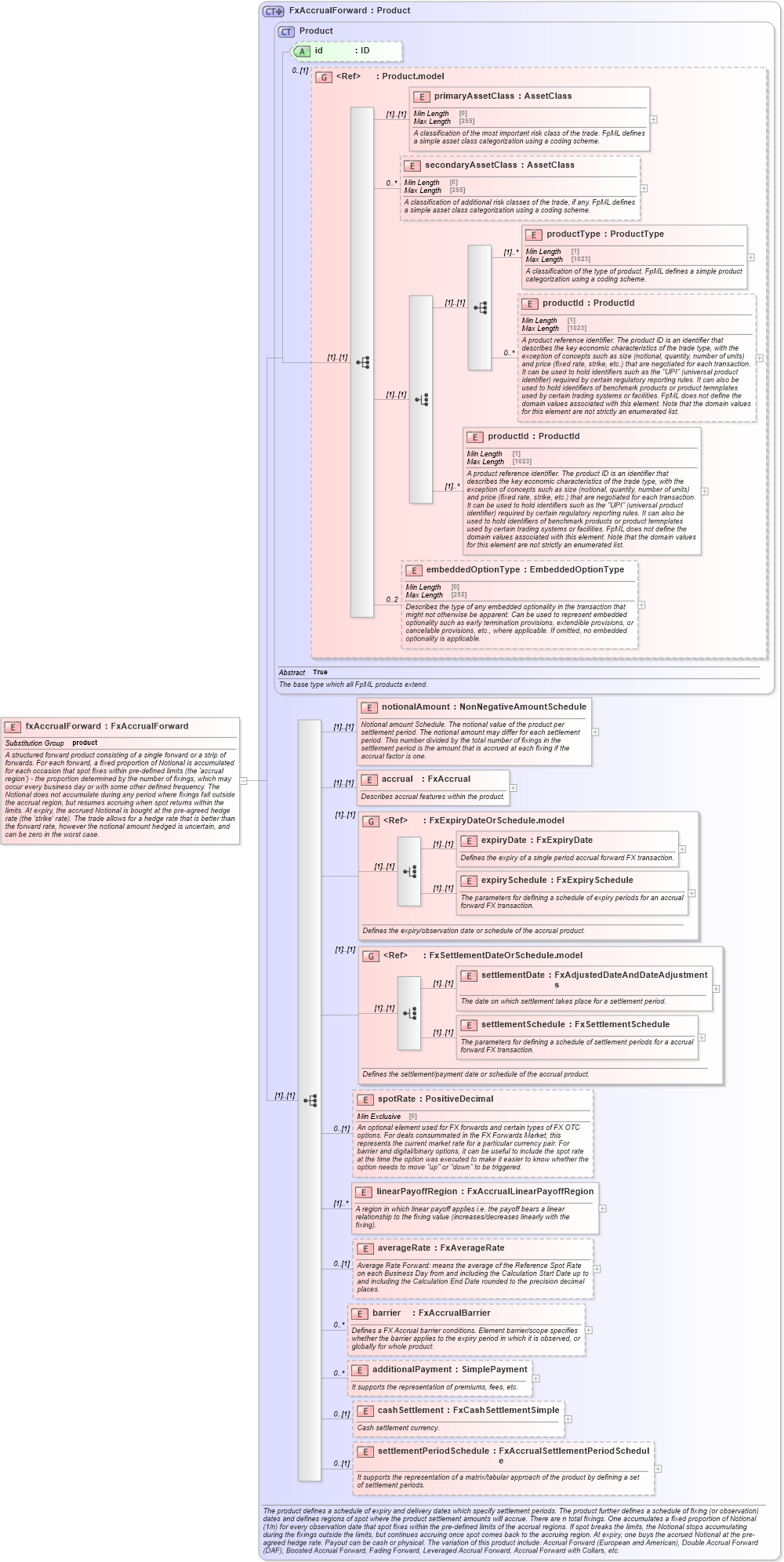
A structured forward product consisting of a single forward or a strip of forwards. For each forward, a fixed proportion of Notional is accumulated for each occasion that spot fixes within pre-defined limits (the 'accrual region') - the proportion determined by the number of fixings, which may occur every business day or with some other defined frequency. The Notional does not accumulate during any period where fixings fall outside the accrual region, but resumes accruing when spot returns within the limits. At expiry, the accrued Notional is bought at the pre-agreed hedge rate (the 'strike' rate). The trade allows for a hedge rate that is better than the forward rate, however the notional amount hedged is uncertain, and can be zero in the worst case.
Collapse XSD Schema Diagram:
Drilldown into settlementPeriodSchedule in schema fpml-fx-accruals-5-9_xsd1 Drilldown into cashSettlement in schema fpml-fx-accruals-5-9_xsd1 Drilldown into additionalPayment in schema fpml-fx-accruals-5-9_xsd1 Drilldown into barrier in schema fpml-fx-accruals-5-9_xsd1 Drilldown into averageRate in schema fpml-fx-accruals-5-9_xsd1 Drilldown into linearPayoffRegion in schema fpml-fx-accruals-5-9_xsd1 Drilldown into spotRate in schema fpml-fx-accruals-5-9_xsd1 Drilldown into settlementSchedule in schema fpml-fx-accruals-5-9_xsd1 Drilldown into settlementDate in schema fpml-fx-accruals-5-9_xsd1 Drilldown into FxSettlementDateOrSchedule.model in schema fpml-fx-accruals-5-9_xsd1 Drilldown into expirySchedule in schema fpml-fx-accruals-5-9_xsd1 Drilldown into expiryDate in schema fpml-fx-accruals-5-9_xsd1 Drilldown into FxExpiryDateOrSchedule.model in schema fpml-fx-accruals-5-9_xsd1 Drilldown into accrual in schema fpml-fx-accruals-5-9_xsd1 Drilldown into notionalAmount in schema fpml-fx-accruals-5-9_xsd1 Drilldown into embeddedOptionType in schema fpml-shared-5-9_xsd3 Drilldown into productId in schema fpml-shared-5-9_xsd3 Drilldown into productId in schema fpml-shared-5-9_xsd3 Drilldown into productType in schema fpml-shared-5-9_xsd3 Drilldown into secondaryAssetClass in schema fpml-shared-5-9_xsd3 Drilldown into primaryAssetClass in schema fpml-shared-5-9_xsd3 Drilldown into Product.model in schema fpml-shared-5-9_xsd3 Drilldown into id in schema fpml-shared-5-9_xsd3 Drilldown into Product in schema fpml-shared-5-9_xsd3 Drilldown into FxAccrualForward in schema fpml-fx-accruals-5-9_xsd1XSD Diagram of fxAccrualForward in schema fpml-fx-accruals-5-9_xsd1 (Financial products Markup Language (FpML®))
Collapse XSD Schema Code:
<xsd:element name="fxAccrualForward" type="FxAccrualForward" substitutionGroup="product">
    <xsd:annotation>
        <xsd:documentation xml:lang="en">A structured forward product consisting of a single forward or a strip of forwards. For each forward, a fixed proportion of Notional is accumulated for each occasion that spot fixes within pre-defined limits (the 'accrual region') - the proportion determined by the number of fixings, which may occur every business day or with some other defined frequency. The Notional does not accumulate during any period where fixings fall outside the accrual region, but resumes accruing when spot returns within the limits. At expiry, the accrued Notional is bought at the pre-agreed hedge rate (the 'strike' rate). The trade allows for a hedge rate that is better than the forward rate, however the notional amount hedged is uncertain, and can be zero in the worst case.</xsd:documentation>
    </xsd:annotation>
</xsd:element>
Collapse Child Elements:
Name Type Min Occurs Max Occurs
primaryAssetClass nsD:primaryAssetClass (1) (1)
secondaryAssetClass nsD:secondaryAssetClass 0 unbounded
productType nsD:productType (1) unbounded
productId nsD:productId 0 unbounded
productId nsD:productId (1) unbounded
embeddedOptionType nsD:embeddedOptionType 0 2
notionalAmount nsD:notionalAmount (1) (1)
accrual nsD:accrual (1) (1)
expiryDate nsD:expiryDate (1) (1)
expirySchedule nsD:expirySchedule (1) (1)
settlementDate nsD:settlementDate (1) (1)
settlementSchedule nsD:settlementSchedule (1) (1)
spotRate nsD:spotRate 0 (1)
linearPayoffRegion nsD:linearPayoffRegion (1) unbounded
averageRate nsD:averageRate 0 (1)
barrier nsD:barrier 0 unbounded
additionalPayment nsD:additionalPayment 0 unbounded
cashSettlement nsD:cashSettlement 0 (1)
settlementPeriodSchedule nsD:settlementPeriodSchedule 0 (1)
<xs:group> nsD:FxExpiryDateOrSchedule.model (1) (1)
<xs:group> nsD:FxSettlementDateOrSchedule.model (1) (1)
Collapse Child Attributes:
Name Type Default Value Use
id nsD:id (Optional)
Collapse Derivation Tree:
Collapse References:
nsD:product