Definition Type: Element
Name: fxAccrualOption
Namespace: http://www.fpml.org/FpML-5/confirmation
Type: nsA:FxAccrualOption
Containing Schema: fpml-fx-accruals-5-9.xsd
Abstract
Documentation:
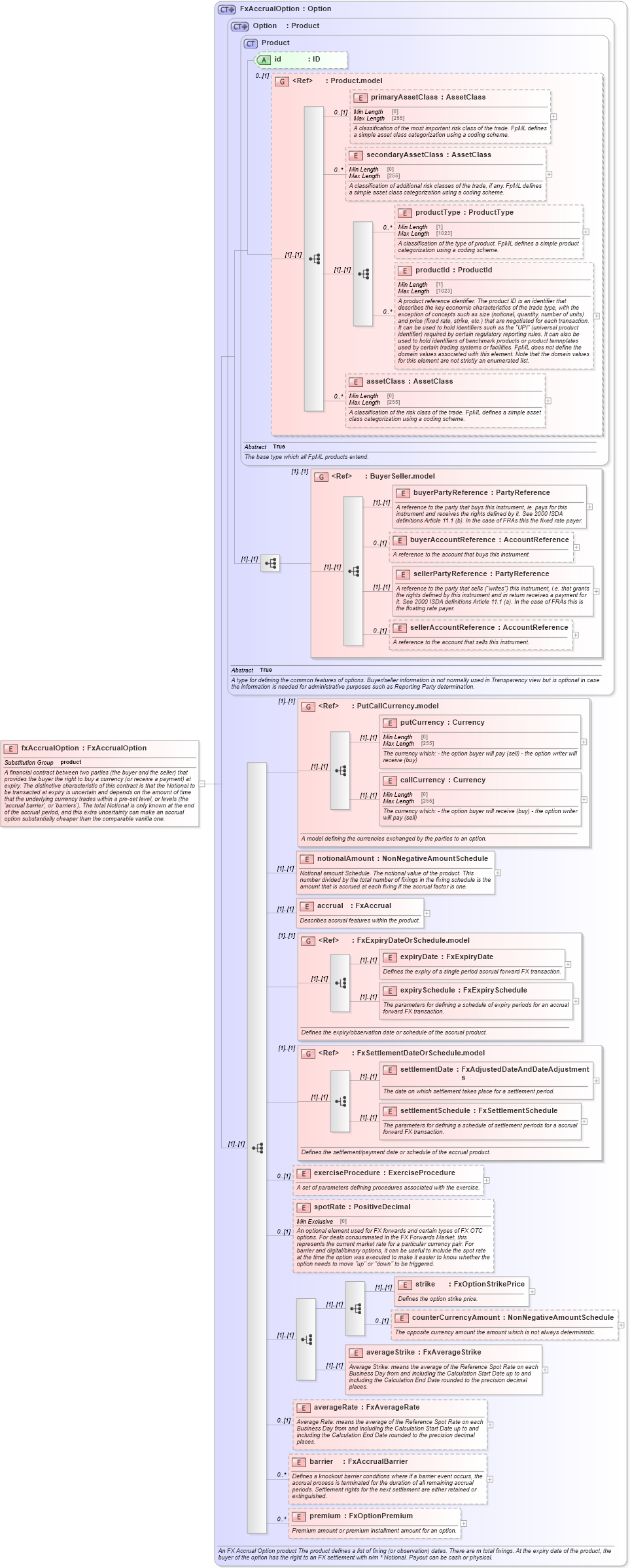
A financial contract between two parties (the buyer and the seller) that provides the buyer the right to buy a currency (or receive a payment) at expiry. The distinctive characteristic of this contract is that the Notional to be transacted at expiry is uncertain and depends on the amount of time that the underlying currency trades within a pre-set level, or levels (the 'accrual barrier', or 'barriers'). The total Notional is only known at the end of the accrual period, and this extra uncertainty can make an accrual option substantially cheaper than the comparable vanilla one.
Collapse XSD Schema Diagram:
Drilldown into premium in schema fpml-fx-accruals-5-9_xsd Drilldown into barrier in schema fpml-fx-accruals-5-9_xsd Drilldown into averageRate in schema fpml-fx-accruals-5-9_xsd Drilldown into averageStrike in schema fpml-fx-accruals-5-9_xsd Drilldown into counterCurrencyAmount in schema fpml-fx-accruals-5-9_xsd Drilldown into strike in schema fpml-fx-accruals-5-9_xsd Drilldown into spotRate in schema fpml-fx-accruals-5-9_xsd Drilldown into exerciseProcedure in schema fpml-fx-accruals-5-9_xsd Drilldown into settlementSchedule in schema fpml-fx-accruals-5-9_xsd Drilldown into settlementDate in schema fpml-fx-accruals-5-9_xsd Drilldown into FxSettlementDateOrSchedule.model in schema fpml-fx-accruals-5-9_xsd Drilldown into expirySchedule in schema fpml-fx-accruals-5-9_xsd Drilldown into expiryDate in schema fpml-fx-accruals-5-9_xsd Drilldown into FxExpiryDateOrSchedule.model in schema fpml-fx-accruals-5-9_xsd Drilldown into accrual in schema fpml-fx-accruals-5-9_xsd Drilldown into notionalAmount in schema fpml-fx-accruals-5-9_xsd Drilldown into callCurrency in schema fpml-fx-5-9_xsd Drilldown into putCurrency in schema fpml-fx-5-9_xsd Drilldown into PutCallCurrency.model in schema fpml-fx-5-9_xsd Drilldown into sellerAccountReference in schema fpml-shared-5-9_xsd Drilldown into sellerPartyReference in schema fpml-shared-5-9_xsd Drilldown into buyerAccountReference in schema fpml-shared-5-9_xsd Drilldown into buyerPartyReference in schema fpml-shared-5-9_xsd Drilldown into BuyerSeller.model in schema fpml-shared-5-9_xsd Drilldown into assetClass in schema fpml-shared-5-9_xsd Drilldown into productId in schema fpml-shared-5-9_xsd Drilldown into productType in schema fpml-shared-5-9_xsd Drilldown into secondaryAssetClass in schema fpml-shared-5-9_xsd Drilldown into primaryAssetClass in schema fpml-shared-5-9_xsd Drilldown into Product.model in schema fpml-shared-5-9_xsd Drilldown into id in schema fpml-shared-5-9_xsd Drilldown into Product in schema fpml-shared-5-9_xsd Drilldown into Option in schema fpml-option-shared-5-9_xsd Drilldown into FxAccrualOption in schema fpml-fx-accruals-5-9_xsdXSD Diagram of fxAccrualOption in schema fpml-fx-accruals-5-9_xsd (Financial products Markup Language (FpML®))
Collapse XSD Schema Code:
<xsd:element name="fxAccrualOption" type="FxAccrualOption" substitutionGroup="product">
    <xsd:annotation>
        <xsd:documentation xml:lang="en">A financial contract between two parties (the buyer and the seller) that provides the buyer the right to buy a currency (or receive a payment) at expiry. The distinctive characteristic of this contract is that the Notional to be transacted at expiry is uncertain and depends on the amount of time that the underlying currency trades within a pre-set level, or levels (the 'accrual barrier', or 'barriers'). The total Notional is only known at the end of the accrual period, and this extra uncertainty can make an accrual option substantially cheaper than the comparable vanilla one.</xsd:documentation>
    </xsd:annotation>
</xsd:element>
Collapse Child Elements:
Name Type Min Occurs Max Occurs
primaryAssetClass nsA:primaryAssetClass 0 (1)
secondaryAssetClass nsA:secondaryAssetClass 0 unbounded
productType nsA:productType 0 unbounded
productId nsA:productId 0 unbounded
assetClass nsA:assetClass 0 unbounded
buyerPartyReference nsA:buyerPartyReference (1) (1)
buyerAccountReference nsA:buyerAccountReference 0 (1)
sellerPartyReference nsA:sellerPartyReference (1) (1)
sellerAccountReference nsA:sellerAccountReference 0 (1)
putCurrency nsA:putCurrency (1) (1)
callCurrency nsA:callCurrency (1) (1)
notionalAmount nsA:notionalAmount (1) (1)
accrual nsA:accrual (1) (1)
expiryDate nsA:expiryDate (1) (1)
expirySchedule nsA:expirySchedule (1) (1)
settlementDate nsA:settlementDate (1) (1)
settlementSchedule nsA:settlementSchedule (1) (1)
exerciseProcedure nsA:exerciseProcedure 0 (1)
spotRate nsA:spotRate 0 (1)
strike nsA:strike (1) (1)
counterCurrencyAmount nsA:counterCurrencyAmount 0 (1)
averageStrike nsA:averageStrike (1) (1)
averageRate nsA:averageRate 0 (1)
barrier nsA:barrier 0 unbounded
premium nsA:premium 0 unbounded
<xs:group> nsA:BuyerSeller.model (1) (1)
<xs:group> nsA:PutCallCurrency.model (1) (1)
<xs:group> nsA:FxExpiryDateOrSchedule.model (1) (1)
<xs:group> nsA:FxSettlementDateOrSchedule.model (1) (1)
Collapse Child Attributes:
Name Type Default Value Use
id nsA:id (Optional)
Collapse Derivation Tree:
Collapse References:
nsA:product