Definition Type: ComplexType
Name: FxAccrualRegion
Namespace: http://www.fpml.org/FpML-5/reporting
Containing Schema: fpml-fx-accruals-5-9.xsd
Abstract
Documentation:
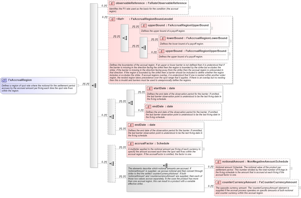
Defines a region of spot rate where the notional for the settlement period accrues by the accrued amount per fixing each time the spot rate fixes within the region.
Collapse XSD Schema Diagram:
Drilldown into counterCurrencyAmount in schema fpml-fx-accruals-5-9_xsd2 Drilldown into notionalAmount in schema fpml-fx-accruals-5-9_xsd2 Drilldown into accrualFactor in schema fpml-fx-accruals-5-9_xsd2 Drilldown into endDate in schema fpml-fx-accruals-5-9_xsd2 Drilldown into endDate in schema fpml-fx-accruals-5-9_xsd2 Drilldown into startDate in schema fpml-fx-accruals-5-9_xsd2 Drilldown into upperBound in schema fpml-fx-accruals-5-9_xsd2 Drilldown into lowerBound in schema fpml-fx-accruals-5-9_xsd2 Drilldown into upperBound in schema fpml-fx-accruals-5-9_xsd2 Drilldown into FxAccrualRegionBound.model in schema fpml-fx-accruals-5-9_xsd2 Drilldown into observableReference in schema fpml-fx-accruals-5-9_xsd2XSD Diagram of FxAccrualRegion in schema fpml-fx-accruals-5-9_xsd2 (Financial products Markup Language (FpML®))
Collapse XSD Schema Code:
<xsd:complexType name="FxAccrualRegion">
    <xsd:annotation>
        <xsd:documentation xml:lang="en">Defines a region of spot rate where the notional for the settlement period accrues by the accrued amount per fixing each time the spot rate fixes within the region.</xsd:documentation>
    </xsd:annotation>
    <xsd:sequence>
        <xsd:element name="observableReference" type="FxRateObservableReference" minOccurs="0">
            <xsd:annotation>
                <xsd:documentation xml:lang="en">Identifies the FX rate used as the basis for the condition (the accrual region).</xsd:documentation>
            </xsd:annotation>
        </xsd:element>
        <xsd:group ref="FxAccrualRegionBound.model" minOccurs="0">
            <xsd:annotation>
                <xsd:documentation xml:lang="en">Defines the boundaries of the accrual region. If an upper or lower barrier is not defined then it is understood that if the barrier is missing in the direction facing the strike then the region is bounded by the strike but excludes the strike; if the barrier is missing in the direction facing away from the strike then the accrual region is unbounded in that direction. If the region is bounded by the strike then a barrier should be included to define whether the region includes or excludes the strike. If accrual regions overlap, it is understood that if one is nested within another wider region, the nested region takes precedence over the spot range that it applies. If there is an overlap but no nesting then this is invalid and barriers must be used to unequivocally define the regions.</xsd:documentation>
            </xsd:annotation>
        </xsd:group>
        <xsd:choice minOccurs="0">
            <xsd:sequence>
                <xsd:element name="startDate" type="xsd:date">
                    <xsd:annotation>
                        <xsd:documentation xml:lang="en">Defines the end date of the observation period for the barrier. If omitted, the last barrier observation point is understood to be the last fixing date in the fixing schedule.</xsd:documentation>
                    </xsd:annotation>
                </xsd:element>
                <xsd:element name="endDate" type="xsd:date" minOccurs="0">
                    <xsd:annotation>
                        <xsd:documentation xml:lang="en">Defines the end date of the observation period for the barrier. If omitted, the last barrier observation point is understood to be the last fixing date in the fixing schedule.</xsd:documentation>
                    </xsd:annotation>
                </xsd:element>
            </xsd:sequence>
            <xsd:element name="endDate" type="xsd:date">
                <xsd:annotation>
                    <xsd:documentation xml:lang="en">Defines the end date of the observation period for the barrier. If ommitted, the last barrier observation point is understood to be the last fixing date in the fixing schedule.</xsd:documentation>
                </xsd:annotation>
            </xsd:element>
        </xsd:choice>
        <xsd:choice minOccurs="0">
            <xsd:element name="accrualFactor" type="Schedule">
                <xsd:annotation>
                    <xsd:documentation xml:lang="en">A multiplier applied to the notional amount per fixing of each currency to specify the amount accrued each time the spot rate fixes within the accrual region. If the accrualFactor is omitted, the factor is one.</xsd:documentation>
                </xsd:annotation>
            </xsd:element>
            <xsd:sequence>
                <xsd:annotation>
                    <xsd:documentation xml:lang="en">The elements describe which notional amounts are accrued. If 'notionalAmount' is supplied, we accrue notional and then convert through strike to find the settled 'counterCurrencyNotional'. If both 'notionalAmount' and 'countercurrencyAmount' are supplied, then each of those two values accrue separately. In the case the product has more than one accrual region, this can result in a product with a variable effective strike. .</xsd:documentation>
                </xsd:annotation>
                <xsd:element name="notionalAmount" type="NonNegativeAmountSchedule" minOccurs="0">
                    <xsd:annotation>
                        <xsd:documentation xml:lang="en">Notional amount Schedule. The notional value of the product per settlement period. This number divided by the total number of fixings in the fixing schedule is the amount that is accrued at each fixing if the accrual factor is one.</xsd:documentation>
                    </xsd:annotation>
                </xsd:element>
                <xsd:element name="counterCurrencyAmount" type="FxCounterCurrencyAmount" minOccurs="0">
                    <xsd:annotation>
                        <xsd:documentation xml:lang="en">The opposite currency amount. The 'counterCurrencyAmount' element is supplied if the accrual process operates on specific amounts of both notional and counter currency within this accrual region.</xsd:documentation>
                    </xsd:annotation>
                </xsd:element>
            </xsd:sequence>
        </xsd:choice>
    </xsd:sequence>
</xsd:complexType>
Collapse Child Elements:
Name Type Min Occurs Max Occurs
observableReference nsE:observableReference 0 (1)
upperBound nsE:upperBound (1) (1)
lowerBound nsE:lowerBound (1) (1)
upperBound nsE:upperBound 0 (1)
startDate nsE:startDate (1) (1)
endDate nsE:endDate 0 (1)
endDate nsE:endDate (1) (1)
accrualFactor nsE:accrualFactor (1) (1)
notionalAmount nsE:notionalAmount 0 (1)
counterCurrencyAmount nsE:counterCurrencyAmount 0 (1)
<xs:group> nsE:FxAccrualRegionBound.model 0 (1)
Collapse Derivation Tree:
Collapse References:
nsE:accrualRegion