Definition Type: ComplexType
Name: FxFixingDate
Namespace: http://www.fpml.org/FpML-5/reporting
Type: nsE:Offset
Containing Schema: fpml-ird-5-9.xsd
Abstract
Documentation:
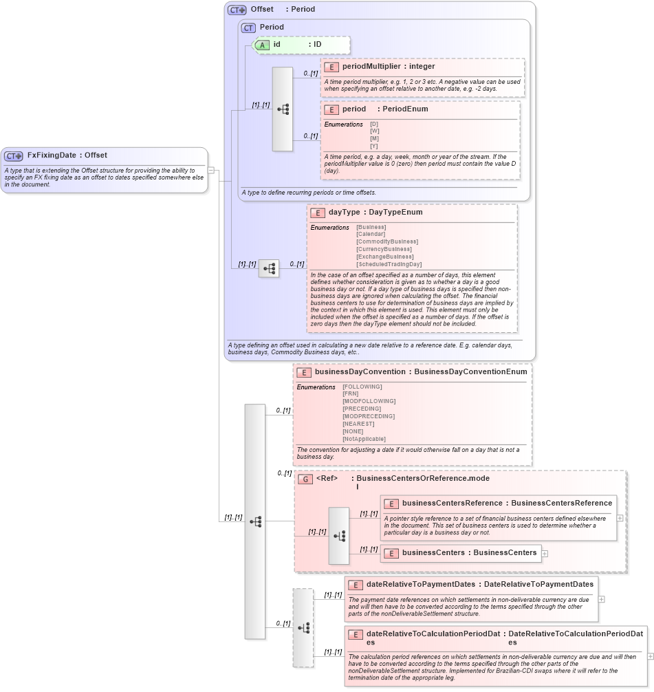
A type that is extending the Offset structure for providing the ability to specify an FX fixing date as an offset to dates specified somewhere else in the document.
Collapse XSD Schema Diagram:
Drilldown into dateRelativeToCalculationPeriodDates in schema fpml-ird-5-9_xsd3 Drilldown into dateRelativeToPaymentDates in schema fpml-ird-5-9_xsd3 Drilldown into businessCenters in schema fpml-shared-5-9_xsd4 Drilldown into businessCentersReference in schema fpml-shared-5-9_xsd4 Drilldown into BusinessCentersOrReference.model in schema fpml-shared-5-9_xsd4 Drilldown into businessDayConvention in schema fpml-ird-5-9_xsd3 Drilldown into dayType in schema fpml-shared-5-9_xsd4 Drilldown into period in schema fpml-shared-5-9_xsd4 Drilldown into periodMultiplier in schema fpml-shared-5-9_xsd4 Drilldown into id in schema fpml-shared-5-9_xsd4 Drilldown into Period in schema fpml-shared-5-9_xsd4 Drilldown into Offset in schema fpml-shared-5-9_xsd4XSD Diagram of FxFixingDate in schema fpml-ird-5-9_xsd3 (Financial products Markup Language (FpML®))
Collapse XSD Schema Code:
<xsd:complexType name="FxFixingDate">
    <xsd:annotation>
        <xsd:documentation xml:lang="en">A type that is extending the Offset structure for providing the ability to specify an FX fixing date as an offset to dates specified somewhere else in the document.</xsd:documentation>
    </xsd:annotation>
    <xsd:complexContent>
        <xsd:extension base="Offset">
            <xsd:sequence>
                <xsd:element name="businessDayConvention" type="BusinessDayConventionEnum" minOccurs="0">
                    <xsd:annotation>
                        <xsd:documentation xml:lang="en">The convention for adjusting a date if it would otherwise fall on a day that is not a business day.</xsd:documentation>
                    </xsd:annotation>
                </xsd:element>
                <xsd:group ref="BusinessCentersOrReference.model" minOccurs="0" />
                <xsd:choice minOccurs="0">
                    <xsd:element name="dateRelativeToPaymentDates" type="DateRelativeToPaymentDates">
                        <xsd:annotation>
                            <xsd:documentation xml:lang="en">The payment date references on which settlements in non-deliverable currency are due and will then have to be converted according to the terms specified through the other parts of the nonDeliverableSettlement structure.</xsd:documentation>
                        </xsd:annotation>
                    </xsd:element>
                    <xsd:element name="dateRelativeToCalculationPeriodDates" type="DateRelativeToCalculationPeriodDates">
                        <xsd:annotation>
                            <xsd:documentation xml:lang="en">The calculation period references on which settlements in non-deliverable currency are due and will then have to be converted according to the terms specified through the other parts of the nonDeliverableSettlement structure. Implemented for Brazilian-CDI swaps where it will refer to the termination date of the appropriate leg.</xsd:documentation>
                        </xsd:annotation>
                    </xsd:element>
                </xsd:choice>
            </xsd:sequence>
        </xsd:extension>
    </xsd:complexContent>
</xsd:complexType>
Collapse Child Elements:
Name Type Min Occurs Max Occurs
periodMultiplier nsE:periodMultiplier 0 (1)
period nsE:period 0 (1)
dayType nsE:dayType 0 (1)
businessDayConvention nsE:businessDayConvention 0 (1)
businessCentersReference nsE:businessCentersReference (1) (1)
businessCenters nsE:businessCenters (1) (1)
dateRelativeToPaymentDates nsE:dateRelativeToPaymentDates (1) (1)
dateRelativeToCalculationPeriodDates nsE:dateRelativeToCalculationPeriodDates (1) (1)
<xs:group> nsE:BusinessCentersOrReference.model 0 (1)
Collapse Child Attributes:
Name Type Default Value Use
id nsE:id (Optional)
Collapse Derivation Tree:
Collapse References:
nsE:fxFixingDate