Definition Type: ComplexType
Name: FxFixingScheduleSimple
Namespace: http://www.fpml.org/FpML-5/pretrade
Containing Schema: fpml-fx-5-9.xsd
Abstract
Documentation:
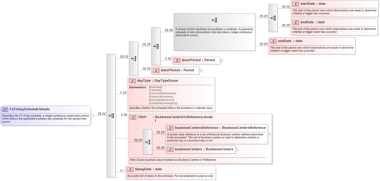
Describes the FX fixing schedule, a single continuous observation period which follows the applicable business day schedule for the quoted rate source.
Collapse XSD Schema Diagram:
Drilldown into fixingDate in schema fpml-fx-5-9_xsd1 Drilldown into businessCenters in schema fpml-shared-5-9_xsd2 Drilldown into businessCentersReference in schema fpml-shared-5-9_xsd2 Drilldown into BusinessCentersOrReference.model in schema fpml-shared-5-9_xsd2 Drilldown into dayType in schema fpml-fx-5-9_xsd1 Drilldown into tenorPeriod in schema fpml-fx-5-9_xsd1 Drilldown into tenorPeriod in schema fpml-fx-5-9_xsd1 Drilldown into endDate in schema fpml-fx-5-9_xsd1 Drilldown into endDate in schema fpml-fx-5-9_xsd1 Drilldown into startDate in schema fpml-fx-5-9_xsd1XSD Diagram of FxFixingScheduleSimple in schema fpml-fx-5-9_xsd1 (Financial products Markup Language (FpML®))
Collapse XSD Schema Code:
<xsd:complexType name="FxFixingScheduleSimple">
    <xsd:annotation>
        <xsd:documentation xml:lang="en">Describes the FX fixing schedule, a single continuous observation period which follows the applicable business day schedule for the quoted rate source.</xsd:documentation>
    </xsd:annotation>
    <xsd:sequence>
        <xsd:choice>
            <xsd:sequence>
                <xsd:choice>
                    <xsd:annotation>
                        <xsd:documentation xml:lang="en">A choice of both startDate and endDate or endDate. A parametric schedule of rate observations that describes a single continuous observation period.</xsd:documentation>
                    </xsd:annotation>
                    <xsd:sequence>
                        <xsd:element name="startDate" type="xsd:date">
                            <xsd:annotation>
                                <xsd:documentation xml:lang="en">The start of the period over which observations are made to determine whether a trigger has occurred.</xsd:documentation>
                            </xsd:annotation>
                        </xsd:element>
                        <xsd:element name="endDate" type="xsd:date">
                            <xsd:annotation>
                                <xsd:documentation xml:lang="en">The end of the period over which observations are made to determine whether a trigger event has occurred.</xsd:documentation>
                            </xsd:annotation>
                        </xsd:element>
                    </xsd:sequence>
                    <xsd:element name="endDate" type="xsd:date">
                        <xsd:annotation>
                            <xsd:documentation xml:lang="en">The end of the period over which observations are made to determine whether a trigger event has occurred.</xsd:documentation>
                        </xsd:annotation>
                    </xsd:element>
                </xsd:choice>
                <xsd:element name="tenorPeriod" type="Period" minOccurs="0" />
            </xsd:sequence>
            <xsd:element name="tenorPeriod" type="Period" />
        </xsd:choice>
        <xsd:element name="dayType" type="DayTypeEnum" minOccurs="0">
            <xsd:annotation>
                <xsd:documentation xml:lang="en">Specifies whether the schedule follows the business or calendar days.</xsd:documentation>
            </xsd:annotation>
        </xsd:element>
        <xsd:group ref="BusinessCentersOrReference.model" minOccurs="0">
            <xsd:annotation>
                <xsd:documentation xml:lang="en">Rate Source business days modeled as Business Centers or Reference.</xsd:documentation>
            </xsd:annotation>
        </xsd:group>
        <xsd:element name="fixingDate" type="xsd:date" minOccurs="0" maxOccurs="unbounded">
            <xsd:annotation>
                <xsd:documentation xml:lang="en">An explicit list of dates in the schedule. For documentation purpose only.</xsd:documentation>
            </xsd:annotation>
        </xsd:element>
    </xsd:sequence>
</xsd:complexType>
Collapse Child Elements:
Name Type Min Occurs Max Occurs
startDate nsC:startDate (1) (1)
endDate nsC:endDate (1) (1)
endDate nsC:endDate (1) (1)
tenorPeriod nsC:tenorPeriod 0 (1)
tenorPeriod nsC:tenorPeriod (1) (1)
dayType nsC:dayType 0 (1)
businessCentersReference nsC:businessCentersReference (1) (1)
businessCenters nsC:businessCenters (1) (1)
fixingDate nsC:fixingDate 0 unbounded
<xs:group> nsC:BusinessCentersOrReference.model 0 (1)
Collapse Derivation Tree:
Collapse References:
nsC:fixingSchedule