Definition Type: Element
Name: fxFlexibleForward
Namespace: http://www.fpml.org/FpML-5/confirmation
Type: nsA:FxFlexibleForward
Containing Schema: fpml-fx-5-9.xsd
Abstract
Documentation:
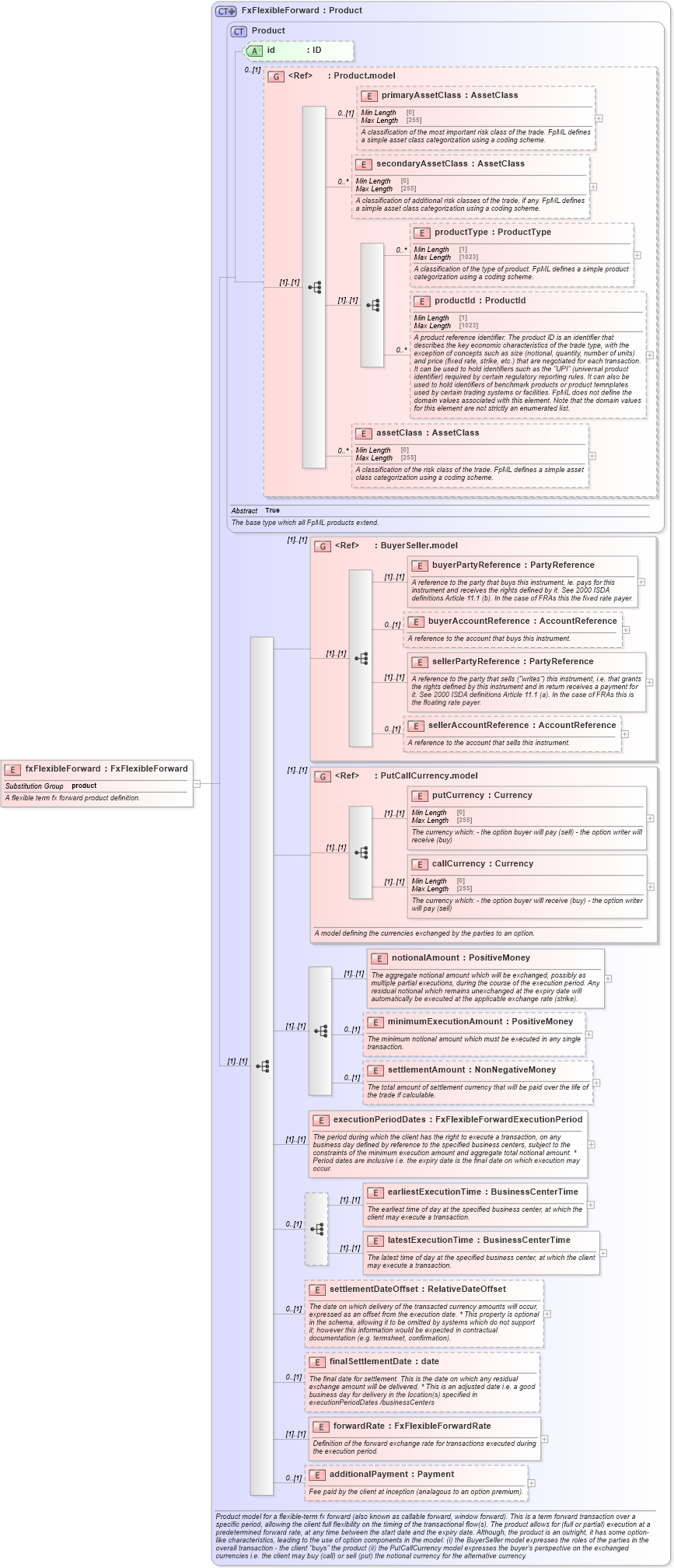
A flexible term fx forward product definition.
Collapse XSD Schema Diagram:
Drilldown into additionalPayment in schema fpml-fx-5-9_xsd Drilldown into forwardRate in schema fpml-fx-5-9_xsd Drilldown into finalSettlementDate in schema fpml-fx-5-9_xsd Drilldown into settlementDateOffset in schema fpml-fx-5-9_xsd Drilldown into latestExecutionTime in schema fpml-fx-5-9_xsd Drilldown into earliestExecutionTime in schema fpml-fx-5-9_xsd Drilldown into executionPeriodDates in schema fpml-fx-5-9_xsd Drilldown into settlementAmount in schema fpml-fx-5-9_xsd Drilldown into minimumExecutionAmount in schema fpml-fx-5-9_xsd Drilldown into notionalAmount in schema fpml-fx-5-9_xsd Drilldown into callCurrency in schema fpml-fx-5-9_xsd Drilldown into putCurrency in schema fpml-fx-5-9_xsd Drilldown into PutCallCurrency.model in schema fpml-fx-5-9_xsd Drilldown into sellerAccountReference in schema fpml-shared-5-9_xsd Drilldown into sellerPartyReference in schema fpml-shared-5-9_xsd Drilldown into buyerAccountReference in schema fpml-shared-5-9_xsd Drilldown into buyerPartyReference in schema fpml-shared-5-9_xsd Drilldown into BuyerSeller.model in schema fpml-shared-5-9_xsd Drilldown into assetClass in schema fpml-shared-5-9_xsd Drilldown into productId in schema fpml-shared-5-9_xsd Drilldown into productType in schema fpml-shared-5-9_xsd Drilldown into secondaryAssetClass in schema fpml-shared-5-9_xsd Drilldown into primaryAssetClass in schema fpml-shared-5-9_xsd Drilldown into Product.model in schema fpml-shared-5-9_xsd Drilldown into id in schema fpml-shared-5-9_xsd Drilldown into Product in schema fpml-shared-5-9_xsd Drilldown into FxFlexibleForward in schema fpml-fx-5-9_xsdXSD Diagram of fxFlexibleForward in schema fpml-fx-5-9_xsd (Financial products Markup Language (FpML®))
Collapse XSD Schema Code:
<xsd:element name="fxFlexibleForward" type="FxFlexibleForward" substitutionGroup="product">
    <xsd:annotation>
        <xsd:documentation xml:lang="en">A flexible term fx forward product definition.</xsd:documentation>
    </xsd:annotation>
</xsd:element>
Collapse Child Elements:
Name Type Min Occurs Max Occurs
primaryAssetClass nsA:primaryAssetClass 0 (1)
secondaryAssetClass nsA:secondaryAssetClass 0 unbounded
productType nsA:productType 0 unbounded
productId nsA:productId 0 unbounded
assetClass nsA:assetClass 0 unbounded
buyerPartyReference nsA:buyerPartyReference (1) (1)
buyerAccountReference nsA:buyerAccountReference 0 (1)
sellerPartyReference nsA:sellerPartyReference (1) (1)
sellerAccountReference nsA:sellerAccountReference 0 (1)
putCurrency nsA:putCurrency (1) (1)
callCurrency nsA:callCurrency (1) (1)
notionalAmount nsA:notionalAmount (1) (1)
minimumExecutionAmount nsA:minimumExecutionAmount 0 (1)
settlementAmount nsA:settlementAmount 0 (1)
executionPeriodDates nsA:executionPeriodDates (1) (1)
earliestExecutionTime nsA:earliestExecutionTime (1) (1)
latestExecutionTime nsA:latestExecutionTime (1) (1)
settlementDateOffset nsA:settlementDateOffset 0 (1)
finalSettlementDate nsA:finalSettlementDate 0 (1)
forwardRate nsA:forwardRate (1) (1)
additionalPayment nsA:additionalPayment 0 (1)
<xs:group> nsA:BuyerSeller.model (1) (1)
<xs:group> nsA:PutCallCurrency.model (1) (1)
Collapse Child Attributes:
Name Type Default Value Use
id nsA:id (Optional)
Collapse Derivation Tree:
Collapse References:
nsA:product