Definition Type: ComplexType
Name: FxPerformanceFixedLeg
Namespace: http://www.fpml.org/FpML-5/recordkeeping
Type: nsD:FxPerformanceLeg
Containing Schema: fpml-fx-5-9.xsd
Abstract
Documentation:
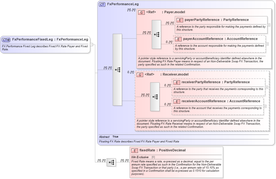
FX Performance Fixed Leg describes Fixed FX Rate Payer and Fixed Rate.
Collapse XSD Schema Diagram:
Drilldown into fixedRate in schema fpml-fx-5-9_xsd2 Drilldown into receiverAccountReference in schema fpml-shared-5-9_xsd3 Drilldown into receiverPartyReference in schema fpml-shared-5-9_xsd3 Drilldown into Receiver.model in schema fpml-shared-5-9_xsd3 Drilldown into payerAccountReference in schema fpml-shared-5-9_xsd3 Drilldown into payerPartyReference in schema fpml-shared-5-9_xsd3 Drilldown into Payer.model in schema fpml-shared-5-9_xsd3 Drilldown into FxPerformanceLeg in schema fpml-fx-5-9_xsd2XSD Diagram of FxPerformanceFixedLeg in schema fpml-fx-5-9_xsd2 (Financial products Markup Language (FpML®))
Collapse XSD Schema Code:
<xsd:complexType name="FxPerformanceFixedLeg">
    <xsd:annotation>
        <xsd:documentation xml:lang="en">FX Performance Fixed Leg describes Fixed FX Rate Payer and Fixed Rate.</xsd:documentation>
    </xsd:annotation>
    <xsd:complexContent>
        <xsd:extension base="FxPerformanceLeg">
            <xsd:sequence>
                <xsd:element name="fixedRate" type="PositiveDecimal">
                    <xsd:annotation>
                        <xsd:documentation xml:lang="en">Fixed Rate means a rate, expressed as a decimal, equal to the per annum rate specified as such in the Confirmation for the Non-Deliverable Swap FX Transaction or that party (i.e., a per annum rate of 15.10% as specified in a Confirmation shall be expressed as 0.1510 for calculation purposes).</xsd:documentation>
                    </xsd:annotation>
                </xsd:element>
            </xsd:sequence>
        </xsd:extension>
    </xsd:complexContent>
</xsd:complexType>
Collapse Child Elements:
Name Type Min Occurs Max Occurs
payerPartyReference nsD:payerPartyReference (1) (1)
payerAccountReference nsD:payerAccountReference 0 (1)
receiverPartyReference nsD:receiverPartyReference 0 (1)
receiverAccountReference nsD:receiverAccountReference 0 (1)
fixedRate nsD:fixedRate (1) (1)
<xs:group> nsD:Payer.model (1) (1)
<xs:group> nsD:Receiver.model 0 (1)
Collapse Derivation Tree:
Collapse References:
nsD:fixedLeg