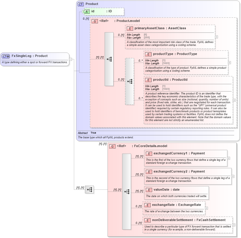
Definition Type: ComplexType
Name: FxSingleLeg
Namespace: http://www.fpml.org/FpML-5/pretrade
Type: nsC:Product
Containing Schema: fpml-fx-5-9.xsd
Abstract
Documentation:
A type defining either a spot or forward FX transactions.
Collapse XSD Schema Diagram:
Drilldown into nonDeliverableSettlement in schema fpml-fx-5-9_xsd1 Drilldown into exchangeRate in schema fpml-fx-5-9_xsd1 Drilldown into valueDate in schema fpml-fx-5-9_xsd1 Drilldown into exchangedCurrency2 in schema fpml-fx-5-9_xsd1 Drilldown into exchangedCurrency1 in schema fpml-fx-5-9_xsd1 Drilldown into FxCoreDetails.model in schema fpml-fx-5-9_xsd1 Drilldown into productId in schema fpml-shared-5-9_xsd2 Drilldown into productType in schema fpml-shared-5-9_xsd2 Drilldown into primaryAssetClass in schema fpml-shared-5-9_xsd2 Drilldown into Product.model in schema fpml-shared-5-9_xsd2 Drilldown into id in schema fpml-shared-5-9_xsd2 Drilldown into Product in schema fpml-shared-5-9_xsd2XSD Diagram of FxSingleLeg in schema fpml-fx-5-9_xsd1 (Financial products Markup Language (FpML®))
Collapse XSD Schema Code:
<xsd:complexType name="FxSingleLeg">
    <xsd:annotation>
        <xsd:documentation xml:lang="en">A type defining either a spot or forward FX transactions.</xsd:documentation>
    </xsd:annotation>
    <xsd:complexContent>
        <xsd:extension base="Product">
            <xsd:sequence>
                <xsd:group ref="FxCoreDetails.model" />
            </xsd:sequence>
        </xsd:extension>
    </xsd:complexContent>
</xsd:complexType>
Collapse Child Elements:
Name Type Min Occurs Max Occurs
primaryAssetClass nsC:primaryAssetClass 0 (1)
productType nsC:productType 0 unbounded
productId nsC:productId 0 unbounded
exchangedCurrency1 nsC:exchangedCurrency1 (1) (1)
exchangedCurrency2 nsC:exchangedCurrency2 (1) (1)
valueDate nsC:valueDate (1) (1)
exchangeRate nsC:exchangeRate 0 (1)
nonDeliverableSettlement nsC:nonDeliverableSettlement 0 (1)
<xs:group> nsC:FxCoreDetails.model (1) (1)
Collapse Child Attributes:
Name Type Default Value Use
id nsC:id (Optional)
Collapse Derivation Tree:
Collapse References:
nsC:fxSingleLeg