Definition Type: ComplexType
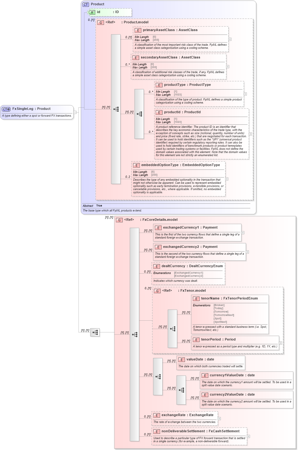
Name: FxSingleLeg
Namespace: http://www.fpml.org/FpML-5/transparency
Type: nsF:Product
Containing Schema: fpml-fx-5-9.xsd
Abstract
Documentation:
A type defining either a spot or forward FX transactions.
Collapse XSD Schema Diagram:
Drilldown into nonDeliverableSettlement in schema fpml-fx-5-9_xsd4 Drilldown into exchangeRate in schema fpml-fx-5-9_xsd4 Drilldown into currency2ValueDate in schema fpml-fx-5-9_xsd4 Drilldown into currency1ValueDate in schema fpml-fx-5-9_xsd4 Drilldown into valueDate in schema fpml-fx-5-9_xsd4 Drilldown into tenorPeriod in schema fpml-fx-5-9_xsd4 Drilldown into tenorName in schema fpml-fx-5-9_xsd4 Drilldown into FxTenor.model in schema fpml-fx-5-9_xsd4 Drilldown into dealtCurrency in schema fpml-fx-5-9_xsd4 Drilldown into exchangedCurrency2 in schema fpml-fx-5-9_xsd4 Drilldown into exchangedCurrency1 in schema fpml-fx-5-9_xsd4 Drilldown into FxCoreDetails.model in schema fpml-fx-5-9_xsd4 Drilldown into embeddedOptionType in schema fpml-shared-5-9_xsd5 Drilldown into productId in schema fpml-shared-5-9_xsd5 Drilldown into productType in schema fpml-shared-5-9_xsd5 Drilldown into secondaryAssetClass in schema fpml-shared-5-9_xsd5 Drilldown into primaryAssetClass in schema fpml-shared-5-9_xsd5 Drilldown into Product.model in schema fpml-shared-5-9_xsd5 Drilldown into id in schema fpml-shared-5-9_xsd5 Drilldown into Product in schema fpml-shared-5-9_xsd5XSD Diagram of FxSingleLeg in schema fpml-fx-5-9_xsd4 (Financial products Markup Language (FpML®))
Collapse XSD Schema Code:
<xsd:complexType name="FxSingleLeg">
    <xsd:annotation>
        <xsd:documentation xml:lang="en">A type defining either a spot or forward FX transactions.</xsd:documentation>
    </xsd:annotation>
    <xsd:complexContent>
        <xsd:extension base="Product">
            <xsd:sequence>
                <xsd:group ref="FxCoreDetails.model" />
            </xsd:sequence>
        </xsd:extension>
    </xsd:complexContent>
</xsd:complexType>
Collapse Child Elements:
Name Type Min Occurs Max Occurs
primaryAssetClass nsF:primaryAssetClass 0 (1)
secondaryAssetClass nsF:secondaryAssetClass 0 unbounded
productType nsF:productType 0 unbounded
productId nsF:productId 0 unbounded
embeddedOptionType nsF:embeddedOptionType 0 2
exchangedCurrency1 nsF:exchangedCurrency1 (1) (1)
exchangedCurrency2 nsF:exchangedCurrency2 (1) (1)
dealtCurrency nsF:dealtCurrency 0 (1)
tenorName nsF:tenorName (1) (1)
tenorPeriod nsF:tenorPeriod (1) (1)
valueDate nsF:valueDate (1) (1)
currency1ValueDate nsF:currency1ValueDate (1) (1)
currency2ValueDate nsF:currency2ValueDate (1) (1)
exchangeRate nsF:exchangeRate 0 (1)
nonDeliverableSettlement nsF:nonDeliverableSettlement 0 (1)
<xs:group> nsF:FxCoreDetails.model (1) (1)
<xs:group> nsF:FxTenor.model 0 (1)
Collapse Child Attributes:
Name Type Default Value Use
id nsF:id (Optional)
Collapse Derivation Tree:
Collapse References:
nsF:fxSingleLeg