Definition Type: ComplexType
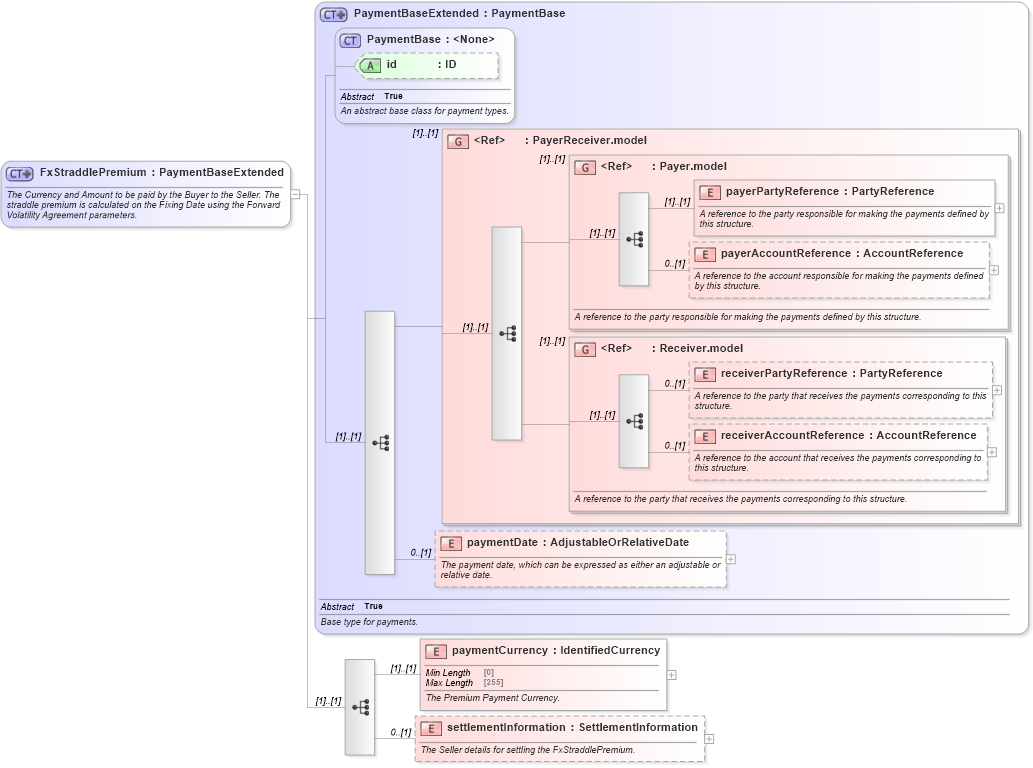
Name: FxStraddlePremium
Namespace: http://www.fpml.org/FpML-5/recordkeeping
Type: nsD:PaymentBaseExtended
Containing Schema: fpml-fx-5-9.xsd
Abstract
Documentation:
The Currency and Amount to be paid by the Buyer to the Seller. The straddle premium is calculated on the Fixing Date using the Forward Volatility Agreement parameters.
Collapse XSD Schema Diagram:
Drilldown into settlementInformation in schema fpml-fx-5-9_xsd2 Drilldown into paymentCurrency in schema fpml-fx-5-9_xsd2 Drilldown into paymentDate in schema fpml-shared-5-9_xsd3 Drilldown into receiverAccountReference in schema fpml-shared-5-9_xsd3 Drilldown into receiverPartyReference in schema fpml-shared-5-9_xsd3 Drilldown into Receiver.model in schema fpml-shared-5-9_xsd3 Drilldown into payerAccountReference in schema fpml-shared-5-9_xsd3 Drilldown into payerPartyReference in schema fpml-shared-5-9_xsd3 Drilldown into Payer.model in schema fpml-shared-5-9_xsd3 Drilldown into PayerReceiver.model in schema fpml-shared-5-9_xsd3 Drilldown into id in schema fpml-shared-5-9_xsd3 Drilldown into PaymentBase in schema fpml-shared-5-9_xsd3 Drilldown into PaymentBaseExtended in schema fpml-shared-5-9_xsd3XSD Diagram of FxStraddlePremium in schema fpml-fx-5-9_xsd2 (Financial products Markup Language (FpML®))
Collapse XSD Schema Code:
<xsd:complexType name="FxStraddlePremium">
    <xsd:annotation>
        <xsd:documentation xml:lang="en">The Currency and Amount to be paid by the Buyer to the Seller. The straddle premium is calculated on the Fixing Date using the Forward Volatility Agreement parameters.</xsd:documentation>
    </xsd:annotation>
    <xsd:complexContent>
        <xsd:extension base="PaymentBaseExtended">
            <xsd:sequence>
                <xsd:element name="paymentCurrency" type="IdentifiedCurrency">
                    <xsd:annotation>
                        <xsd:documentation xml:lang="en">The Premium Payment Currency.</xsd:documentation>
                    </xsd:annotation>
                </xsd:element>
                <xsd:element name="settlementInformation" type="SettlementInformation" minOccurs="0">
                    <xsd:annotation>
                        <xsd:documentation xml:lang="en">The Seller details for settling the FxStraddlePremium.</xsd:documentation>
                    </xsd:annotation>
                </xsd:element>
            </xsd:sequence>
        </xsd:extension>
    </xsd:complexContent>
</xsd:complexType>
Collapse Child Elements:
Name Type Min Occurs Max Occurs
payerPartyReference nsD:payerPartyReference (1) (1)
payerAccountReference nsD:payerAccountReference 0 (1)
receiverPartyReference nsD:receiverPartyReference 0 (1)
receiverAccountReference nsD:receiverAccountReference 0 (1)
paymentDate nsD:paymentDate 0 (1)
paymentCurrency nsD:paymentCurrency (1) (1)
settlementInformation nsD:settlementInformation 0 (1)
<xs:group> nsD:PayerReceiver.model (1) (1)
<xs:group> nsD:Payer.model (1) (1)
<xs:group> nsD:Receiver.model (1) (1)
Collapse Child Attributes:
Name Type Default Value Use
id nsD:id (Optional)
Collapse Derivation Tree:
Collapse References:
nsD:premium