Definition Type: ComplexType
Name: FxTargetBarrier
Namespace: http://www.fpml.org/FpML-5/reporting
Type: nsE:FxComplexBarrierBase
Containing Schema: fpml-fx-targets-5-9.xsd
Abstract
Collapse XSD Schema Diagram:
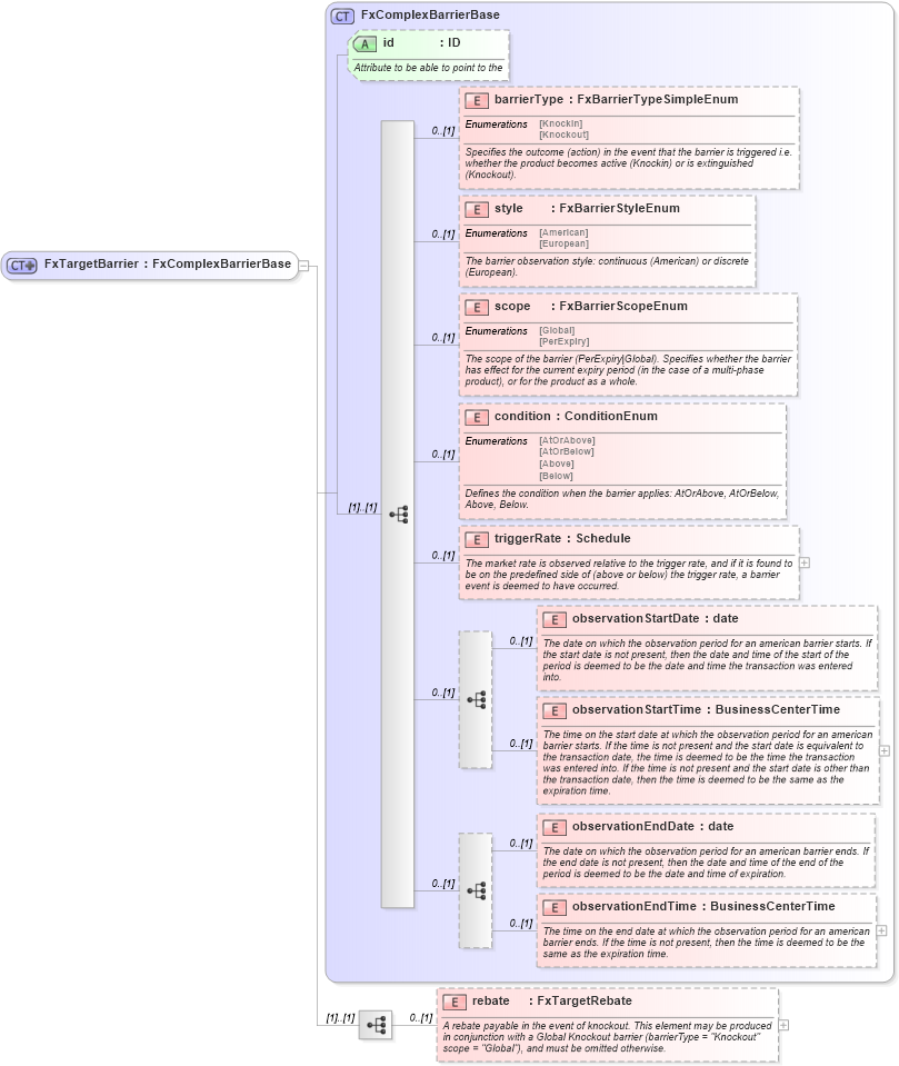
Drilldown into rebate in schema fpml-fx-targets-5-9_xsd2 Drilldown into observationEndTime in schema fpml-fx-targets-5-9_xsd2 Drilldown into observationEndDate in schema fpml-fx-targets-5-9_xsd2 Drilldown into observationStartTime in schema fpml-fx-targets-5-9_xsd2 Drilldown into observationStartDate in schema fpml-fx-targets-5-9_xsd2 Drilldown into triggerRate in schema fpml-fx-targets-5-9_xsd2 Drilldown into condition in schema fpml-fx-targets-5-9_xsd2 Drilldown into scope in schema fpml-fx-targets-5-9_xsd2 Drilldown into style in schema fpml-fx-targets-5-9_xsd2 Drilldown into barrierType in schema fpml-fx-targets-5-9_xsd2 Drilldown into id in schema fpml-fx-targets-5-9_xsd2 Drilldown into FxComplexBarrierBase in schema fpml-fx-targets-5-9_xsd2XSD Diagram of FxTargetBarrier in schema fpml-fx-targets-5-9_xsd2 (Financial products Markup Language (FpML®))
Collapse XSD Schema Code:
<xsd:complexType name="FxTargetBarrier">
    <xsd:complexContent>
        <xsd:extension base="FxComplexBarrierBase">
            <xsd:sequence>
                <xsd:element name="rebate" type="FxTargetRebate" minOccurs="0">
                    <xsd:annotation>
                        <xsd:documentation xml:lang="en">A rebate payable in the event of knockout. This element may be produced in conjunction with a Global Knockout barrier (barrierType = "Knockout" scope = "Global"), and must be omitted otherwise.</xsd:documentation>
                    </xsd:annotation>
                </xsd:element>
            </xsd:sequence>
        </xsd:extension>
    </xsd:complexContent>
</xsd:complexType>
Collapse Child Elements:
Name Type Min Occurs Max Occurs
barrierType nsE:barrierType 0 (1)
style nsE:style 0 (1)
scope nsE:scope 0 (1)
condition nsE:condition 0 (1)
triggerRate nsE:triggerRate 0 (1)
observationStartDate nsE:observationStartDate 0 (1)
observationStartTime nsE:observationStartTime 0 (1)
observationEndDate nsE:observationEndDate 0 (1)
observationEndTime nsE:observationEndTime 0 (1)
rebate nsE:rebate 0 (1)
Collapse Child Attributes:
Name Type Default Value Use
id nsE:id Optional
Collapse Derivation Tree:
Collapse References:
nsE:barrier