Definition Type: ComplexType
Name: FxTargetLeverage
Namespace: http://www.fpml.org/FpML-5/confirmation
Containing Schema: fpml-fx-targets-5-9.xsd
Abstract
Collapse XSD Schema Diagram:
Drilldown into counterCurrencyAmount in schema fpml-fx-targets-5-9_xsd Drilldown into notionalAmount in schema fpml-fx-targets-5-9_xsd Drilldown into ratio in schema fpml-fx-targets-5-9_xsd Drilldown into levelReference in schema fpml-fx-targets-5-9_xsd Drilldown into barrierReference in schema fpml-fx-targets-5-9_xsd Drilldown into pivotReference in schema fpml-fx-targets-5-9_xsd Drilldown into strikeReference in schema fpml-fx-targets-5-9_xsd Drilldown into level in schema fpml-fx-targets-5-9_xsd Drilldown into FxTargetConditionLevel.model in schema fpml-fx-targets-5-9_xsd Drilldown into condition in schema fpml-fx-targets-5-9_xsd Drilldown into id in schema fpml-fx-targets-5-9_xsdXSD Diagram of FxTargetLeverage in schema fpml-fx-targets-5-9_xsd (Financial products Markup Language (FpML®))
Collapse XSD Schema Code:
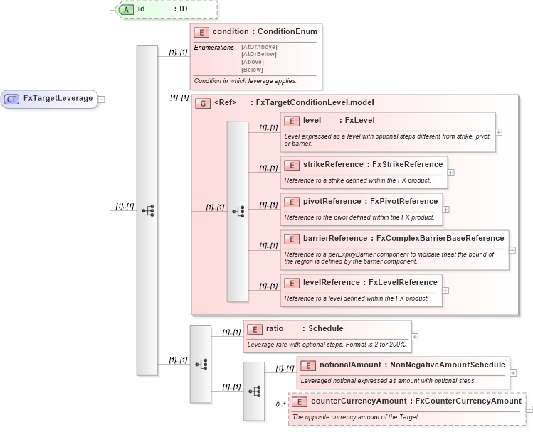
<xsd:complexType name="FxTargetLeverage">
    <xsd:sequence>
        <xsd:element name="condition" type="ConditionEnum">
            <xsd:annotation>
                <xsd:documentation xml:lang="en">Condition in which leverage applies.</xsd:documentation>
            </xsd:annotation>
        </xsd:element>
        <xsd:group ref="FxTargetConditionLevel.model" />
        <xsd:choice>
            <xsd:element name="ratio" type="Schedule">
                <xsd:annotation>
                    <xsd:documentation xml:lang="en">Leverage rate with optional steps. Format is 2 for 200%.</xsd:documentation>
                </xsd:annotation>
            </xsd:element>
            <xsd:sequence>
                <xsd:element name="notionalAmount" type="NonNegativeAmountSchedule">
                    <xsd:annotation>
                        <xsd:documentation xml:lang="en">Leveraged notional expressed as amount with optional steps.</xsd:documentation>
                    </xsd:annotation>
                </xsd:element>
                <xsd:element name="counterCurrencyAmount" type="FxCounterCurrencyAmount" minOccurs="0" maxOccurs="unbounded">
                    <xsd:annotation>
                        <xsd:documentation xml:lang="en">The opposite currency amount of the Target.</xsd:documentation>
                    </xsd:annotation>
                </xsd:element>
            </xsd:sequence>
        </xsd:choice>
    </xsd:sequence>
    <xsd:attribute name="id" type="xsd:ID" />
</xsd:complexType>
Collapse Child Elements:
Name Type Min Occurs Max Occurs
condition nsA:condition (1) (1)
level nsA:level (1) (1)
strikeReference nsA:strikeReference (1) (1)
pivotReference nsA:pivotReference (1) (1)
barrierReference nsA:barrierReference (1) (1)
levelReference nsA:levelReference (1) (1)
ratio nsA:ratio (1) (1)
notionalAmount nsA:notionalAmount (1) (1)
counterCurrencyAmount nsA:counterCurrencyAmount 0 unbounded
<xs:group> nsA:FxTargetConditionLevel.model (1) (1)
Collapse Child Attributes:
Name Type Default Value Use
id nsA:id (Optional)
Collapse Derivation Tree:
Collapse References:
nsA:leverage