Definition Type: ComplexType
Name: GenericProductExchangeRate
Namespace: http://www.fpml.org/FpML-5/confirmation
Containing Schema: fpml-generic-5-9.xsd
Abstract
Documentation:
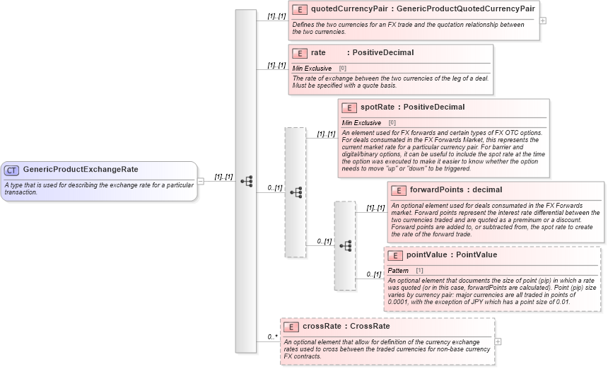
A type that is used for describing the exchange rate for a particular transaction.
Collapse XSD Schema Diagram:
Drilldown into crossRate in schema fpml-generic-5-9_xsd Drilldown into pointValue in schema fpml-generic-5-9_xsd Drilldown into forwardPoints in schema fpml-generic-5-9_xsd Drilldown into spotRate in schema fpml-generic-5-9_xsd Drilldown into rate in schema fpml-generic-5-9_xsd Drilldown into quotedCurrencyPair in schema fpml-generic-5-9_xsdXSD Diagram of GenericProductExchangeRate in schema fpml-generic-5-9_xsd (Financial products Markup Language (FpML®))
Collapse XSD Schema Code:
<xsd:complexType name="GenericProductExchangeRate">
    <xsd:annotation>
        <xsd:documentation xml:lang="en">A type that is used for describing the exchange rate for a particular transaction.</xsd:documentation>
    </xsd:annotation>
    <xsd:sequence>
        <xsd:element name="quotedCurrencyPair" type="GenericProductQuotedCurrencyPair">
            <xsd:annotation>
                <xsd:documentation xml:lang="en">Defines the two currencies for an FX trade and the quotation relationship between the two currencies.</xsd:documentation>
            </xsd:annotation>
        </xsd:element>
        <xsd:element name="rate" type="PositiveDecimal">
            <xsd:annotation>
                <xsd:documentation xml:lang="en">The rate of exchange between the two currencies of the leg of a deal. Must be specified with a quote basis.</xsd:documentation>
            </xsd:annotation>
        </xsd:element>
        <xsd:sequence minOccurs="0">
            <xsd:element name="spotRate" type="PositiveDecimal">
                <xsd:annotation>
                    <xsd:documentation xml:lang="en">An element used for FX forwards and certain types of FX OTC options. For deals consumated in the FX Forwards Market, this represents the current market rate for a particular currency pair. For barrier and digital/binary options, it can be useful to include the spot rate at the time the option was executed to make it easier to know whether the option needs to move "up" or "down" to be triggered.</xsd:documentation>
                </xsd:annotation>
            </xsd:element>
            <xsd:sequence minOccurs="0">
                <xsd:element name="forwardPoints" type="xsd:decimal">
                    <xsd:annotation>
                        <xsd:documentation xml:lang="en">An optional element used for deals consumated in the FX Forwards market. Forward points represent the interest rate differential between the two currencies traded and are quoted as a preminum or a discount. Forward points are added to, or subtracted from, the spot rate to create the rate of the forward trade.</xsd:documentation>
                    </xsd:annotation>
                </xsd:element>
                <xsd:element name="pointValue" type="PointValue" minOccurs="0">
                    <xsd:annotation>
                        <xsd:documentation xml:lang="en">An optional element that documents the size of point (pip) in which a rate was quoted (or in this case, forwardPoints are calculated). Point (pip) size varies by currency pair: major currencies are all traded in points of 0.0001, with the exception of JPY which has a point size of 0.01.</xsd:documentation>
                    </xsd:annotation>
                </xsd:element>
            </xsd:sequence>
        </xsd:sequence>
        <xsd:element name="crossRate" type="CrossRate" minOccurs="0" maxOccurs="unbounded">
            <xsd:annotation>
                <xsd:documentation xml:lang="en">An optional element that allow for definition of the currency exchange rates used to cross between the traded currencies for non-base currency FX contracts.</xsd:documentation>
            </xsd:annotation>
        </xsd:element>
    </xsd:sequence>
</xsd:complexType>
Collapse Child Elements:
Name Type Min Occurs Max Occurs
quotedCurrencyPair nsA:quotedCurrencyPair (1) (1)
rate nsA:rate (1) (1)
spotRate nsA:spotRate (1) (1)
forwardPoints nsA:forwardPoints (1) (1)
pointValue nsA:pointValue 0 (1)
crossRate nsA:crossRate 0 unbounded
Collapse Derivation Tree:
Collapse References:
nsA:exchangeRate