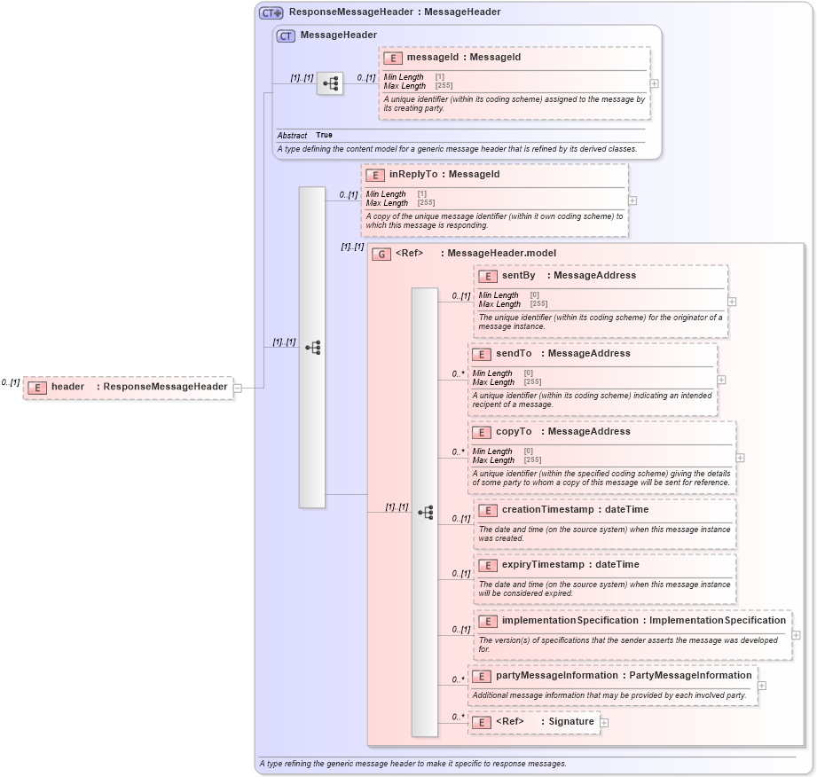
Definition Type: Element
Name: header
Namespace: http://www.fpml.org/FpML-5/reporting
Type: nsE:ResponseMessageHeader
Containing Schema: fpml-msg-5-9.xsd
MinOccurs 0
MaxOccurs (1)
Abstract
Collapse XSD Schema Diagram:
Drilldown into Signature in schema xmldsig-core-schema_xsd Drilldown into partyMessageInformation in schema fpml-msg-5-9_xsd3 Drilldown into implementationSpecification in schema fpml-msg-5-9_xsd3 Drilldown into expiryTimestamp in schema fpml-msg-5-9_xsd3 Drilldown into creationTimestamp in schema fpml-msg-5-9_xsd3 Drilldown into copyTo in schema fpml-msg-5-9_xsd3 Drilldown into sendTo in schema fpml-msg-5-9_xsd3 Drilldown into sentBy in schema fpml-msg-5-9_xsd3 Drilldown into MessageHeader.model in schema fpml-msg-5-9_xsd3 Drilldown into inReplyTo in schema fpml-msg-5-9_xsd3 Drilldown into messageId in schema fpml-msg-5-9_xsd3 Drilldown into MessageHeader in schema fpml-msg-5-9_xsd3 Drilldown into ResponseMessageHeader in schema fpml-msg-5-9_xsd3XSD Diagram of header in schema fpml-msg-5-9_xsd3 (Financial products Markup Language (FpML®))
Collapse XSD Schema Code:
<xsd:element name="header" type="ResponseMessageHeader" minOccurs="0" />
Collapse Child Elements:
Name Type Min Occurs Max Occurs
messageId nsE:messageId 0 (1)
inReplyTo nsE:inReplyTo 0 (1)
sentBy nsE:sentBy 0 (1)
sendTo nsE:sendTo 0 unbounded
copyTo nsE:copyTo 0 unbounded
creationTimestamp nsE:creationTimestamp 0 (1)
expiryTimestamp nsE:expiryTimestamp 0 (1)
implementationSpecification nsE:implementationSpecification 0 (1)
partyMessageInformation nsE:partyMessageInformation 0 unbounded
Signature dsig:Signature 0 unbounded
<xs:group> nsE:MessageHeader.model (1) (1)
Collapse Derivation Tree: