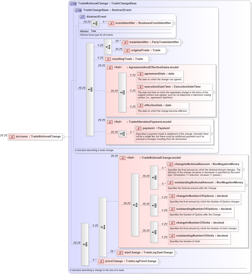
Definition Type: Element
Name: increase
Namespace: http://www.fpml.org/FpML-5/reporting
Type: nsE:TradeNotionalChange
Containing Schema: fpml-business-events-5-9.xsd
MinOccurs (1)
MaxOccurs (1)
Abstract
Collapse XSD Schema Diagram:
Drilldown into priceChange in schema fpml-business-events-5-9_xsd3 Drilldown into sizeChange in schema fpml-business-events-5-9_xsd3 Drilldown into outstandingNumberOfUnits in schema fpml-business-events-5-9_xsd3 Drilldown into changeInNumberOfUnits in schema fpml-business-events-5-9_xsd3 Drilldown into outstandingNumberOfOptions in schema fpml-business-events-5-9_xsd3 Drilldown into changeInNumberOfOptions in schema fpml-business-events-5-9_xsd3 Drilldown into outstandingNotionalAmount in schema fpml-business-events-5-9_xsd3 Drilldown into changeInNotionalAmount in schema fpml-business-events-5-9_xsd3 Drilldown into TradeNotionalChange.model in schema fpml-business-events-5-9_xsd3 Drilldown into payment in schema fpml-business-events-5-9_xsd3 Drilldown into TradeAlterationPayment.model in schema fpml-business-events-5-9_xsd3 Drilldown into effectiveDate in schema fpml-business-events-5-9_xsd3 Drilldown into executionDateTime in schema fpml-business-events-5-9_xsd3 Drilldown into agreementDate in schema fpml-business-events-5-9_xsd3 Drilldown into AgreementAndEffectiveDates.model in schema fpml-business-events-5-9_xsd3 Drilldown into resultingTrade in schema fpml-business-events-5-9_xsd3 Drilldown into originalTrade in schema fpml-business-events-5-9_xsd3 Drilldown into tradeIdentifier in schema fpml-business-events-5-9_xsd3 Drilldown into eventIdentifier in schema fpml-business-events-5-9_xsd3 Drilldown into AbstractEvent in schema fpml-business-events-5-9_xsd3 Drilldown into TradeChangeBase in schema fpml-business-events-5-9_xsd3 Drilldown into TradeNotionalChange in schema fpml-business-events-5-9_xsd3XSD Diagram of increase in schema fpml-business-events-5-9_xsd3 (Financial products Markup Language (FpML®))
Collapse XSD Schema Code:
<xsd:element name="increase" type="TradeNotionalChange" />
Collapse Child Elements:
Name Type Min Occurs Max Occurs
eventIdentifier nsE:eventIdentifier 0 unbounded
tradeIdentifier nsE:tradeIdentifier (1) unbounded
originalTrade nsE:originalTrade (1) (1)
resultingTrade nsE:resultingTrade 0 (1)
agreementDate nsE:agreementDate 0 (1)
executionDateTime nsE:executionDateTime 0 (1)
effectiveDate nsE:effectiveDate 0 (1)
payment nsE:payment 0 unbounded
changeInNotionalAmount nsE:changeInNotionalAmount 0 unbounded
outstandingNotionalAmount nsE:outstandingNotionalAmount 0 unbounded
changeInNumberOfOptions nsE:changeInNumberOfOptions 0 (1)
outstandingNumberOfOptions nsE:outstandingNumberOfOptions 0 (1)
changeInNumberOfUnits nsE:changeInNumberOfUnits 0 (1)
outstandingNumberOfUnits nsE:outstandingNumberOfUnits 0 (1)
sizeChange nsE:sizeChange (1) unbounded
priceChange nsE:priceChange 0 unbounded
<xs:group> nsE:AgreementAndEffectiveDates.model (1) (1)
<xs:group> nsE:TradeAlterationPayment.model (1) (1)
<xs:group> nsE:TradeNotionalChange.model (1) (1)
Collapse Derivation Tree: