Definition Type: Element
Name: increase
Namespace: http://www.fpml.org/FpML-5/transparency
Type: nsF:TradeNotionalChange
Containing Schema: fpml-business-events-5-9.xsd
MinOccurs (1)
MaxOccurs (1)
Abstract
Collapse XSD Schema Diagram:
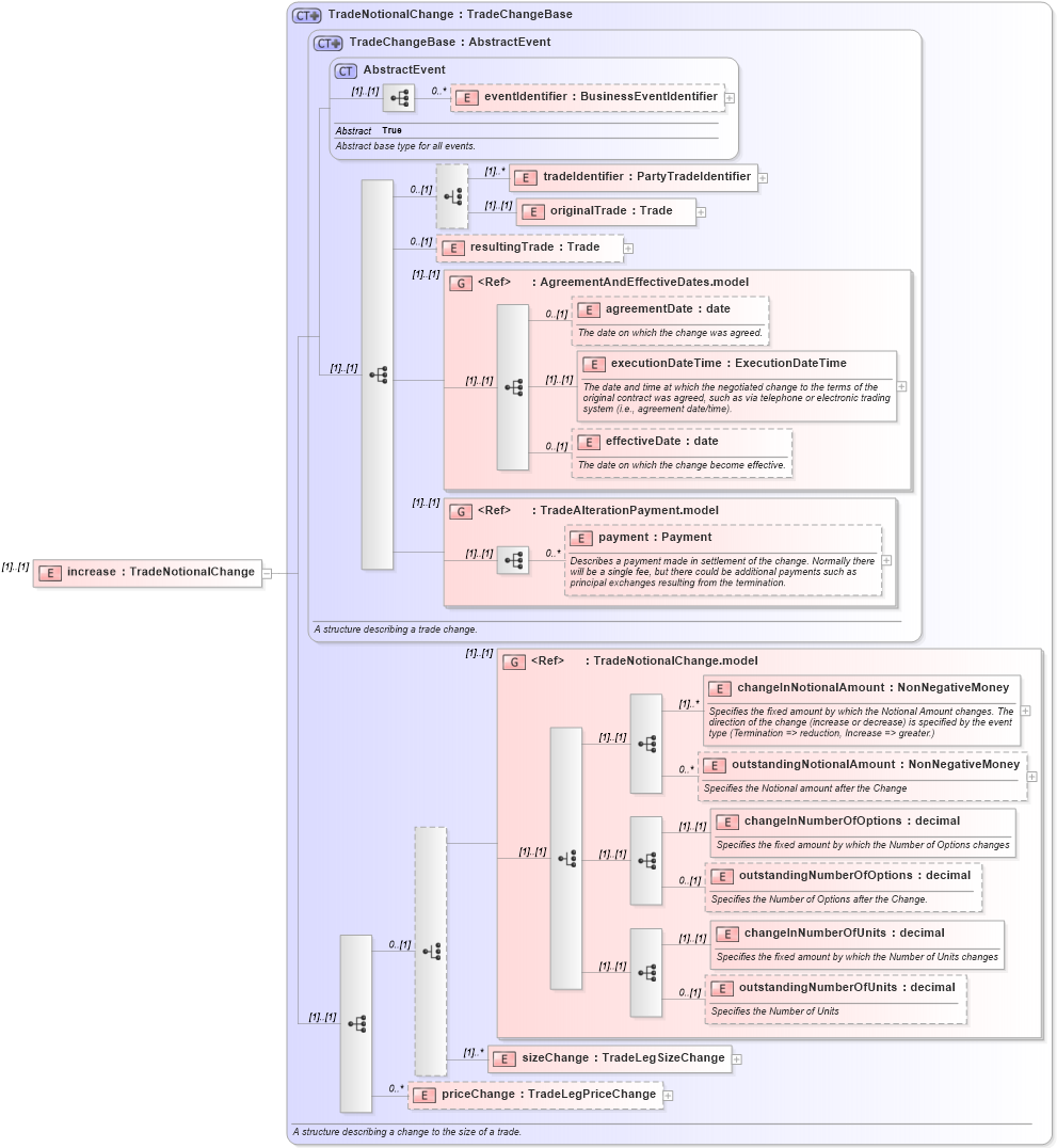
Drilldown into priceChange in schema fpml-business-events-5-9_xsd4 Drilldown into sizeChange in schema fpml-business-events-5-9_xsd4 Drilldown into outstandingNumberOfUnits in schema fpml-business-events-5-9_xsd4 Drilldown into changeInNumberOfUnits in schema fpml-business-events-5-9_xsd4 Drilldown into outstandingNumberOfOptions in schema fpml-business-events-5-9_xsd4 Drilldown into changeInNumberOfOptions in schema fpml-business-events-5-9_xsd4 Drilldown into outstandingNotionalAmount in schema fpml-business-events-5-9_xsd4 Drilldown into changeInNotionalAmount in schema fpml-business-events-5-9_xsd4 Drilldown into TradeNotionalChange.model in schema fpml-business-events-5-9_xsd4 Drilldown into payment in schema fpml-business-events-5-9_xsd4 Drilldown into TradeAlterationPayment.model in schema fpml-business-events-5-9_xsd4 Drilldown into effectiveDate in schema fpml-business-events-5-9_xsd4 Drilldown into executionDateTime in schema fpml-business-events-5-9_xsd4 Drilldown into agreementDate in schema fpml-business-events-5-9_xsd4 Drilldown into AgreementAndEffectiveDates.model in schema fpml-business-events-5-9_xsd4 Drilldown into resultingTrade in schema fpml-business-events-5-9_xsd4 Drilldown into originalTrade in schema fpml-business-events-5-9_xsd4 Drilldown into tradeIdentifier in schema fpml-business-events-5-9_xsd4 Drilldown into eventIdentifier in schema fpml-business-events-5-9_xsd4 Drilldown into AbstractEvent in schema fpml-business-events-5-9_xsd4 Drilldown into TradeChangeBase in schema fpml-business-events-5-9_xsd4 Drilldown into TradeNotionalChange in schema fpml-business-events-5-9_xsd4XSD Diagram of increase in schema fpml-business-events-5-9_xsd4 (Financial products Markup Language (FpML®))
Collapse XSD Schema Code:
<xsd:element name="increase" type="TradeNotionalChange" />
Collapse Child Elements:
Name Type Min Occurs Max Occurs
eventIdentifier nsF:eventIdentifier 0 unbounded
tradeIdentifier nsF:tradeIdentifier (1) unbounded
originalTrade nsF:originalTrade (1) (1)
resultingTrade nsF:resultingTrade 0 (1)
agreementDate nsF:agreementDate 0 (1)
executionDateTime nsF:executionDateTime (1) (1)
effectiveDate nsF:effectiveDate 0 (1)
payment nsF:payment 0 unbounded
changeInNotionalAmount nsF:changeInNotionalAmount (1) unbounded
outstandingNotionalAmount nsF:outstandingNotionalAmount 0 unbounded
changeInNumberOfOptions nsF:changeInNumberOfOptions (1) (1)
outstandingNumberOfOptions nsF:outstandingNumberOfOptions 0 (1)
changeInNumberOfUnits nsF:changeInNumberOfUnits (1) (1)
outstandingNumberOfUnits nsF:outstandingNumberOfUnits 0 (1)
sizeChange nsF:sizeChange (1) unbounded
priceChange nsF:priceChange 0 unbounded
<xs:group> nsF:AgreementAndEffectiveDates.model (1) (1)
<xs:group> nsF:TradeAlterationPayment.model (1) (1)
<xs:group> nsF:TradeNotionalChange.model (1) (1)
Collapse Derivation Tree: