Definition Type: Element
Name: indexReferenceInformation
Namespace: http://www.fpml.org/FpML-5/reporting
Type: nsE:IndexReferenceInformation
Containing Schema: fpml-cd-5-9.xsd
MinOccurs (1)
MaxOccurs (1)
Abstract
Documentation:
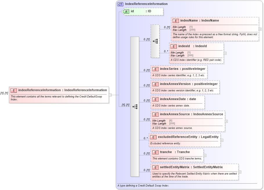
This element contains all the terms relevant to defining the Credit DefaultSwap Index.
Collapse XSD Schema Diagram:
Drilldown into settledEntityMatrix in schema fpml-cd-5-9_xsd3 Drilldown into tranche in schema fpml-cd-5-9_xsd3 Drilldown into excludedReferenceEntity in schema fpml-cd-5-9_xsd3 Drilldown into indexAnnexSource in schema fpml-cd-5-9_xsd3 Drilldown into indexAnnexDate in schema fpml-cd-5-9_xsd3 Drilldown into indexAnnexVersion in schema fpml-cd-5-9_xsd3 Drilldown into indexSeries in schema fpml-cd-5-9_xsd3 Drilldown into indexId in schema fpml-cd-5-9_xsd3 Drilldown into indexName in schema fpml-cd-5-9_xsd3 Drilldown into id in schema fpml-cd-5-9_xsd3 Drilldown into IndexReferenceInformation in schema fpml-cd-5-9_xsd3XSD Diagram of indexReferenceInformation in schema fpml-cd-5-9_xsd3 (Financial products Markup Language (FpML®))
Collapse XSD Schema Code:
<xsd:element name="indexReferenceInformation" type="IndexReferenceInformation">
    <xsd:annotation>
        <xsd:documentation xml:lang="en">This element contains all the terms relevant to defining the Credit DefaultSwap Index.</xsd:documentation>
    </xsd:annotation>
</xsd:element>
Collapse Child Elements:
Name Type Min Occurs Max Occurs
indexName nsE:indexName 0 (1)
indexId nsE:indexId 0 unbounded
indexSeries nsE:indexSeries 0 (1)
indexAnnexVersion nsE:indexAnnexVersion 0 (1)
indexAnnexDate nsE:indexAnnexDate 0 (1)
indexAnnexSource nsE:indexAnnexSource 0 (1)
excludedReferenceEntity nsE:excludedReferenceEntity 0 unbounded
tranche nsE:tranche 0 (1)
settledEntityMatrix nsE:settledEntityMatrix 0 (1)
Collapse Child Attributes:
Name Type Default Value Use
id nsE:id (Optional)
Collapse Derivation Tree: