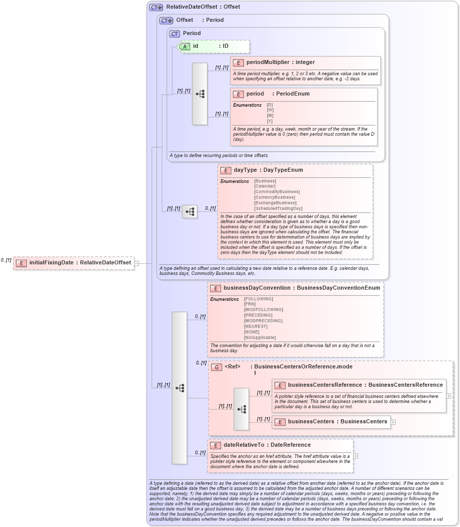
Definition Type: Element
Name: initialFixingDate
Namespace: http://www.fpml.org/FpML-5/pretrade
Type: nsC:RelativeDateOffset
Containing Schema: fpml-ird-5-9.xsd
MinOccurs 0
MaxOccurs (1)
Abstract
Collapse XSD Schema Diagram:
Drilldown into dateRelativeTo in schema fpml-shared-5-9_xsd2 Drilldown into businessCenters in schema fpml-shared-5-9_xsd2 Drilldown into businessCentersReference in schema fpml-shared-5-9_xsd2 Drilldown into BusinessCentersOrReference.model in schema fpml-shared-5-9_xsd2 Drilldown into businessDayConvention in schema fpml-shared-5-9_xsd2 Drilldown into dayType in schema fpml-shared-5-9_xsd2 Drilldown into period in schema fpml-shared-5-9_xsd2 Drilldown into periodMultiplier in schema fpml-shared-5-9_xsd2 Drilldown into id in schema fpml-shared-5-9_xsd2 Drilldown into Period in schema fpml-shared-5-9_xsd2 Drilldown into Offset in schema fpml-shared-5-9_xsd2 Drilldown into RelativeDateOffset in schema fpml-shared-5-9_xsd2XSD Diagram of initialFixingDate in schema fpml-ird-5-9_xsd1 (Financial products Markup Language (FpML®))
Collapse XSD Schema Code:
<xsd:element name="initialFixingDate" type="RelativeDateOffset" minOccurs="0" />
Collapse Child Elements:
Name Type Min Occurs Max Occurs
periodMultiplier nsC:periodMultiplier (1) (1)
period nsC:period (1) (1)
dayType nsC:dayType 0 (1)
businessDayConvention nsC:businessDayConvention 0 (1)
businessCentersReference nsC:businessCentersReference (1) (1)
businessCenters nsC:businessCenters (1) (1)
dateRelativeTo nsC:dateRelativeTo 0 (1)
<xs:group> nsC:BusinessCentersOrReference.model 0 (1)
Collapse Child Attributes:
Name Type Default Value Use
id nsC:id (Optional)
Collapse Derivation Tree: