Definition Type: Element
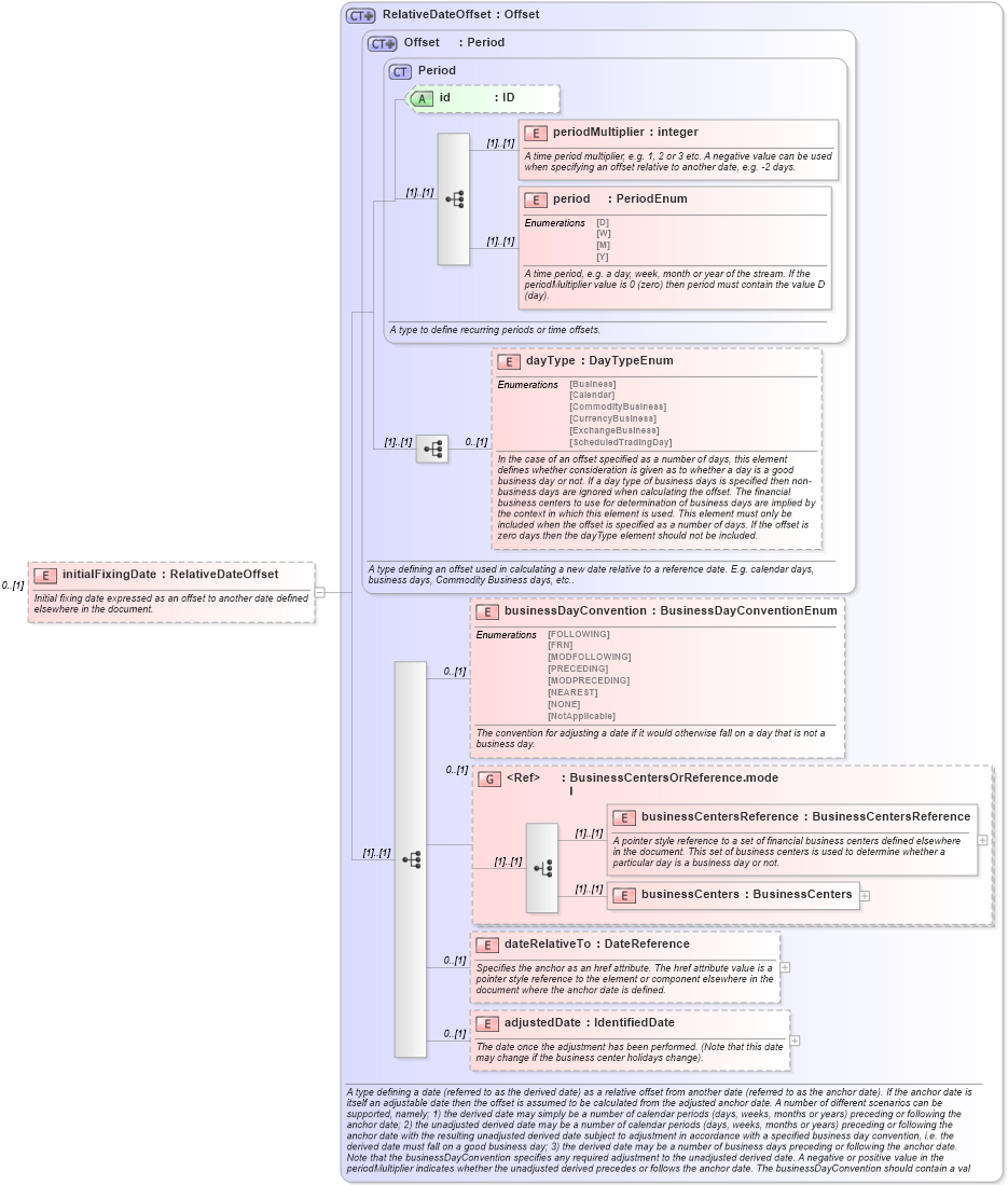
Name: initialFixingDate
Namespace: http://www.fpml.org/FpML-5/recordkeeping
Type: nsD:RelativeDateOffset
Containing Schema: fpml-eq-shared-5-9.xsd
MinOccurs 0
MaxOccurs (1)
Abstract
Documentation:
Initial fixing date expressed as an offset to another date defined elsewhere in the document.
Collapse XSD Schema Diagram:
Drilldown into adjustedDate in schema fpml-shared-5-9_xsd3 Drilldown into dateRelativeTo in schema fpml-shared-5-9_xsd3 Drilldown into businessCenters in schema fpml-shared-5-9_xsd3 Drilldown into businessCentersReference in schema fpml-shared-5-9_xsd3 Drilldown into BusinessCentersOrReference.model in schema fpml-shared-5-9_xsd3 Drilldown into businessDayConvention in schema fpml-shared-5-9_xsd3 Drilldown into dayType in schema fpml-shared-5-9_xsd3 Drilldown into period in schema fpml-shared-5-9_xsd3 Drilldown into periodMultiplier in schema fpml-shared-5-9_xsd3 Drilldown into id in schema fpml-shared-5-9_xsd3 Drilldown into Period in schema fpml-shared-5-9_xsd3 Drilldown into Offset in schema fpml-shared-5-9_xsd3 Drilldown into RelativeDateOffset in schema fpml-shared-5-9_xsd3XSD Diagram of initialFixingDate in schema fpml-eq-shared-5-9_xsd1 (Financial products Markup Language (FpML®))
Collapse XSD Schema Code:
<xsd:element name="initialFixingDate" type="RelativeDateOffset" minOccurs="0">
    <xsd:annotation>
        <xsd:documentation xml:lang="en">Initial fixing date expressed as an offset to another date defined elsewhere in the document.</xsd:documentation>
    </xsd:annotation>
</xsd:element>
Collapse Child Elements:
Name Type Min Occurs Max Occurs
periodMultiplier nsD:periodMultiplier (1) (1)
period nsD:period (1) (1)
dayType nsD:dayType 0 (1)
businessDayConvention nsD:businessDayConvention 0 (1)
businessCentersReference nsD:businessCentersReference (1) (1)
businessCenters nsD:businessCenters (1) (1)
dateRelativeTo nsD:dateRelativeTo 0 (1)
adjustedDate nsD:adjustedDate 0 (1)
<xs:group> nsD:BusinessCentersOrReference.model 0 (1)
Collapse Child Attributes:
Name Type Default Value Use
id nsD:id (Optional)
Collapse Derivation Tree: